Anbindung Hargassner Heiztechnik
Einklappen
X
-
Am besten bei Loxone nachfragen.
Für mich klingt das nach virtuellem HTTP Ein- und Ausgang. Macht ja keinen Sinn, für jedes Trumm eine eigene Extension zu bauen. Einige Hersteller sind in der Zwischenzeit offener, eine REST Schnittstelle aufzumachen.Hilfe für die Menschen der Ukraine: https://www.loxforum.com/forum/proje...Cr-die-ukraine -
Es wird im Text auch von eigener "Vorlage" geschrieben, also ist es eher wahrscheinlich das es ohne Extension sein wird.Kein Support per PN!Kommentar
-
Hallo!
Tja das mit der Hargassner Schnittstelle ist so einfach zu lösen. Mann benötigt einen Service Techniker von Hargassner der dir die SD-Karte beim Touchpanel austauscht, damit die MOD-Bus TCP Verbindung aktiviert wird. (Ist nicht Gratis!) Es werden dann im "Installateur" Menü bei den z.B. Boiler,... Loxone Button ersichtlich wo man Einstellen kann ob die Parametervorgabe über das Touchpanel oder Loxone kommen soll.
Mir fehlt noch eine Gesamt Überschtsliste über alle Mod-Bus Register des Kessels, sowie die Deutung der einzelnen Zustandswerte.
Viele GrüßeKommentar
-
Hallo moly,
Mit welchen Sensor misst du bei dir Lagervolumen Pellets?
Habe einen nach "oben" offenen Hackschnitzelbunker
DankeKommentar
-
#8.1Gast kommentierte12.12.2016, 21:09Kommentar bearbeitenHi!
Den Lagerbestand kann man in der Steuerung der Heizung hintelegen. Und wird dann nach Verbrauch abgerechnet über die Zellradschleuse im Brenner. -
Hey, Das Lagervolumen bzw. Verbrauch wird alles vom Kesselhersteller berechnet. Man gibt am Tag der Betankung die Menge in Tonnen am Touchpanel des Kessel ein. Die Kesselsteuerung berechnet sich aus seinen Daten den Verbrauch und zieht dies vom Lagervolumen ab. Die Genauigkeit liegt bei ca. 20% (ist korrigierbar) Soweit ich weiß wird dies mit den Betriebsstunden der Zellradschleuse berechnet.
-
-
Hallo zusammen
Weiss jemand von euch ob bei Hargassner das "normale" Modbus TCP auch mit Loxone funktioniert? Oder geht das nur mit der "speziellen" Loxone Version?
Ich habe gerade vor mir die "normale" Modbus TCP Bedienungsanleitung, wen ich es mit der Config Vorlage in Loxne vergleiche stimmen die Adressen nicht überein.
Gibt es oder hat jemand eine Anleitung zur Loxone Version von Hargassner? Ich möchte eigentlich nur Daten auslesen können, nicht das wen Loxone mal ausfällt ich in der Kälte stehe.
Besten Dank für eure Antworten
Gruss SchurtiKommentar
-
hi, ich hab da was gefunden, was euch weiterhelfen sollte. Hab es von Hargasner über einen Bekannten bekommen...
Darin ist eine komplette Anleitung über Modbus sowie Adressen usw.
LG MichiKommentar
-
Kommentar
-
Zur Hargassner Steuerung mit dem MIniserver:
Es giebt von Hargassner zwei Modbus Versionen, eine "Loxone-Version" und eine "Normale-Version", beide Funktionieren mit dem Miniserver
Loxone-Version:
Hier kann man Werte an die Heizung übergeben (Vorlauftemperatur, etc.) gemäss Anleitung von Laci88 Post #10, die Heizung stellt dan nur noch die "Wärme" bereit und Loxone giebt die Temperaturen vor.
Siehe auch https://www.hargassner.at/app unter Punkt 4
Normale-Version:
Es können Werte gelesen werden (die gleichen wie bei der Loxone-Version) und Parameter geändert werden (solche die auch über das Display eingegeben werden können).
Siehe auch https://www.hargassner.at/app unter Punkt 2
Ich habe bei mir Ein Stückholz und Pelletskessel im Einsatz mit der Normale-Version von Modbus. Da ich die Heizung "Eigenständig" laufen lassen wil und "nur" die Werte/Zustände auslesen wil. Analoge und Digitale Werte auszulesen geht ohne Probleme, bin aber aus Zeitlichen gründen noch nicht dazu gekommen über Loxone Parameter in der Heizung zu schreiben (sollte eigentlich auch gehen).
Gruss Schurti
Kommentar
-
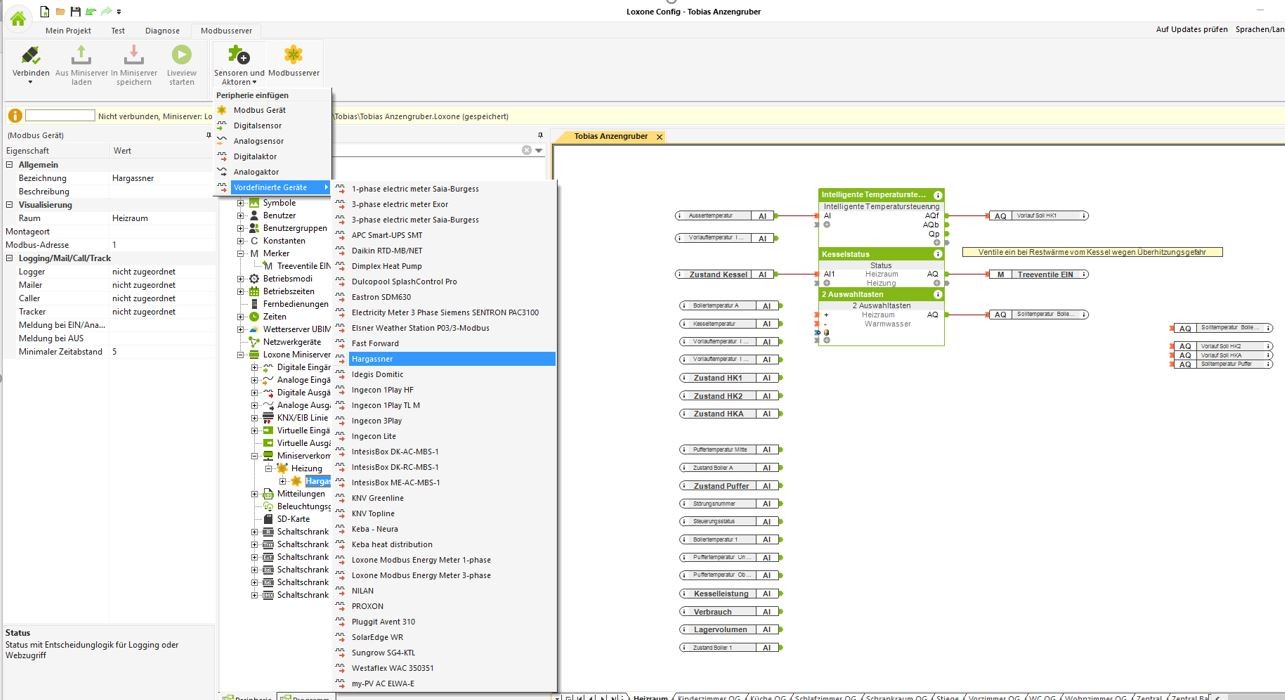
Kurze Anleitung - nicht getestet:
Umstellung im Installateur Menü des Kessels ob die Parameter vom Touch/Hargassner oder Loxone kommen soll.Vorlage einfügen
IP Anpassen
Config im Anhang öffnen, Bereich per linker Maustaste kopieren und in die eigene Config einfügen.Ein und Ausgänge neu machen und im Miniserver AbspeichernDen Merker dann noch auf die Ventile verbinden damit die Restwärme abtransportiert werden kann und nicht das Sicherheitsventil anspricht!
Da im Status im Puffer und Boiler ebenfalls Restwärme aufscheint vermute ich das die Ladepumpen von selber tätig werden.
Sollte fertig dann so ausschauen (IRR noch anklicken)
Bitte den Status Restwärme noch überprüfen am Kessel selbst!!!
Statistiken und Visu hab ich nicht geachtet bitte selber dementsprechend anpassen.Zuletzt geändert von AlexAn; 15.01.2018, 18:14.Grüße AlexKommentar
Kommentar