Willkommen im Loxone Community Forum. Um alle Funktionen nutzen und sehen zu können, registriere dich bitte zuerst. Dies gilt auch für das herunterladen von Dateien.
Klingeln manuell ein/aus Schalten bei Mobotix Sprechanlage
Klingeln manuell ein/aus Schalten bei Mobotix Sprechanlage
Hallo zusammen,
mich bräuchte eure Hilfe.
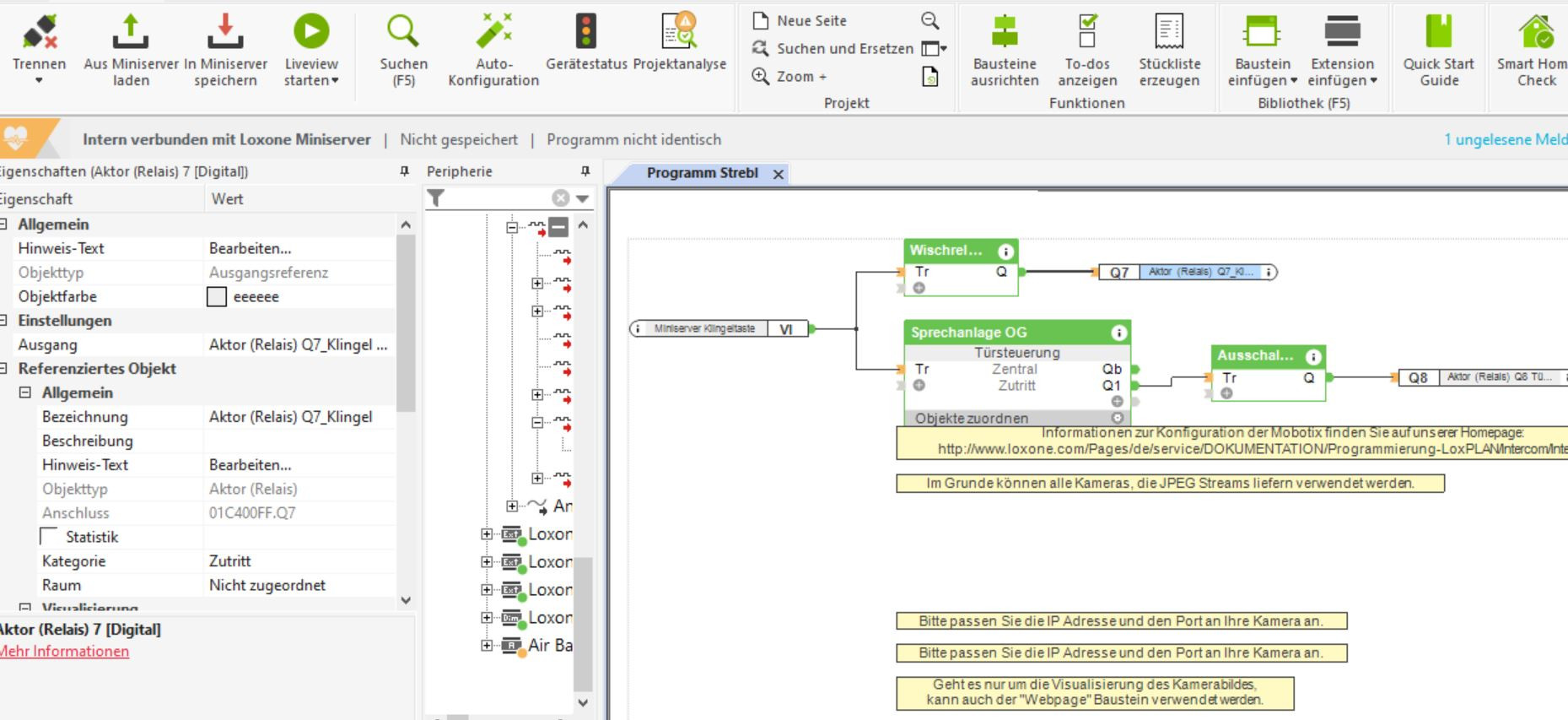
wie im Bild ersichtlich hab ich meine Mobitix Sprechanlage verbaut.
der gesamte Aufbau funktioniert einwandfrei.
nun möchte ich einen Schalter einbauen mit dem ich das klingelgeräusch manuell ausschalten kann. (Wenn das Baby schläft)
ich möchte aber trotzdem dass das pop-up Fenster mit der Sprechanlage sich öffnet.
Nimm einen Schalter den du an den S eines Analogwahlschalters hängst. Bei AI1 hängst du eine Konstante mit deiner normalen Klingeldauer und an AI2 eine 0. Den Ausgang AQ dann bei der Sprechanlage auf MAX. Damit hast du eine Möglichkeit zwischen deiner normalen Klingeldauer und keiner Klingeldauer umzuschalten.
Smarthome: 1x Miniserver Gen. 2, 3x Relay Extensions, 1x Tree Extension, 1x DI-Extension, 1x Air Base Extension, 8x RGBW Tree Dimmer, 9x Touch-Tree, 1x Nano DI Tree, 10x Tree BWM
Technik: IDM Aero SLM 3-11 mit HGL, MS4H mit 9 Zonen, 2x Loxberry, 2x RPI für Anzeige, Doorbird, Froggit WH2600, POE+ System für Peripherie, Gedad Luftgütesensoren, Deconz (Bridge + 2x BWM + 2x RGBW + 5 Smartplug)
Wir verarbeiten personenbezogene Daten über Nutzer unserer Website mithilfe von Cookies und anderen Technologien, um unsere Dienste bereitzustellen, Werbung zu personalisieren und Websiteaktivitäten zu analysieren. Wir können bestimmte Informationen über unsere Nutzer mit unseren Werbe- und Analysepartnern teilen. Weitere Einzelheiten finden Sie in unserer Datenschutzrichtlinie.
Wenn Sie unten auf "Einverstanden" klicken, stimmen Sie unserer Datenschutzrichtlinie und unseren Datenverarbeitungs- und Cookie-Praktiken wie dort beschrieben zu. Sie erkennen außerdem an, dass dieses Forum möglicherweise außerhalb Ihres Landes gehostet wird und Sie der Erhebung, Speicherung und Verarbeitung Ihrer Daten in dem Land, in dem dieses Forum gehostet wird, zustimmen.
Kommentar