Modbus TCP schreiben funktioniert nicht

Einklappen
X
 
  • Zeit
  • Anzeigen
Alles löschen
neue Beiträge
  • Asd1234
    LoxBus Spammer
    • 03.01.2016
    • 294

    #1

    Modbus TCP schreiben funktioniert nicht

    Hallo
    Habe jetzt probiert meine IDM Wärmepumpe mit Modbus TCP auszulesen und Bertiebsarten zu ändern.
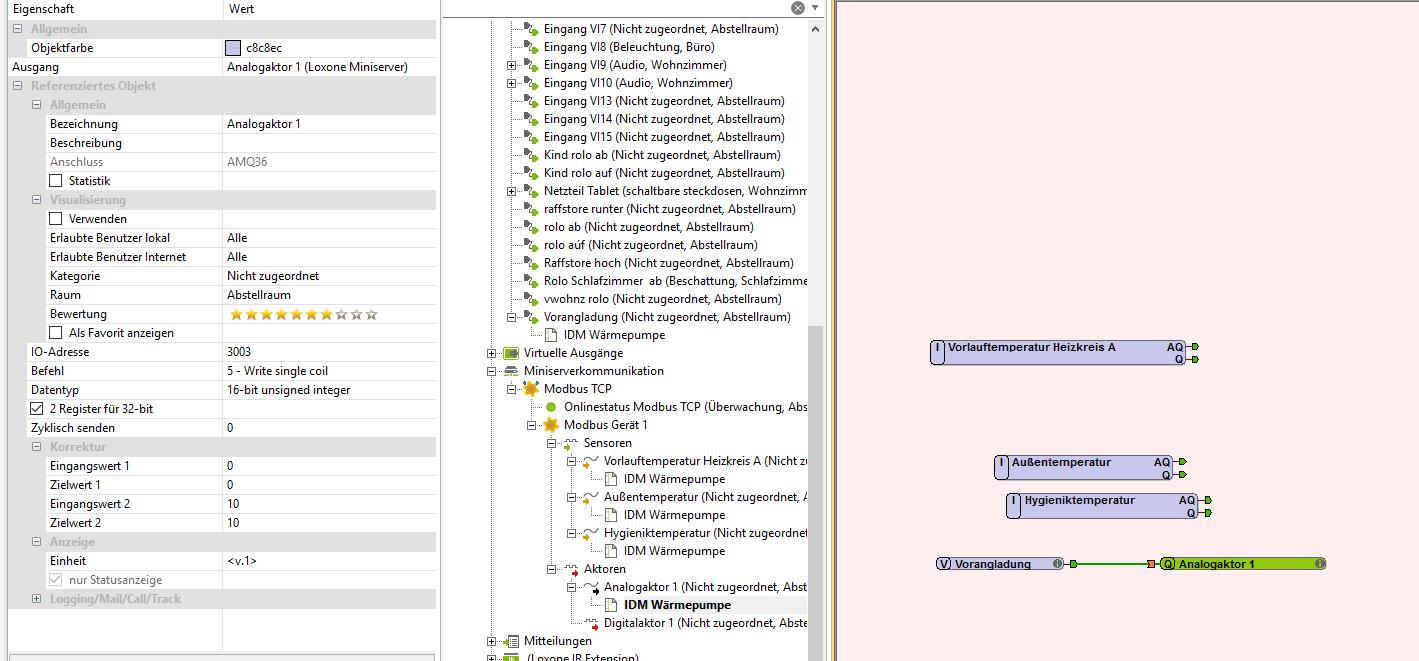
    Das auslesen funktioniert (siehe erste Bild)
    Aber ich schaffe es nicht den betriebsmodus zu ändern. Zun beispiel von "Automatik" auf "AnforderungVorangladung" oder "Einmalige Brauschwasserladung"

    Klicke auf die Grafik für eine vergrößerte Ansicht

Name: bild   1.jpg
Ansichten: 1977
Größe: 131,1 KB
ID: 28164


    Klicke auf die Grafik für eine vergrößerte Ansicht

Name: bild   2.jpg
Ansichten: 1785
Größe: 133,9 KB
ID: 28167



    Klicke auf die Grafik für eine vergrößerte Ansicht

Name: bild   7.jpg
Ansichten: 1823
Größe: 168,8 KB
ID: 28170








    Klicke auf die Grafik für eine vergrößerte Ansicht

Name: bild   7.jpg
Ansichten: 1942
Größe: 168,8 KB
ID: 28169
    Klicke auf die Grafik für eine vergrößerte Ansicht

Name: bild   3.jpg
Ansichten: 1830
Größe: 141,6 KB
ID: 28165



    Was heißt in der Parameterliste Dateityp: UCHR und BO OL ??
    Was muß ich eurer Meinung nach eingeben (beim Aktor bei Tateityp kann ich nur "16-bit unsigned integer" eingeben was anderes läst sich nicht speichern??

    mfg


    Angehängte Dateien
  • Asd1234
    LoxBus Spammer
    • 03.01.2016
    • 294

    #2
    Hallo
    Schreiben funktioniert jetzt auch hab's aber mittels konstante probiert weil ich es anders nicht schaffe eine Wert zu schreiben, da mir nicht klar ist welchen Baustein bzw. Logik ich brauche.
    Ich habe 4 betriebsmodi:
    Aus Ist Wert 0 ,
    Automatik wert 1,
    Warmwasser wert 2,
    Einmalige warmwasserladung wert 3,
    Die ich kurz setzen muss.
    Wie kann ich das machen?

    Mit freundlichen Grüßen

    Kommentar

    • Leo Kirch
      MS Profi
      • 26.08.2015
      • 831

      #3
      Hast Du es über den Statusbaustein schon versucht?
      -

      Kommentar

      • Asd1234
        LoxBus Spammer
        • 03.01.2016
        • 294

        #4
        Funktioniert mit statusbaustein irgendwie nicht. Wenn nichts angewählt ist schaltet er automatisch auf 0 durch.
        Das heißt Heizung aus

        Kommentar

        • Christian Fenzl
          Lebende Foren Legende
          • 31.08.2015
          • 11250

          #5
          Asd1234 Bei uns würde man sagen, "du stellst dich patschert an" :-)
          Dann schick bei Eingang 0 halt Wert 1 raus!

          Du musst natürlich auch Logik am Statusbaustein anschließen und die Tabelle konfigurieren.
          Als Start beispielsweise mit dem Radiobutton.

          lg, Christian
          Hilfe für die Menschen der Ukraine: https://www.loxforum.com/forum/proje...Cr-die-ukraine

          Kommentar

          • Christian Fenzl
            Lebende Foren Legende
            • 31.08.2015
            • 11250

            #6
            BOOL ist übrigens Boolean (0 oder 1), und UCHR ist unsigned char, also 0-255.

            lg, Christian
            Hilfe für die Menschen der Ukraine: https://www.loxforum.com/forum/proje...Cr-die-ukraine

            Kommentar

            • Gast

              #7
              Welche Hardware ist Wärmepumpen-seitig notwendig, um die Integration zu ermöglichen?

              Kommentar

              • Asd1234
                LoxBus Spammer
                • 03.01.2016
                • 294

                #8
                @ Christian
                Ich steh momentan total auf der Leitung.
                Ich werde mich mit den statusbaustein noch näher beschäftigen.
                Schickt der Statusbaustein auch was raus wenn man in nicht startet (ich meine haltet er den letzten Wert) ?
                Das sollte nähmlich nicht sein ( in der Beschreibung der Wärmepumpe steht recht schön das Pro Register 300000 Schreibvorgänge möglich sind bzw. Bei überschreiten es den Speicher zerstören kann.

                Gast bei meiner Idm wärmepumpe brauche ich keine zusätzliche Hardware da sie von Haus aus schon Modbus TCP versteht. Eine andere Möglichkeit wäre zB. Über modbus Rtu oder Knx aber da brauchst du die entsprechende Hardware für Wärmepumpe und auch für die Steuerung ( deine Wärmepumpe muss dies allerdings auch unterstützen)

                Mit freundlichen Grüßen asd1234
                Zuletzt geändert von Asd1234; 16.02.2016, 13:51.

                Kommentar

                • Christian Fenzl
                  Lebende Foren Legende
                  • 31.08.2015
                  • 11250

                  #9
                  Hallo!
                  Ich kann's nicht genau sagen (mit Tracker testen?), aber ich gehe davon aus, dass er zumindest bei jedem MS-Restart mal die Logik abarbeitet und was rauslässt.
                  Ich hab die Integration der IDM bei meinem Bruder gemacht, mich aber wegen der Flash-Einschränkung noch nicht über die Betriebsart gewagt.
                  Derzeit schicke ich nur die gemittelten Raum-Ist-Werte für die verschiedenen Heizkreise, weil die sind im IDM-RAM.
                  Hilfe für die Menschen der Ukraine: https://www.loxforum.com/forum/proje...Cr-die-ukraine

                  Kommentar

                  • Asd1234
                    LoxBus Spammer
                    • 03.01.2016
                    • 294

                    #10
                    Hallo
                    Das mit den Tracker werde ich probieren.

                    Aber leider stelle ich mich zu blöde an den Statusbaustein zu konfigurieren.
                    ich probier's schon seit Stunden aber ich schaffe es einfach nicht.
                    Könnte mir da bitte jemand behilflich sein?

                    Kommentar

                    • Helmut
                      Extension Master
                      • 01.10.2015
                      • 102

                      #11
                      In Deinen Bildern´der Modbusadressen steht in der ersten Zeile mit welcher Art-Modbus Befehl gelesen wird, wenn Du Dir nicht sicher bist mit welchem Modbus Befehl Du was schreiben kanst, dann hilft Dir Dieses Tool:
                      Download QModMaster for free. Modbus TCP,RTU Master Software. QModMaster is a free Qt-based implementation of a ModBus master application. A graphical user interface allows easy communication with ModBus RTU and TCP slaves.

                      Deine IP-Adresse, Port und die ID müssen noch eingetragen werden, aber dann kannst Du viel Klicke auf die Grafik für eine vergrößerte Ansicht

Name: image_3235.png
Ansichten: 1409
Größe: 35,8 KB
ID: 28986 easy ausprobieren
                      Zuletzt geändert von Helmut; 17.02.2016, 15:17.

                      Kommentar

                      • Asd1234
                        LoxBus Spammer
                        • 03.01.2016
                        • 294

                        #12
                        Die Modbusadressen und Befehle weiß ich mittlerweile.
                        ich hab's auch schon mit den Analogwahlschalter hinbekommen.
                        Aber mein Problem liegt immer noch darin das nach dem senden der analog werte zB. 3 wieder 0 gesendet wird .
                        Null bedeutet dann wieder Betriebsart aus.
                        Wenn ich den Wert mit den Radiotasten sende bleibt der Wert bei 3 (Tracker hat dauermeldung) Betriebsart wird zwar richtig eingestellt aber das sollte ja auch nicht sein wenn immer ein Wert anliegt zumal jedes Register nur für 300000 Schreibvorgänge ausgelegt ist.

                        Kommentar


                        • Helmut
                          Helmut kommentierte
                          Kommentar bearbeiten
                          Wenn Du nach Deinem vermeintlichen schreiben auf eine R/W-Adresse wieder was anderes ausliest, dann ist entweder das Schreiben nicht geglückt oder etwas hat es danach überschrieben, ich tippe auf schreiben ist nicht geglückt....

                          Die Radiotasten sind bei einem anderen Programm als Loxone?

                          Kann ja auch sein, das Das überschreibt, wenn es auch noch außer Loxone arbeitet....
                      • Asd1234
                        LoxBus Spammer
                        • 03.01.2016
                        • 294

                        #13
                        Das Problem liegt darin wenn ich beim Analogwahlschalter die 3 rausschicke wird sie solange gehalten wie ich die Taste bei meiner visu drücke. Heizung geht auf einmalige Brauchwasserladung. Wenn ich die Taste loslasse wird vom Analogwahlschalter eine 0 rausgeschickt Heizung schaltet auf Betriebsart aus. habe mir die Beschreibung noch mal angesehen da steht das der gleiche Wert nicht mehr in den eprom geschrieben wird. Nur immer ein neuer Wert.

                        Kommentar


                        • Helmut
                          Helmut kommentierte
                          Kommentar bearbeiten
                          Nicht falsch verstehen, ich habe kein Loxone, ich weiß also nicht, ob Deine Viso Loxone ist oder ein anderes Programm und wenn beim Loslassen schon wieder was von dieser Viso geschrieben wird, dann wirst Du nix werden mit diesem RadioButton, ev mal was anderes zum Visualisieren nehmen, also kein Radio-Button.
                      • Christian Fenzl
                        Lebende Foren Legende
                        • 31.08.2015
                        • 11250

                        #14
                        Asd1234
                        Ich glaub, ich weiß was dein Problem ist. (Es wäre immer gut, Screenshots mitzuschicken, damit man sich jeder was vorstellen kann.)

                        Du musst das mit einem Analogspeicher lösen.
                        Während des Drückens sendet der Statusbaustein die 3, sobald du loslässt (Eingang am Statusbaustein geht auf 0), fällt die Logik auch auf 0 zurück, und die 0 wird sofort wieder über den Modbus gesendet (Analogaktor).

                        Du musst vor den Modbus-Analogaktor einen Analogspeicher hängen, an dem am Eingang (erstmal zum Testen) nur die 3 anliegt. Wenn du deine Taste drückst, musst du den Tr des Analogspeichers triggern, sodass der Analogwert neu gesendet wird. Der Speicher bleibt auf 3 und fällt nicht auf 0 zurück, somit geht auch kein neues 0-Paket hinaus.

                        Du kannst den zu sendenden Wert später z.B. durch einen Radiobutton (oder Statusbaustein) einstellen, und musst dich dann noch darum kümmern, dass der Analogspeicher seinen Tr bekommt, um den Wert tatsächlich zu senden.

                        Klassisches Problem aller virtuellen Analogausgänge.

                        lg, Christian

                        Hilfe für die Menschen der Ukraine: https://www.loxforum.com/forum/proje...Cr-die-ukraine

                        Kommentar

                        • Asd1234
                          LoxBus Spammer
                          • 03.01.2016
                          • 294

                          #15
                          @christian

                          Genau das war das Problem.
                          Mit dem Analogspeicher funktionierts jetzt.
                          Noch eine Frage:
                          Wenn immer ein Wert anliegt dürfte es den Speicher nichts machen da der gleiche Wert laut Beschreibung ( erstes Post letzter Anhang ganz unten links) ja nur einmal geschrieben wird oder?
                          Und den Statusbaustein hab ich immer noch nicht verstanden. Gibts für den irgendwo eine ausführliche Beschreibung?
                          Danke
                          Zuletzt geändert von Asd1234; 17.02.2016, 20:32.

                          Kommentar

                          Lädt...