Anbindung Kostal Plenticore Plus 4.2 via Modbus TCP

Einklappen
X
 
  • Zeit
  • Anzeigen
Alles löschen
neue Beiträge
  • cycler
    Dumb Home'r
    • 02.02.2021
    • 16

    #1

    Anbindung Kostal Plenticore Plus 4.2 via Modbus TCP

    Hallo zusammen,
    nachdem ich mich seit unserem Einzug in den Neubau Ende Januar gut in die LoxConfig eingearbeitet habe, scheitere ich letztendlich an der Anbindung unseres Wechselrichters an den Miniserver (Gen1) via Modbus TCP.

    Habe genau bereits LoxWiki durchforstet und mich an Christians Anleitung gehalten, erhalte jedoch keinerlei Werte.

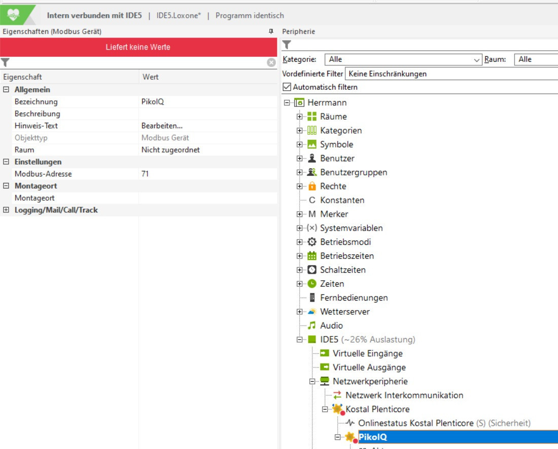
    IP, Port und Modbusadresse sind alle korrekt in der Loxconfig eingetragen, siehe Anhänge. Dennoch erhalte ich keinerlei Werte. Bzw. meldet Loxone "Gerät offline", kriegt also nicht mal ne Verbindung via Modbus hin.
    • WR und Miniserver hängen in demselben Netzwerk
    • Modbus-Schnittstelle vom Plenticore ist aktiviert
    • Modbusserver kriegt die IP vom WR mit Port 1502
    • Geräte-ID ist standardmäßig die 71
    • KSEM ebenfalls vorhanden, hängt nicht im Netzwerk
    Hab die Modbus Schnittstelle vom WR bereits mit QModBus geprüft - hier erhalte ich problemlos die angefragten Registerwerte zurück.

    Hat jemand noch ne Idee?

    Danke euch vielmals vorab!
    Angehängte Dateien
    Zuletzt geändert von cycler; 18.03.2021, 19:28.
  • cycler
    Dumb Home'r
    • 02.02.2021
    • 16

    #2
    Hallo zusammen,

    fehlen irgendwelche Informationen, die ich zur Problemlösung noch ergänzen könnte?

    Habe das Timeout gemäß "known issues" mal auf 1000s gesetzt, liefert jedoch weiterhin keine Werte. Mal schauen, ob ein Ticket weiterhilft...

    LG
    Zuletzt geändert von cycler; 08.05.2021, 11:39.

    Kommentar

    • scharrin
      LoxBus Spammer
      • 25.08.2015
      • 333

      #3
      Hallo cycler,

      Sieht eigentlich alles gut aus. Ich habe die selben Einstellungen.

      Kannst Du nochmal ganz grundlegende Dinge kontrollieren, ob sich vielleicht ein Leerzeichen vor die IP-Adresse oder zwischen Doppelpunkt und Port eingeschlichen hat?

      Auf dem Screenshot kann man das nur schlecht beurteilen.

      Sowas wie VLAN hast Du ja in Deinem Netzwerk nicht aktiv - oder?


      Viele Grüße,
      Christian

      Kommentar

      • cycler
        Dumb Home'r
        • 02.02.2021
        • 16

        #4
        Hi,
        auf Leerzeichen etc. überprüft - nichts zu finden.

        VLAN ist nicht aktiv. Habe am Donnerstag Termin mit Loxone Support, werde mal berichten.

        LG
        Marco

        Kommentar

        • Benjamin Jobst
          Lox Guru
          • 25.08.2015
          • 1211

          #5
          Hi cycler, die Einstellungen kann ich erst mal nur bestätigen, das läuft so bei mir seit Monaten.
          Das Thema mit dem Timeout hast du ja auch schon angegangen, hast du wirklich 1000s versucht? oder 1000ms?
          Bekommst du mit dem Ping-Baustein der Loxone eine Rückmeldung, also kann die Loxone den WR pingen?
          Welche Register fragst du derzeit ab?
          Bekommst du jetzt noch Daten über QModbus? Nicht, dass der Plenti sich jetzt zwischenzeitlich in den Pfingsturlaub verabschiedet hat ;-) Hatte ich auch schon 1-2 mal, dass er vollständig die Kommunikation eingestellt hat. Dann hilft nur völliger Neustart - also nachts Sicherung raus, Batterie aus und Trennschalter aus...
          MfG Benny

          Kommentar

          • cycler
            Dumb Home'r
            • 02.02.2021
            • 16

            #6
            Hi zusammen,

            der Loxone Service konnte leider nicht weiterhelfen und hat lediglich auf Tippfehler in den ganzen Daten geprüft, mal in die Registerbeschreibung von Kostal geschaut und das Handtuch geworfen. Ich solle mich an Kostal wenden...wobei diese mir sicherlich sagen werden: "Funktioniert doch am PC!"...

            Benjamin Jobst der Ping von Loxone an den Plenti funktioniert, war ein guter Hinweis. Die Daten über QModMaster funktionieren weiterhin, WR war nicht zwischendurch abgeraucht oder so Der Timeout steht auf max. Einstellung von 8000 ms, höhere Werte kann ich nicht angeben.

            Der Loxone Kollege hat mich noch aufs Diagnoseprotokoll aufmerksam gemacht. Lasse ich dies laufen, erhalte ich den Fehler "ARP of 192.168.2.100 [IP des Plenti] time: 132548 us - failed". Über meinen Rechner hat der Support bereits über die Kommandozeile -arp a laufen lassen, der Wechselrichter wurde dort jedoch sauber aufgelistet. Via Miniserver scheint dieser Befehl offensichtlich nicht zu funktionieren. Kann dies das ursächliche Problem bei der "Kontaktaufnahme" des Miniservers mit dem Plenti darstellen?

            Ich frage alle Register ab, die Christian in seinem Wiki Artikel zur Verfügung stellt. Habe testweise auch mal lediglich die ersten Registerwerte (darunter Modbus-Geräte-ID des Plenti) versucht mit unterschiedlichen Einstellungen abzufragen (2 Register für 32 bit, Registerreihenfolge, Byte-Reihenfolge), jedoch leider ebenfalls vergeblich.


            LG
            Marco

            Kommentar

            • Benjamin Jobst
              Lox Guru
              • 25.08.2015
              • 1211

              #7
              Wo hängt dein Miniserver denn am Netzwerk? Der IP Bereich klingt für mich nach Speedport o.ä.? Ist da ein (Layer3) Switch dazwischen, der die Abfragen evtl blockieren kann? Wenn ja, evtl mal den Netzwerkzugang ändern... hatte auch schon, dass ein Switch Anfragen blockiert hat...
              MfG Benny

              Kommentar

              • cycler
                Dumb Home'r
                • 02.02.2021
                • 16

                #8
                Jap, IP ist durch Speedport initial vergeben worden, habe ich dort dann statisch gesetzt.
                Dazwischen hängt der D-Link DGS-1100-24PV2 Switch, ist ein Layer 2.

                Was das angeht bin ich kein Profi, habe hier lediglich IGMP Snooping aktiviert, damit Magenta TV läuft sowie eine Port Aggregation, um die Verbindung zum NAS zu tunen.

                Hast Du einen Ansatzpunkt, bei dem ich in der Switch Konfig prüfen könnte?

                Ich versuche zwischenzeitlich mal, den Miniserver + Plenti + Batterie an nen einfachen Layer 1 Switch zu klemmen und verbinde den mit dem Speedport, vielleicht tuts ja dann 🤷‍♂️

                Kommentar

                • cycler
                  Dumb Home'r
                  • 02.02.2021
                  • 16

                  #9
                  Das hat mir jetzt Monatelang unter den Fingern gejuckt. Tatsächlich hatte ich die beiden Kabel vom NAS im Switch mit den beiden Kabeln vom Plenti/Akku vertauscht, sprich die falschen Ports genutzt. Wie oben beschrieben waren dann die Ports von Plenti und Akku aggregiert (was eigentlich bei den beiden NAS Kabeln passieren sollte) - Kabel korrekt angeschlossen und in LoxConfig kommen sofort Werte an.

                  Das Wochenlange suchen hat ein Ende, ich war fest der Meinung, dass dort alles soweit gepasst hat. Hatte vorher nen guten Plan gemacht - aber hilft ja nix, wenn man den nicht befolgt

                  Danke euch allen vielmals für den Input, habe während der Aktion dennoch viel über die Schnittstelle gelernt, insofern kann ich das jetzt für meine Optimierungslogiken anwenden

                  Thread kann geschlossen werden, bleibt gesund!

                  Kommentar

                  Lädt...