Zwei Lampen, drei Taster

Einklappen
X
 
  • Zeit
  • Anzeigen
Alles löschen
neue Beiträge
  • HarryvonHDH
    Smart Home'r
    • 10.09.2018
    • 67

    #1

    Zwei Lampen, drei Taster

    Hallo,
    ich habe zwei Lampen und drei Taster.
    Lampe A wird von Taster A gesteuert,
    Lampe B wird von Taster B gesteuert.
    Taster C soll beide Lampen schalten.
    Wenn nun Lampe A an und Lampe B aus ist und Taster C betätigt wird, geht A aus und B an.
    Das soll so natürlich nicht sein. Im Grunde soll Taster C wenn Lampe A an ist, Lampe B dazuschalten und wenn beide an sind, beide Ausschalten.
    Ich dachte ich werte die Zustände der Lampen und den Klick von Taster C in eine Statusbaustein aus.
    Ich weiss nur Grad nicht wie ich den Analogwert der ausgegeben wird einen einen Impuls umwandeln kann und die Logik weiter zu bauen.

    Oder gibt es generell einen einfacheren Weg?

    Danke fürs lesen und Gruss
  • HarryvonHDH
    Smart Home'r
    • 10.09.2018
    • 67

    #2
    Bin Grad beim Kartoffschälen drauf gekommen,
    mit nem Vergleich sollte das hinhauen.

    Kommentar

    • AlexAn
      Lebende Foren Legende
      • 25.08.2015
      • 4456

      #3
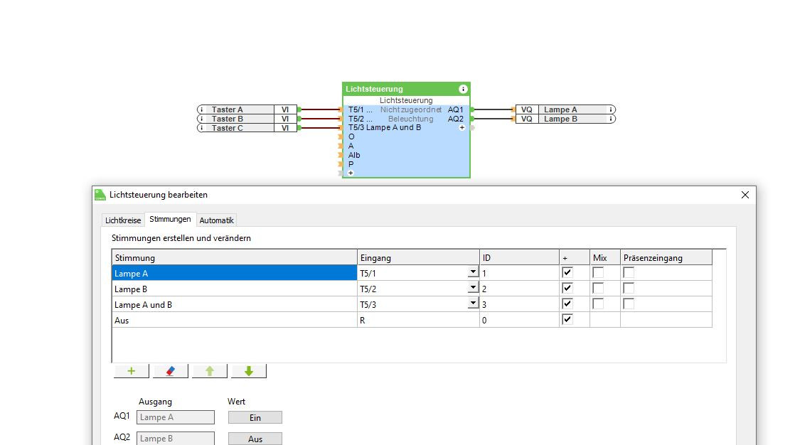
      Würde eher in Lichtszenen denken und jeden Taster an den Baustein Lichtsteuerung hängen: T5/1 usw.
      Im Baustein selber wird das dann verknüpft und der jeweilige Taster aktiviert beim 1.Klick die gewünschte Szene!

      Klicke auf die Grafik für eine vergrößerte Ansicht

Name: Lampen.JPG
Ansichten: 309
Größe: 80,1 KB
ID: 298186
      Zuletzt geändert von AlexAn; 28.03.2021, 18:27.
      Grüße Alex

      Kommentar

      • HarryvonHDH
        Smart Home'r
        • 10.09.2018
        • 67

        #4
        Danke, das ist eine gute und einfache Idee.
        Ich muss Mal gucken wie die Lichtsteuerung in der Visu aussieht, aber funktionell passt es ja schon Mal.
        Gruss

        Kommentar

        Lädt...