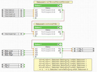
für unsere automatische Bewässerunganlage sind für die voraussichtl. Bewässerungart des Tages zwei Bedingung positiv zu erfüllen, nämlich 1) Bewässerungsperiode(01.04. - 31.09.) UND eine sich aus anderen Bedingungen ergebene Bewässerungsart(Low, Mid, High). Treffen beide Parameter positiv zu, so soll über den "UND"- Baustein der Ausgang auf "EIN" gestellt werden, was er aber nicht wird. (Siehe Screenshot)
Welche Gründe können vorliegen, warum der Baustein bei positiv aktivierten Eingängen, den Ausgang nicht auf "EIN" setzt?
Für eure Hilfe bedanke ich mich bereits im Voraus.
Beste Grüße


Kommentar