Konfiguration Energiemonitor mit E3DC Hauskraftwerk

Einklappen
X
 
  • Zeit
  • Anzeigen
Alles löschen
neue Beiträge
  • Speidel82
    Smart Home'r
    • 02.02.2018
    • 36

    #1

    Konfiguration Energiemonitor mit E3DC Hauskraftwerk

    Hallo Zusammen,
    Ich habe seit neuestem eine PV Anlage mit einem E3DC S10 X Hauskraftwerk 14 Compact. Beim konfigurieren des Energiemonitors könnte ich noch etwas Hilfe brauchen.
    Und zwar passt AQp1 (Produktion) ziemlich gut, aber AQc1 (Verbrauch) ist immer ziemlich nahe am AQp1 Wert (was in realität natürlich nicht so ist).
    Kann mir jemand sagen wie man die Eingänge richtig konfiguriert?
    Oder muss man einige Eingänge noch berechnen, damit es richtig funktioniert.
    Klicke auf die Grafik für eine vergrößerte Ansicht  Name: 2022-09-14 16_55_33-Loxone Config.png Ansichten: 0 Größe: 52,0 KB ID: 357596​​

    Die Berechnung der Ersparnis passt dann natürlich auch nicht...

    Klicke auf die Grafik für eine vergrößerte Ansicht

Name: Screenshot_20220914_165754_com.loxone.kerberos.jpg
Ansichten: 903
Größe: 224,3 KB
ID: 357597
    Gruß Speidel
  • maikroe
    Dumb Home'r
    • 29.12.2022
    • 12

    #2
    Hi, könntest du mir mal deine Peripherie schicken ? Die Werte von der Batterie stimmen bei mir nicht.

    LG
    Maik

    Kommentar

    • MaxMoritz
      Smart Home'r
      • 27.11.2015
      • 42

      #3
      Hallo E3DC Anlagen Besitzer,
      ich kann zwar zur o.g. Fragestellung noch nicht helfen, interessiere mich aber sehr für das Thema, da ich das E3DC S10 X Hauskraftwerk 14 Compact bald auch bekommen werde.

      Bezieht Ihr die Anlagenwerte über das Loxberry Plugin (https://wiki.loxberry.de/plugins/e3dc/start) oder direkt ueber die Modbus Schnittstelle von der E3DC Anlage?
      Viele Grüße Michael

      Kommentar


      • maikroe
        maikroe kommentierte
        Kommentar bearbeiten
        Hallo Michael,

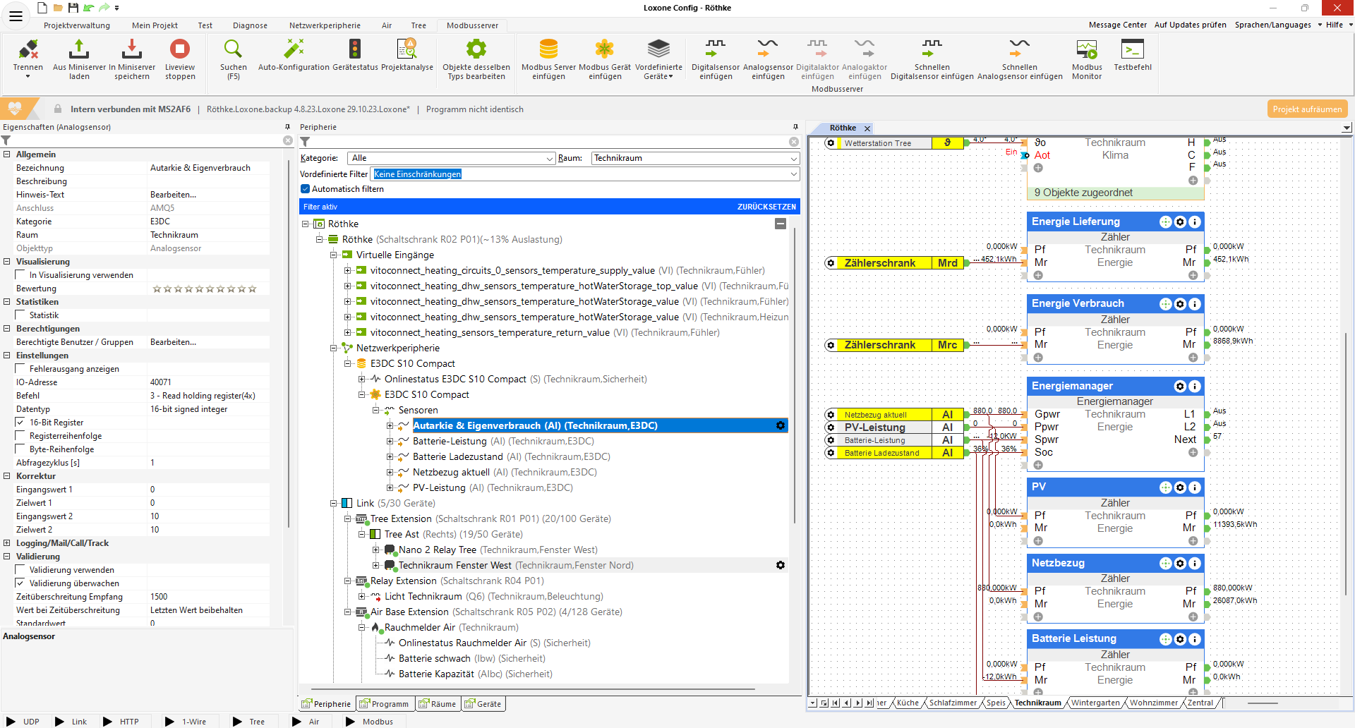
        habe mich gestern damit beschäftigt. Die Installation und Programmierung was ganz Easy. Zuerst den Modbus im E3DC aktivieren und dann im Loxone Config den Modbus mit Sensoren einfügen.

        LG Maik

      • MaxMoritz
        MaxMoritz kommentierte
        Kommentar bearbeiten
        @maikroe
        Lieber Maik,
        vielen Dank für die Auskunft und den u.g. Screenshot. Sobald ich meine Anlage geliefert bekomme (Kann wegen Auslastung der Monteurfirma leider noch Monate dauern) melde ich mich vielleicht noch einmal bei Dir. Deine Lösung scheint top zu sein.
        Vielleicht kann ich ein paar Dinge übernehmen, so z.Bsp. die Parameter vom Sensor. Wäre klasse und hilfreich!!
        Besten Dank.
        Wünsche viel Sonnenschein und selbstgewonnene Energie bis dahin.
        Michael
    • maikroe
      Dumb Home'r
      • 29.12.2022
      • 12

      #4
      ​​ Klicke auf die Grafik für eine vergrößerte Ansicht  Name: image.png Ansichten: 0 Größe: 260,1 KB ID: 422720
      Angehängte Dateien

      Kommentar

      Lädt...