Update Miniserver

Einklappen
X
 
  • Zeit
  • Anzeigen
Alles löschen
neue Beiträge
  • Max0815
    Smart Home'r
    • 13.06.2023
    • 59

    #1

    Update Miniserver

    Hallo Zusammen,

    ich habe vor ein paar Tagen ein Update durchgeführt und seitdem Schalten die Taster mehrere Ausgänge.
    z.b ist im Schlafzimmer ein Taster für den Rollladen, dieser schaltet jetzt auch das Licht im Flur.
    Oder der Lichtschalter im Schlafzimmer schaltet zeitgleich auch das Licht beim Stiegenaufgang.

    hat jemand ähnliche Probleme seit dem Update, bzw. wie kann man das beheben oder kommt ein Bugfix von Loxone ?

    FG
    Markus
  • chgru
    Extension Master
    • 01.09.2015
    • 111

    #2
    Max0815
    Hallo, welche Version hast du dir geladen?
    Lg Christian

    Kommentar

    • Max0815
      Smart Home'r
      • 13.06.2023
      • 59

      #3
      Hallo chgru

      Die Config hat aktuell die Version 15.2.10.14, vom miniserver finde ich aktuell nichts.

      Jedoch waren diese "Störungen" vorher definitiv nicht vorhanden.
      Hab mir das ganze in der LiveView angesehen, die Digitalen Eingänge steuern mehrere Komponenten an was grundsätzlich ja nicht möglich ist?

      Ich überlege ob ich das Backup lade, jedoch wird dies meiner Meinung nichts ändern , wie siehst du das ?

      FG
      Markus

      Klicke auf die Grafik für eine vergrößerte Ansicht

Name: image.png
Ansichten: 526
Größe: 35,6 KB
ID: 445938
      Angehängte Dateien

      Kommentar

      • chgru
        Extension Master
        • 01.09.2015
        • 111

        #4
        Max0815
        Habe seit einigen Wochen das Problem, das die http Befehle, welche Daten vom Fronius Symo Wechselrichter abfragen sollen einfach nicht gesendet werden.
        Habe heute den ganzen Tag dem http Log mitlaufen lassen und da sieht man es mehrere Ausfälle von 15 Minuten bis über 1 Std.gab.
        Habe auch ein Ticket eröffnet und den Log mitgeschickt.Werden sehen wie Loxone reagiert?
        Bezüglich deinem Problem ist es jedenfalls einen Versuch wert das Backup einzuspielen.Jedenfalls ein Ticket erstellen.
        Lg👍

        Kommentar

        • Thomas M.
          Lebende Foren Legende
          • 25.08.2015
          • 3301

          #5
          Max0815 Hast einen Programmausschnitt für uns, wo man sieht wie welcher Ausgang (konkret eben das Licht am Flur) angesteuert ist?

          Habe ich noch nie gehört, dass spontan irgendein Eingang auf einmal irgendeinen anderen Ausgang schaltet.

          chgru Sendest du andere http Befehle auch die funktionieren? Wie schaut der konkrete Ausgangabefehl aus bzw. wie wird der getriggert? Vielleicht hat sich was geändert. Definitiv, dass nicht gesendet wird oder kommt halt keine Antwort?

          Bei euch klingen die Fehlerbeschreibungen etwas eigenartig.

          Kommentar

          • chgru
            Extension Master
            • 01.09.2015
            • 111

            #6
            Thomas M.
            Ja, ich sende auch andere http Befehle.Bei den Aussetzer werden keine Befehle gesendet.Danach läuft wieder alles wie gewohnt.

            Kommentar


            • Thomas M.
              Thomas M. kommentierte
              Kommentar bearbeiten
              Ok SD Karte einfach mal auf Verdacht tauschen?
          • Max0815
            Smart Home'r
            • 13.06.2023
            • 59

            #7
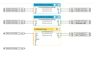
            Hallo Thomas M. ,

            anbei die Darstellungen Flur OG sowie Schlafzimmer.
            Bsp. wenn ich den Eingang LC 2 bei der Lichtsteuerung Taster im Flur betätige, wird der Ausgang Q1 im Schlafzimmer angesteuert. Diese stehen jedoch in keinem Konnex zueinander.

            ist wie gesagt erst seit ein paar tagen der Fall dass dies so angesteuert wird.

            vielleicht hilft dir das.

            FG
            Markus

            Klicke auf die Grafik für eine vergrößerte Ansicht

Name: image.png
Ansichten: 514
Größe: 41,1 KB
ID: 446073 Klicke auf die Grafik für eine vergrößerte Ansicht

Name: image.png
Ansichten: 524
Größe: 45,3 KB
ID: 446075
            Angehängte Dateien

            Kommentar

            • Christian Fenzl
              Lebende Foren Legende
              • 31.08.2015
              • 11250

              #8
              Hast schon mal stromlos gemacht?

              Dein Licht hat einen Zentralbaustein.

              Wenn du die Inputs anklickst, siehst du im Baum, wo dieser Input überall verwendet wurde (man kann Inputs durchaus mehrfach verwenden).

              Wenns das nicht ist, ist die SD-Karte fällig.
              Hilfe für die Menschen der Ukraine: https://www.loxforum.com/forum/proje...Cr-die-ukraine

              Kommentar


              • Max0815
                Max0815 kommentierte
                Kommentar bearbeiten
                hallo Christian,
                wie kann ich den MS stromlos machen, einfach mit dem FI oder gibt es einer eleganten Weg ebenfalls?
                grundsätzlich kann ja nichts passieren wenn ich den das ganze system Stromlos mache oder?
            • Max0815
              Smart Home'r
              • 13.06.2023
              • 59

              #9
              hallo Christian Fenzl
              Welcher Baustein ist ein Zentralbaustein ? der Taster oder Bewegungsmelder?

              Bei den Inputs ist jeweils ein Eingang vergeben, ansonsten wäre mir dies klar wenn er in 2 Funktionen angewendet wird, dies ist jedoch nicht der Fall.

              kann man die SD überprüfen? würde mich wundern wenn diese nach 1 Jahr geschrottet wurde

              FG Markus

              Kommentar

              • Thomas M.
                Lebende Foren Legende
                • 25.08.2015
                • 3301

                #10
                Eine SD ist relativ schnell im A, wenn du viele Statistiken hast oder oder oder
                Das hat weniger damit zu tun, wie lagne die SD schon im MS steckt.

                Einfach mal auf Verdacht Sicherung machen, SD mit der Sicherung formatieren.
                Vorher mal Programm neu in den MS einspielen, stromlos machen und dann schauen.

                Kommentar

                • Max0815
                  Smart Home'r
                  • 13.06.2023
                  • 59

                  #11
                  Hallo Zusammen,

                  hab jetzt alles erdenklich versucht, jedoch ohne Erfolg.
                  es ist auch in der App ersichtlich dass der Rolladen vom Lichtaster angesteuert wird ohne hier eine Aktive Verbindung zu haben.
                  Laut Loxone Kundenservice kann es sein, dass es ein Installationsfehler ist, diesen schließe ich jedoch aus da es jetzt ein Jahr ohne Probleme funktioniert hat.

                  Eine Fehlerquelle welche neu ist, ist die PV Anlage diese wurde in Betrieb genommen und seitdem ist dieses Problem bekannt.
                  Hier besteht ebenso kein Konnex zu der restlichen Steuerung.

                  SD Karte wurde seitens Loxone ausgeschlossen da dieser Fehler beim Miniserver Gen2 nicht mehr vorkommen sollte.

                  Langsam bin ich mit meinem Latein am Ende angekommen.

                  Werde jetzt noch versuchen dass ich die Taster auf einen völlig neuen Baustein in der Config hänge vielleicht bringt dies den erwarteten Erfolg

                  Kommentar

                  • Max0815
                    Smart Home'r
                    • 13.06.2023
                    • 59

                    #12
                    Hallo zusammen,
                    hab jetzt noch ein bisschen recherchiert, kann es denn sein dass die Di Extension defekt ist, bzw wie würde sich dies erkennbar machen?
                    habe dass System jetzt komplett neu gestartet, jedoch keine Veränderung.

                    Interessanterweise trifft das Phänomen nicht immer auf, heute in der früh funktionierte alles wie es soll, jetzt abends wieder dass Problem wenn das Licht betätigt wird schließen sich die Rolläden.

                    Loxone support konnte auch nicht weiterhelfen.

                    Fg
                    Markus

                    Kommentar

                    • Iksi
                      Lox Guru
                      • 27.08.2015
                      • 1111

                      #13
                      Hast du denn jetzt mal die SD Karte getauscht? Was der Loxone Support sagt hin oder her, ne SD kann immer mal kaputt gehen, egal ob MS1 oder MS2....
                      Ich hatte schon öfters irgendwelche Phänomene dass irgendwas falsch geschaltet hat, es war immer die SD Karte....

                      Kommentar


                      • Max0815
                        Max0815 kommentierte
                        Kommentar bearbeiten
                        Hallo,
                        Sd karte sollte morgen kommen.
                        Muss ich hierbei irgendetwas beachten?
                        Oder einfach in den miniserver geben und backup laden?
                        Oder muss diese vorher formatiert werden?

                        Fg
                        Markus
                    • Max0815
                      Smart Home'r
                      • 13.06.2023
                      • 59

                      #14
                      Hallo Zusammen,

                      nach Austausch der SD Karte kann ich sagen, dass dies nicht der Fehler war.
                      Das Problem besteht weiterhin.

                      gibt es von euerer Seite noch weitere Fehlerquellen bzw. Lösungsansätze?

                      Kommentar

                      • chgru
                        Extension Master
                        • 01.09.2015
                        • 111

                        #15
                        Max0815
                        Versuch mal den Debugmodus mitlaufen zu lassen, ob da nicht ein Fehler versteckt ist.

                        Kommentar

                        Lädt...