Loxone Config 8

Einklappen
X
 
  • Zeit
  • Anzeigen
Alles löschen
neue Beiträge
  • Benny
    Extension Master
    • 10.02.2016
    • 190

    #151
    Mein Ticket ist erst vom Wochenende. Warte noch auf eine Antwort. Also wird ja was passieren, wenn ich Deine Antwort sehe... ich würde mich über eine flexible Option freuen, wo man selber entscheiden kann ob das Design so wie jetzt einheitlich gemacht wird oder wo man sagt normale Auto Position der Beschriftungen sowie es vorher war...

    Kommentar

    • Christian Fenzl
      Lebende Foren Legende
      • 31.08.2015
      • 11250

      #152
      Schade ist, dass man den großen Umbau der Config nicht gleich genutzt hat, ein paar wichtige Verbesserungen durchzuführen:
      Man kann Linien nachwievor nicht markieren und einzeln löschen.
      Oder alle Verbindungen an einem Anschluss per D&D zu einem anderen Anschluss verschieben.
      Das sind so Dinge, die wirklich aufhalten, wenn man beim Zwischenschalten eines Bausteins immer alles löschen, und im Wirrwarr wieder zusammensuchen muss, was man eben gelöscht hat.
      Hilfe für die Menschen der Ukraine: https://www.loxforum.com/forum/proje...Cr-die-ukraine

      Kommentar

      • Benjamin Jobst
        Lox Guru
        • 25.08.2015
        • 1202

        #153
        Neben den ganzen Fehler- und Bugmeldungen und Diskussionen muss ich hier aber auch mal etwas Lob loswerden.
        Ich habe gerade bei unserem Test-MS im Büro das bestehende Programm aus 6-er und 7-er Zeiten überarbeitet und war völlig begeistert. Die Ausrichten-Funktion funktioniert für den ersten Versuch in einer Release erstaunlich gut, mit einem Klick ist (fast) jedes Arbeitsblatt sauber aufgeräumt. Dazu trägt natürlich auch bei, dass Bausteine wie die Licht- oder Jalousiesteuerung jetzt weniger als halb so hoch sind (ja, mit der Breite und dem Text lässt sich streiten!).
        Ich habe den Bewegungsmelder mitsamt Helligkeitssensor (EnOcean) von externer Helligkeits-Überprüfung auf den Lichtsteuerungs-Baustein gelegt, konnte zwei Bausteine für einen RGB-Stripe rauswerfen, da das jetzt über den neuen (?) RGB-Modus des Bausteins läuft.
        Die PAN-Funktion über die mittlere Maustaste ist der Hammer (für Loxone-Config-Verhältnisse)!

        Also alles in allem bin ich bisher äußerst zufrieden mit der neuen Config. Haare und Fliegen findet man natürlich immer in der Loxone-Suppe (meine als Vorlagen angelegten HTTP-Geräte wie Fronius Symo Hybrid mit 4 Geräten sind nach dem Update mal wieder aus der Config verschwunden, die darf ich jetzt wieder aus bestehenden Projekten neu abspeichern, privat hadere ich mit dem Update, da mein altes Sony-Tablet mit Android 4.3 dann gar nicht mehr untersützt wird...).
        Aber ich muss sagen, ich war bisher von keiner Release von Loxone so positiv überrascht wie von dieser. Ich bin gespannt, wie sich das System beim ersten Kunden schlägt, da haben wir eine KNX-Visu für eine Oberklasse-Wohnung ausstehend. Mal sehen, ob man da auch mit der Autoconfig arbeiten kann...
        MfG Benny

        Kommentar

        • Gerd Clever
          MS Profi
          • 24.07.2016
          • 642

          #154
          Christian Fenzl Bei den von dir genannten Punkten hat Loxone sicherlich noch einiges an Luft nach oben. Ich glaube aber, dass die Umsetzung deutlich komplizierter ist, als es auf den ersten Blick scheint. Ich denke trotzdem: Ticket aufmachen und auf Config 9 hoffen. Mit dem Löschen einzelner Linien kann man m. E. noch ganz gut klar kommen, indem man auf der richtigen Seite (Ausgang/Eingang) die Verbindung löst, das hält den Kollateralschaden in Grenzen ...

          Benjamin Jobst Wenn bei dir nach der automatischen Ausrichtung der Bausteine "fast jedes Arbeitsblatt sauber aufgeräumt ist", dann enthält deine Config keine wirklich komplexe Programmierung. Dazu nochmal ein typisches "Vorher-Nachher-Bild", wie es bei mir aus ...

          Gruß, Gerd
          Miniserver Gen 2, v13.1.11.17, 9x Extension, 2x Relay Extension, 4x 1-Wire, Türkontakte, Mobotix T25

          Wenn der Herr nicht das Haus baut, dann ist alle Mühe der Bauleute umsonst. (Psalm 127,1)

          Kommentar


          • Christian Fenzl
            Christian Fenzl kommentierte
            Kommentar bearbeiten
            Ich find das in diesem Fall gar nicht so schlecht

            Bezüglich einzelne Linien: Ich hoffe auf V5, V6, V7, V8 und jetzt auf V9 ;-)
            Der Wunsch ist nicht neu, und nicht von mir allein.

          • Gerd Clever
            Gerd Clever kommentierte
            Kommentar bearbeiten
            Christian, noch eine Ergänzung:

            Es lassen sich zwar nicht 'alle Verbindungen an einem Anschluss per D&D zu einem anderen Anschluss verschieben', aber mit Ausschneiden (Ctrl X) + Einfügen (Ctrl V) lässt sich ein ganzer Verbindungsbaum dennoch ganz gut verschieben.
            Zuletzt geändert von Gerd Clever; 02.08.2016, 10:18.

          • Gerd Clever
            Gerd Clever kommentierte
            Kommentar bearbeiten
            Info zum Ticket:

            Frage an Loxone:

            Feature-Wünsche Config 9: Die Bearbeitung der Config-Datei wäre einfacher, wenn
            1. man Linien einzeln markieren und löschen könnte;
            2. sich Bausteine per Drag & Drop einfügen lassen würden, z. B. nach einem Einfügen eines einfachen NICHT-Bausteins, müssen derzeit viele Verbindungen neu angelegt werden.

            Antwort von Loxone:

            Danke habe die Featurewunsche weitergeleitet jetzt wird abgestimmt ob diese durchgeführt werden.
        • Benjamin Jobst
          Lox Guru
          • 25.08.2015
          • 1202

          #155
          Gerd Clever keine komplexe Programmierung würde ich so auf anhieb nicht sagen. Ich habe meine Programmierung nur aus diversen Gründen (Platz, Übersichtlichkeit) nur recht kleingliedrig gehalten, d.h. viele zusammenhängende Logiken über Merker geführt etc. Das hat dazu geführt, dass der Aufräumen-Befehl diese Teilblöcke sehr einfach strukturieren konnte. Aber selbst bei Bausteinen mit vielen Ein- und Ausgängen war der Ergebnis erstaunlich gut für den ersten "offiziellen" Versuch. Ähnlich wie bei deinem Beispiel würde ich sagen. Sag bloß, du bist damit nicht zufrieden?
          MfG Benny

          Kommentar

          • Gerd Clever
            MS Profi
            • 24.07.2016
            • 642

            #156
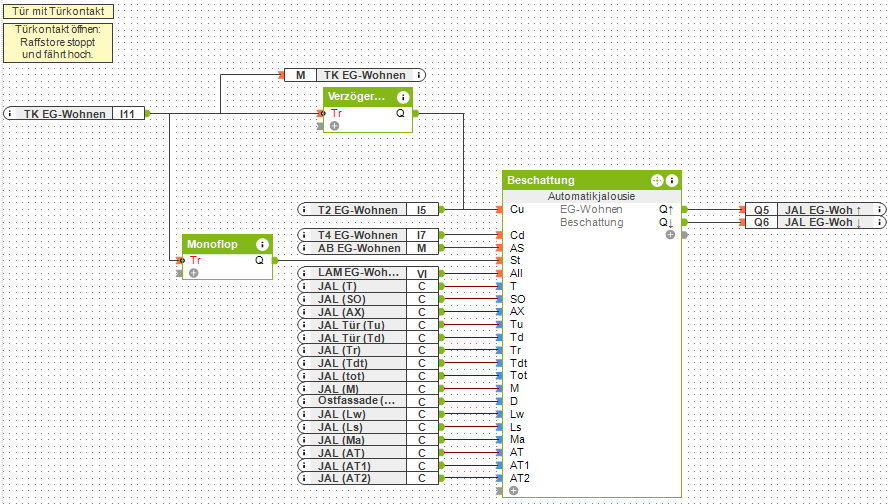
            Zufrieden? Gar nicht! Der obere Teil Cu - Td ist doch nach der Auto-Ausrichtung ein einziges Linien-wirr-warr.

            Nach der manuellen Nacharbeit sieht die Seite jetzt so aus ...

            Klicke auf die Grafik für eine vergrößerte Ansicht

Name: screen_20160802_103046.png
Ansichten: 433
Größe: 34,1 KB
ID: 50800
            Miniserver Gen 2, v13.1.11.17, 9x Extension, 2x Relay Extension, 4x 1-Wire, Türkontakte, Mobotix T25

            Wenn der Herr nicht das Haus baut, dann ist alle Mühe der Bauleute umsonst. (Psalm 127,1)

            Kommentar

            • Mattgyver
              LoxBus Spammer
              • 08.10.2015
              • 217

              #157
              Benjamin Jobst das kann ich so bestätigen. Bei mir war das automatische Sortieren auch kein Griff ins Klo. Auch die Komplexen Seiten, wie den "Fortlaufender RGB-Farbdurchlauf" von Christian, hat er nicht so schlecht sortiert. Aber das ist eben subjektiv Betrachtet. Einzig die abgeschnittenen Bezeichnungen und die Linienführung, wie Christian beschreibt, finde ich auch nicht optimal.

              Kommentar

              • Gast

                #158
                Ja. Bei mir alles Ok !

                Kommentar

                • svethi
                  Lebende Foren Legende
                  • 25.08.2015
                  • 6349

                  #159
                  Hi Leute,

                  habe mir gestern auch mal die Zeit genommen meinen MS auf die V8 hochzuziehen. Im Endeffekt musste ich alle meine 33 Seiten bearbeiten, doch das war schon vorher klar. Auch klar war, dass ich keine Autopilot-Designer habe, da ich von der 7.3 "komme".
                  Soweit scheint auch alles zu laufen. Die hier zitierten Probleme mit den Statusbausteinen kann ich nicht bestätigen. Bei mir funktioniert das alles wie früher.
                  Was mir aber beim Überarbeiten (naja, erst einmal nur das Positionieren ... die Namen habe ich jetzt noch nicht angepasst) aufgefallen ist, ist, dass ein UND Baustein größer ist als alle Anderen. Hat hier jemand ne Idee woran das liegt?

                  Gruß Sven
                  Angehängte Dateien
                  Miniserver; KNX; Vitogate; EnOcean (EnOceanPi); Loxone Air; Caldav-Kalenderanbindung; RaspberryPi und für keine Frickellösung zu schade :-)

                  Kommentar

                  • Gerrit
                    MS Profi
                    • 26.08.2015
                    • 950

                    #160
                    Zitat von svethi
                    Was mir aber beim Überarbeiten (naja, erst einmal nur das Positionieren ... die Namen habe ich jetzt noch nicht angepasst) aufgefallen ist, ist, dass ein UND Baustein größer ist als alle Anderen. Hat hier jemand ne Idee woran das liegt?
                    Hast du an dem einen UND Baustein einen analogen Eingang bzw. den Fehlerausgang? Oder anders erklärt, die Eingänge werden teilweise auf einen größeren Abstand gesetzt, wenn die Config erkannt hat, dass der Eingangsbaustein in der Höhe größer ist als eine Reihe (wie bei Merker, Digitalsensoren etc.). Ziel soll es wohl sein, dass man bei allen Eingängen gerade Verbinder setzen kann und es keine Überlappungen gibt, wenn alle Eingänge untereinander stehen. Funktioniert bei mir aber auch nicht immer und ist wohl nur für 1-2 Fälle umgesetzt.

                    Kommentar

                    • svethi
                      Lebende Foren Legende
                      • 25.08.2015
                      • 6349

                      #161
                      Aha, habe nachgesehen. Da hängt ein Merker dran. Ist aber ein Digitalmerker. Aber garade noch getestet ... es sind 2 Dinge an dem einen Anschluss angeschlossen. Egal welchen ich diskonnekte wird der UND Baustein kleiner ...
                      Man muss halt viel Neues in der V8 lernen ;-) Danke

                      Btw. ich habe von der V7.3 upgedatet und habe mir meinen Autopiloten selber eingefügt :-)

                      Gruß Sven
                      Miniserver; KNX; Vitogate; EnOcean (EnOceanPi); Loxone Air; Caldav-Kalenderanbindung; RaspberryPi und für keine Frickellösung zu schade :-)

                      Kommentar

                      • Robert L.
                        MS Profi
                        • 26.08.2015
                        • 922

                        #162
                        je mehr Merker (oder sonstiges) man an einen UND bautein anschließt umso höher wird er...

                        Kommentar

                        • Robert L.
                          MS Profi
                          • 26.08.2015
                          • 922

                          #163
                          was meiner Meinung nach auch sehr schlecht gelöst ist, sind die "Werte auf der Linie" die erscheinen nur wenn die Linie auch lang genug ist ... und zwar viel länger als der wert platz braucht..
                          geschätz t90% der werte sieht man bei mir garnicht mehr

                          Kommentar

                          • hismastersvoice
                            Supermoderator
                            • 25.08.2015
                            • 7489

                            #164
                            Das stört mich auch... Dachte zuerst das es eine gute Idee ist.
                            Ich muss oft beim simulieren die Linien verlängern
                            Echt nervig...
                            ​​​​​
                            Kein Support per PN!

                            Kommentar

                            • Gast

                              #165
                              Hallo zusammen,

                              ich klink mich mal ein Ich habe nämlich das Problem (mit der v8), dass der UPD Monitor nichts mehr anzeigt... Gibt's irgendwo noch einen Schalter, mit dem ich den Monitor "aktivieren" muss? Als ich das erste mal mit den UDP-Befehlen herum experimentiert habe (v7), hatte das noch ohne Probleme funktioniert. Übrigens: Die UDP Befehle funktionieren bei mir - werden halt nur nicht angezeigt...?!

                              mfG

                              Oli

                              Kommentar


                              • romildo
                                romildo kommentierte
                                Kommentar bearbeiten
                                Im Peripheriefenster auf Virtuelle Eingänge gehen, dann erscheint der UDP Monitor in der Menüleiste. Dort kann er aktiviert werden.
                            Lädt...