Loxone + INTESISBOX LG-AC-KNX-4 Gateways für Klimaanlage

Einklappen
X
 
  • Zeit
  • Anzeigen
Alles löschen
neue Beiträge
  • Gast

    #1

    Loxone + INTESISBOX LG-AC-KNX-4 Gateways für Klimaanlage

    Hallo!

    Hat jemand von euch schon so eine Box bzw Gateway in verwendung ?
    INTESISBOX LG-AC-KNX-4 Gateways - IntesisBox® LG-AC-KNX-4 / 8 / 16 / 64 gateways have been specially designed, in collaboration with LG, to allow supervision and bidirectional control of all the param
  • Lenardo
    MS Profi
    • 25.08.2015
    • 675

    #2
    Ich hab 2 Stück für Mitsubishi AC für Einzelgeräte eingebaut war voll begeistert, alle Datenpunkten wie auf der Fernbedienung voll steuerbar, easy to use,



    Gesendet von meinem SM-T815 mit Tapatalk

    Kommentar


    • Gast
      Gast kommentierte
      Kommentar bearbeiten
      Hallo,

      das klingt sehr Interessant. Welche Mitsubishi Klimaanlage hast du in Betrieb? Wir möchten uns auch eine Klimaanlage als Split Gerät für die beiden Kinderzimmer und das Schlafzimmer einbauen lassen. Verstehe ich es richtig, dass dann für jede Inneneinheit eine Intesisbox gebraucht wird?

    • Lenardo
      Lenardo kommentierte
      Kommentar bearbeiten
      sorry, war eine Zeit im Ausland, hab die Fragen übersehen,--
      ja du benötigst für die Mitsubishi für jedes Innengerät das du getrennt steuern willst eine intesisbox. Ich hatte vorher die Klimageräte über Melcloud (Wlan) geregelt, aber das find ich nicht so komfortabel (und geht auf einen externen server per https) und kostet genausoviel
  • Gast

    #3
    Könntest du mir vielleicht aus deiner Konfig deine Programmierung für die Klimaanlage schicken, das ich mal sehe wie du das gelöst hast ?
    Und bis jetzt hab ich auch noch nichts mit KNX gemacht, versteh ich das richig das ich ein eigenes Netzteil brauche damit ich den KNX Bus zwischen Intesis Box und Miniserver versorgen kann ?

    Kommentar

    • Lenardo
      MS Profi
      • 25.08.2015
      • 675

      #4
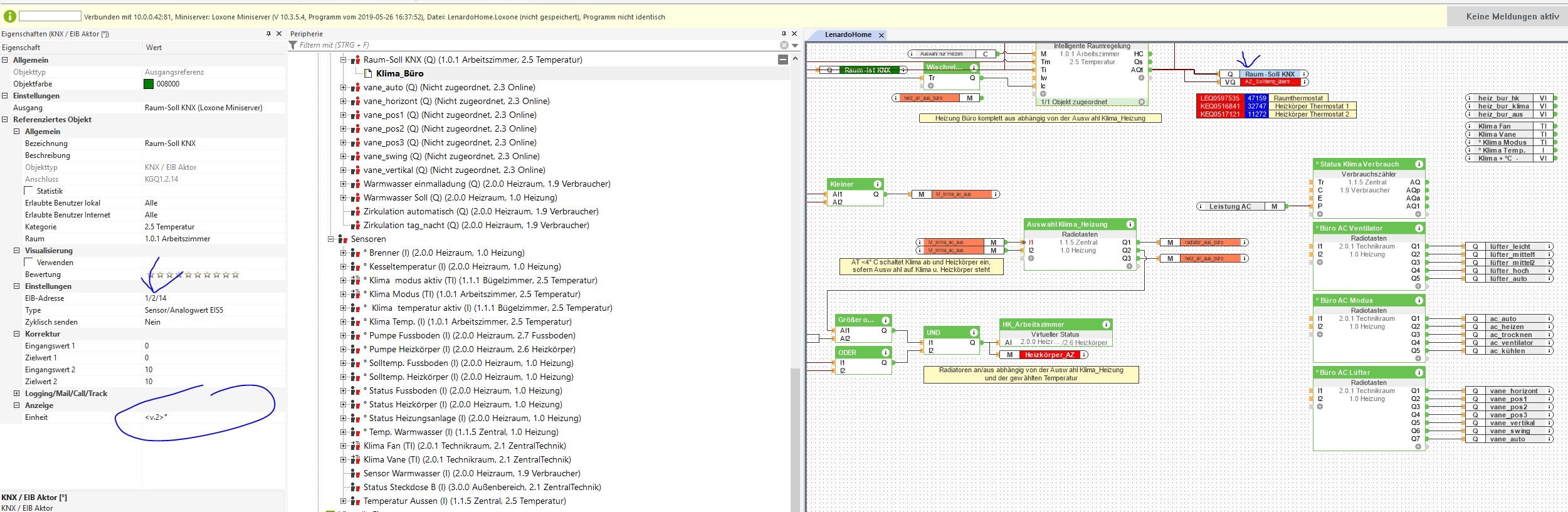
      Bei mir ist die ganze config etwas umfangreicher, ich hab versucht nur das wesentliche darzustellen. Im Grunde besteht die config nur aus 3 "Radiotasten" auf denen du die Auswahl des AC Status (Kühlen,Heizen,Trocknen,automatisch usw) ,- die Auswahl Lüfterart (swing, vertikal usw) und die Auswahl Lüfterstufe machst.
      Bei mir wird die Klima entweder über einen BWM (Büro) oder über einen Treppenlichtschalter (Zeit oder immer) eingeschalten,- man kann auch eine Zeitschaltuhr draufgeben.
      Und zuletzt hab ich die aktuelle Raumtemperatur auf einen IRR gelegt und an KNX übergeben, sowie den Ausgang soll Temp. auch auf Knx übergeben, damit regelt die Klima dann auf die gewünschte Temperatur bzw. ich "entfeuchte" auch einen Waschraum damit,- Klima auf "auto" und mit der temp. wird dann entweder geheizt oder entfeuchtet.



      Klicke auf die Grafik für eine vergrößerte Ansicht

Name: knx_ac.png
Ansichten: 4608
Größe: 58,8 KB
ID: 55242

      Edit: 18/09/2016 Erklärung Zahlen
      1-5 wird visualisiert
      1.... Raumregelung mit IST u. SOLL-temperatur
      2,3,4 ...... Modus der jeweiligen Funktion, wie auf der Fernbedienung
      5.... Schaltet das jeweilige Innengerät entweder für bestimmte Zeit oder dauerhaft ein,- wird mit BWM bei mir getriggert

      a.) IST Raumtemperatur (wird weitergegeben auf Knx Intesisbox)
      b.) Soll Raumtemperatur (wird weitergegeben auf Knx Intesisbox)
      c.) div Abfragen vom Gerät z.b. aktuelle Temperatur die vom Innengerät gefahren wird usw
      d.-f wird der ausgewählte Modus auf Knx/Intesisbox übergeben
      g.) schaltet das jeweilige Innengerät ein/aus
      Zuletzt geändert von Lenardo; 18.09.2016, 14:34.

      Kommentar


      • Gast
        Gast kommentierte
        Kommentar bearbeiten
        Hast du die Radiotasten bei 2, 3 und 4 nur für Ansteuerung über die Visualisierung verwendet?

      • Lenardo
        Lenardo kommentierte
        Kommentar bearbeiten
        Ja, genau darüber kann ich eine Auswahl in der Visu machen (ersetzt die fernbedienung) , welcher Modi der jeweiligen Funktion aktiv ist, in der ETS kann man auch festlegen ob die Fernbedienung weiter in Funktion bleibt oder ob nur mehr über knx/loxone gesteuert wird
        Zuletzt geändert von Lenardo; 18.09.2016, 12:31.
    • Gast

      #5
      danke
      kannst du mir auch sagen wie ich die knx sachen anlege?
      hab das noch nie gemacht

      Kommentar

      • Lenardo
        MS Profi
        • 25.08.2015
        • 675

        #6
        bin auch nicht wirklich vom Fach war aber nicht schwer, hab mir die kostenlose Version von ETS4 geholt, man muss dafür ein kleines online Schulungsprogramm durchgehen. Dann hab ich mir ein Netzteil besorgt und an den ms angeschlossen. Ebenso meine KNX Komponenten (Heizung,Klima und einen 6 fach Aktor) Ets4 mit MS verbunden,- die Datenbanken der Produkte eingelesen und im Programm dann Gruppenadressen vergeben. Dazu ist es ratsam die ganzen Datenpunkte des Klimagerätes vorher anzuschaun, hier gibts beim Mitsubishi zumindest jede Menge,- die gewünschte Temperatur kann z.b. in 1 Grad schritten auf/ab gesteppt werden oder direkt (aus der IRR z.b) übertragen werden. Es müsste aber zur der Intesibox eine gute Dokumentation geben wo man das vorher anschaun kann.
        Wenn die Gruppenadressen vergeben sind wird das zurück in die Intesibox gespeichert und diese GA können dann in der Config mittels KNX Aktoren oder Sensoren angesprochen werden, bzw. werden angelegt und dann mit den Bausteinen verbunden.
        Man muss ein wenig Zeit investieren, für meine Heizungsanlage und Klimaanlage hat sich das aber gelohnt,- du kannst das ja auch einen KNX Partner machen lassen,- eventuell.

        Kommentar

        • Gast

          #7
          Hallo Lenardo,

          welche Klimaanlage hast Du eingebaut?

          Gruß

          Kommentar

          • Lenardo
            MS Profi
            • 25.08.2015
            • 675

            #8
            Mitsubishi M Serie,
            2 Innengeräte MSZ SF35VE u. MSZ SF25VE http://innovations.mitsubishi-les.com/de/m-serie/msz-sf
            1 Außengerät MXZ mit 5,3 kw http://innovations.mitsubishi-les.com/de/m-serie/mxz

            Kommentar


            • Lenardo
              Lenardo kommentierte
              Kommentar bearbeiten
              hab auch nachträglich deine Fragen weiter oben beantwortet
          • Gast

            #9
            Danke für die Produkt links. Hast Du einen Kälteanlagebauer bei Dir in der Nähe, oder hast Du eine Firma die Bundesweit agiert genomen? Wir wohnen zwar nicht weit weg vom schuss aber eine Fachfirma habe ich noch nicht in der Umgebung gefunden.
            Wie habt ihr das mit der Kondensatleitung am Innengerät gelöst? Ein Bekannter hat einen größeren Kabelkanal neben dem Gerät wo die Pumpe eingebaut ist.

            Grüße

            Kommentar


            • Gast
              Gast kommentierte
              Kommentar bearbeiten
              Das ist natürlich ein super Bonus wenn man jemanden kennt, der bei so einer Firma arbeitet. Der kommt nicht zufällig nicht auf dem 64 Postleitzahlengebiet? :-) Die Geräte drannschrauben ist nicht was problem Elektrisch anschließen schon gar nicht nur das Evakuieren und Füllen ist mein Problem.

            • Lenardo
              Lenardo kommentierte
              Kommentar bearbeiten
              64 in AT ist glaub ich kein Problem, die sind gut vernetzt in ganz Österreich, bitte pn mit telefon nr. dann meld ich mich telefonisch
              PS. Ich hab auch alles selbst gemacht bis auf das anschliessen der kälte Leitung und das evakuieren
              Zuletzt geändert von Lenardo; 18.09.2016, 20:04.

            • Gast
              Gast kommentierte
              Kommentar bearbeiten
              Sorry hab nicht so weit gedacht. Ich komme aus Deutschland nähe Frankfurt. :-P
              Aber dennoch danke für Deine Hilfe.
          • Gast

            #10
            Hallo,
            der nächste Sommer kommt bestimmt und ich wollte das Thema noch mal aufgreifen.
            Habe gesehen das in der config 8.1. unter der Modbus Extension eine Vorlage für die Intesisbox ME-AC-MBS-1 hinterlegt ist.
            Leider finde ich das Teil in keinem Online Shop. Hat da jemand von euch ein Quelle?
            Hab zwar MDT Glastaster über KNX eingebunden aber ob ich die IntesisBox mit KNX einbinden kann wage ich zu bezweifeln.

            Grüße

            Kommentar

            • brau01ma
              Extension Master
              • 06.02.2017
              • 149

              #11
              Zitat von Lenardo
              Bei mir ist die ganze config etwas umfangreicher, ich hab versucht nur das wesentliche darzustellen. Im Grunde besteht die config nur aus 3 "Radiotasten" auf denen du die Auswahl des AC Status (Kühlen,Heizen,Trocknen,automatisch usw) ,- die Auswahl Lüfterart (swing, vertikal usw) und die Auswahl Lüfterstufe machst.
              Bei mir wird die Klima entweder über einen BWM (Büro) oder über einen Treppenlichtschalter (Zeit oder immer) eingeschalten,- man kann auch eine Zeitschaltuhr draufgeben.
              Und zuletzt hab ich die aktuelle Raumtemperatur auf einen IRR gelegt und an KNX übergeben, sowie den Ausgang soll Temp. auch auf Knx übergeben, damit regelt die Klima dann auf die gewünschte Temperatur bzw. ich "entfeuchte" auch einen Waschraum damit,- Klima auf "auto" und mit der temp. wird dann entweder geheizt oder entfeuchtet.



              [ATTACH=CONFIG]n55242[/ATTACH]

              Edit: 18/09/2016 Erklärung Zahlen
              1-5 wird visualisiert
              1.... Raumregelung mit IST u. SOLL-temperatur
              2,3,4 ...... Modus der jeweiligen Funktion, wie auf der Fernbedienung
              5.... Schaltet das jeweilige Innengerät entweder für bestimmte Zeit oder dauerhaft ein,- wird mit BWM bei mir getriggert

              a.) IST Raumtemperatur (wird weitergegeben auf Knx Intesisbox)
              b.) Soll Raumtemperatur (wird weitergegeben auf Knx Intesisbox)
              c.) div Abfragen vom Gerät z.b. aktuelle Temperatur die vom Innengerät gefahren wird usw
              d.-f wird der ausgewählte Modus auf Knx/Intesisbox übergeben
              g.) schaltet das jeweilige Innengerät ein/aus
              Hey,

              wie sendest du die Daten an KNX/Intesisbox?
              Kann ich für d.-f mal ein Screenshot deiner Einstellungen haben?

              Kommentar


              • Lenardo
                Lenardo kommentierte
                Kommentar bearbeiten
                Sorry, hatte zu tun, schick dir morgen einen Screenshot, aber es gibt für jeden datenpunkt eine knx Adresse, und an diese(r) sende/empfange ich die Daten.
            • ogrimo30
              Extension Master
              • 27.03.2017
              • 189

              #12
              Hat eventuell jemand die Intesisbox via Modbus am laufen?
              ich überlege sie mir für unsere LG Klimaanlage anzuschaffen und würde gerne wissen ob es läuft?

              Lg

              Kommentar

              • Lenardo
                MS Profi
                • 25.08.2015
                • 675

                #13
                Klicke auf die Grafik für eine vergrößerte Ansicht

Name: klima.png
Ansichten: 3918
Größe: 855,9 KB
ID: 202662

                Klicke auf die Grafik für eine vergrößerte Ansicht

Name: klima2.JPG
Ansichten: 3226
Größe: 670,5 KB
ID: 202663

                hoffe das hilft in irgendeiner weise

                Kommentar

                • brau01ma
                  Extension Master
                  • 06.02.2017
                  • 149

                  #14
                  Du hast z.B. die Lüftergeschwindigkeit per Bit übertragen, richtig?
                  Ich habe das nun auch so gelöst, läuft bisher Problemlos, danke!

                  Kommentar


                  • Lenardo
                    Lenardo kommentierte
                    Kommentar bearbeiten
                    bei mir hat jede Lüftergeschwindigkeit, jeder AC Modus und jede Stellung der Lamellen eine eigene Adresse, die ich dann auf "EIN" stelle, nix per Bit,

                    also Lüfter leicht = 1/2/29 ; Lüfter mittel = 1/2/30 usw,-- daselbe mit Modi`s und Lammelenstellung; aber wenns eh funktioniert-nix ändern ;-)
                • Dostal
                  LoxBus Spammer
                  • 22.02.2016
                  • 320

                  #15
                  Zitat von nightsider
                  Hallo!

                  Hat jemand von euch schon so eine Box bzw Gateway in verwendung ?
                  https://www.voltus.de/hausautomation...x-4-units.html
                  Ja, habe bereits mehrere verbaut! Itensis-Modbus-Geräte sind zuverlässig und Datenblätter sind gut verständlich

                  Kommentar

                  Lädt...