Dimmer mit Bewegungsmelder Abends und Nachts automatisch dunkler

Einklappen
X
 
  • Zeit
  • Anzeigen
Alles löschen
neue Beiträge
  • Herby
    Extension Master
    • 02.06.2016
    • 123

    #1

    Dimmer mit Bewegungsmelder Abends und Nachts automatisch dunkler

    Hallo zusammen,
    ich bräuchte mal eure Hilfe in der Programmierung von folgenden Vorhaben:

    Ausgangssituation:

    Raum OHNE Lichttaster, dafür mit PM Melder.
    Beleuchtung über Dimmerkanal der Dimmer Extension

    Ich möchte es realisieren, dass das Licht im betroffenen Raum automatisch, sagen wir mal ab 20 Uhr nicht mehr auf 100% angefahren wird wenn jemand den Raum betritt, sondern nur noch zu z.B. 50%

    Ich habe mir schon den Kopf zerbrochen, komme aber zu keinem Ergebnis. Desewegen hoffe ich jetzt mal auf eure geballte Kompetenz hier :-)
  • Herby
    Extension Master
    • 02.06.2016
    • 123

    #2
    Ach ja, und das Licht soll nach 5 Minuten auch wieder ausgehen, das habe ich vergessen zu erwähnen.

    Kommentar

    • s.schneider
      Dumb Home'r
      • 04.10.2015
      • 23

      #3
      Loxone Musterdatei "Lichtsteuerung Bewegungsmelder mit Nachtlicht"

      Kommentar

      • Jan W.
        Lox Guru
        • 30.08.2015
        • 1546

        #4
        Ich kenne die Musterdatei zwar nicht, aber man kann zwei Szenen für mit Tag & Abend und Auswahl konfigurieren. Die Auswahl der BWM Szene erfolgt per Schaltuhr. Die Schaltuhr kann auch analog, d.h. nicht nur 0 und 1, ansonsten geht es auch mit einem Analogwahlschalter zur Auswahl der BWM Szene und 0/1 von der Schaltuhr.

        Gruß Jan
        Miniserver v14.5.12.7, 2x Ext., 2x Relay Ext., 2x Dimmer Ext., DMX Ext., 1-Wire Ext., Gira KNX Tastsensor 3 Komfort, Gira KNX Präsenzmelder, Fenster- und Türkontakte, Loxone Regen- und Windsensor, Gira Dual Q Rauchmelder vernetzt, 1x Relais-Modul
        Loxberry: SmartMeter, MS Backup, CamConnect, Weather4Lox
        Lüftung: Helios KWL EC 370W ET mit Modbus TCP - via Pico-C
        Heizung: Stiebel Eltron WPF 5 cool (Sole-Wasser WP) mit ISG, FB-Heizung mit 18 Kreisen, Erdsonde - via modbus/TCP
        Node-RED: IKEA Tradfri

        Kommentar

        • s.schneider
          Dumb Home'r
          • 04.10.2015
          • 23

          #5
          Genau so ist die Musterdatei aufgebaut! ;o)
          Deswegen fiel meine Antwort auch so knapp aus, weil mehr als eine fertige Config geliefert zu bekommen geht es ja nun nicht...

          Kommentar

          • Herby
            Extension Master
            • 02.06.2016
            • 123

            #6
            Danke für eure Antworten,
            geht das Licht denn dann auch wieder aus?

            Ich verstehe dass so, dass das Licht nur eingeschaltet wird. Allerdings soll es nach einer gewissen "Nachlaufzeit" nach Bewegungsende auch wieder aus gehen.

            Kommentar

            • Jan W.
              Lox Guru
              • 30.08.2015
              • 1546

              #7
              Schau Dir mal die Hilfe zu dem Baustein an! Es gibt einen eigenen Parameter für die "Nachlaufzeit" bei BwM, d.h. wenn das Licht darüber eingeschaltet wurde und einen für Präsenz, über den man manuell eingeschaltetes Licht (typischerweise nach einer deutlich längeren Zeit) wieder abschalteten lassen kann.
              Miniserver v14.5.12.7, 2x Ext., 2x Relay Ext., 2x Dimmer Ext., DMX Ext., 1-Wire Ext., Gira KNX Tastsensor 3 Komfort, Gira KNX Präsenzmelder, Fenster- und Türkontakte, Loxone Regen- und Windsensor, Gira Dual Q Rauchmelder vernetzt, 1x Relais-Modul
              Loxberry: SmartMeter, MS Backup, CamConnect, Weather4Lox
              Lüftung: Helios KWL EC 370W ET mit Modbus TCP - via Pico-C
              Heizung: Stiebel Eltron WPF 5 cool (Sole-Wasser WP) mit ISG, FB-Heizung mit 18 Kreisen, Erdsonde - via modbus/TCP
              Node-RED: IKEA Tradfri

              Kommentar

              • Herby
                Extension Master
                • 02.06.2016
                • 123

                #8
                Danke dir, müsste der Parameter TH sein - der aber nur funktioniert solange die Szene mit Bewegungsmelder verknüpft ist - verstehe ich zumindest so. Habe das mal eingerichtet, Teste ich sobald ich zuhause bin

                Kommentar

                • Jan W.
                  Lox Guru
                  • 30.08.2015
                  • 1546

                  #9
                  Genau, deshalb musst Du die BwM Szene über den Eingang MS, wie in Post #4 dargestellt, wählen.
                  Miniserver v14.5.12.7, 2x Ext., 2x Relay Ext., 2x Dimmer Ext., DMX Ext., 1-Wire Ext., Gira KNX Tastsensor 3 Komfort, Gira KNX Präsenzmelder, Fenster- und Türkontakte, Loxone Regen- und Windsensor, Gira Dual Q Rauchmelder vernetzt, 1x Relais-Modul
                  Loxberry: SmartMeter, MS Backup, CamConnect, Weather4Lox
                  Lüftung: Helios KWL EC 370W ET mit Modbus TCP - via Pico-C
                  Heizung: Stiebel Eltron WPF 5 cool (Sole-Wasser WP) mit ISG, FB-Heizung mit 18 Kreisen, Erdsonde - via modbus/TCP
                  Node-RED: IKEA Tradfri

                  Kommentar

                  • Herby
                    Extension Master
                    • 02.06.2016
                    • 123

                    #10
                    So schaut es aktuell aus - müsste gehen oder?

                    Kommentar

                    • Jan W.
                      Lox Guru
                      • 30.08.2015
                      • 1546

                      #11
                      Ja, das sieht gut aus. Ich habe noch einen virtuellen Eingang (nicht digital) mit TH verbunden, um per Schieber von 0-300 Sekunden den Wert der "Nachlaufzeit" anpassen zu können. Außerdem über den Eingang DisMv während des Tages, wenn ausreichend Helligkeit vorhanden ist, verhindert, dass das Licht per BwM eingeschaltet wird. Sofern der Raum Fenster hat und Du keinen speziellen Sensor hast, wäre die vordefinierte Zeit "Tageslicht 30min" hierfür brachbar.

                      Gruß Jan
                      Miniserver v14.5.12.7, 2x Ext., 2x Relay Ext., 2x Dimmer Ext., DMX Ext., 1-Wire Ext., Gira KNX Tastsensor 3 Komfort, Gira KNX Präsenzmelder, Fenster- und Türkontakte, Loxone Regen- und Windsensor, Gira Dual Q Rauchmelder vernetzt, 1x Relais-Modul
                      Loxberry: SmartMeter, MS Backup, CamConnect, Weather4Lox
                      Lüftung: Helios KWL EC 370W ET mit Modbus TCP - via Pico-C
                      Heizung: Stiebel Eltron WPF 5 cool (Sole-Wasser WP) mit ISG, FB-Heizung mit 18 Kreisen, Erdsonde - via modbus/TCP
                      Node-RED: IKEA Tradfri

                      Kommentar

                      • Herby
                        Extension Master
                        • 02.06.2016
                        • 123

                        #12
                        Hallo Jan, das werde ich noch mit berücksichtigen.

                        Hatte vor gehabt, den Helligkeitsmelder des Bewegungsmelders noch zu nutzen mit einem kleiner als Eingang. Dahinter dann einen Umkehrer der Signal 1 gibt solange wie genügend Licht im Raum vorhanden. Wenn es dunkel wird, kommt Signal 0, dann wird der Melder wieder scharf. Das werde ich demnächst machen. Die Idee mit dem virtuellen Eingang ist sehr gut. Das werde ich auch noch einbauen.
                        Ich dachte virtuelle Eingänge gibt es nur als "Taster"
                        Seit wann gibt es denn die Möglichkeit einen Schieber zu verwenden?

                        Kommentar

                        • darkstar1984
                          Extension Master
                          • 25.08.2015
                          • 190

                          #13
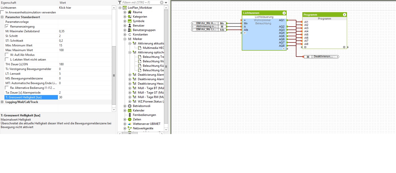
                          wir haben auch 2 neue Bewegungsmelder Air mit Lichtsensor

                          ich hab die Config soweit zusammen dass an der Lichtsteuerung

                          BW_Air -> Mv
                          Merker optischer Alarm -> A
                          Lichtsensor -> Alb

                          Szene 1 hat den Haken drin "Diese Szene mit Bewegungsmelder verbinden"

                          ich verstehe aber nicht die Funktionen

                          Mv = übersteuert BewegungsmelderSzene -
                          T = überschreitet Lux ??? -> muss es nicht unterschreitet Lux sein?

                          Ich wollte einfach nur, dass wenn ich das Wohnzimmer betrete, und die Helligkeit 50 Lux unterschreitet, dann soll je nach Uhrzeit eine bestimmt Szene geschalten werden (gerne auch erstmal nur eine bestimmte den ganzen Tag über z.B. S1
                          TH habe ich auf 180s

                          solange wie die Lichtsteuerung im Wohnzimmer einen Ausgang aktiv hat, bleibt der Alarm noch deaktiviert, sobald man nach definierter Alarmzeit dann das Licht auschaltet und man sich im Zeitraum "Alarm Ein" befindet, wird dieser mit 3min Nachlaufzeit aktiviert

                          Angehängte Dateien
                          Zuletzt geändert von darkstar1984; 12.09.2016, 16:37.
                          Loxone Miniserver / 1-Wire Extension / Air Base Extension, Tree Extension / Dimmer Extension / Debian Server, Raspberry

                          Kommentar

                          • romildo
                            Lebende Foren Legende
                            • 25.08.2015
                            • 5173

                            #14
                            Zitat von darkstar1984
                            ......
                            Mv = übersteuert BewegungsmelderSzene -
                            ........
                            Ich denke Du meinst MS und nicht Mv
                            Wenn an MS z.B. Wert 3 angelegt wird, wird Szene 3 mit dem Bewegungsmelder verbunden, unabhängig davon was in der Lichsteuerung mit dem Bewegungsmelder verbunden ist.
                            Bei MS=1 wäre es somit Szene 1

                            ......
                            T = überschreitet Lux ??? -> muss es nicht unterschreitet Lux sein?
                            ........
                            Nein.
                            Wenn T z.B. auf 50 eingestellt ist, wird der Bewegungsmelder aktiviert (Licht eingeschaltet) sobald dieser Wert unterschritten wird.
                            Ist es hell genug und somit der Wert über 50 ist der Bewegungsmelder nicht aktiv und somit wird das Licht auch nicht eingeschaltet.
                            LG Romildo

                            Kommentar

                            • Herby
                              Extension Master
                              • 02.06.2016
                              • 123

                              #15
                              Soweit funktioniert es ganz gut, allerdings möchte ich es noch irgendwie anders lösen.
                              Ich möchte es nicht mit Schaltihr steuern sondern mit dem eingebauten Helligssensor des BWM.

                              Problem: das Licht geht an, , dann ist es zu hell und DisMv wird aktiviert und das Licht würde wieder ausgehen.
                              Dann ist es wieder zu dunkel, das Licht geht wieder an.
                              Dann geht alles von vorne los...

                              ich bräuchte also etwas nach dieser Machart: Wenn dunkel und bewegung, Licht an. Sobald licht an, ignoriere Helligkeit solange bis Bewegungsende dann Timer runterzählen und Licht aus.

                              Versteht ihr?!?!?
                              Zuletzt geändert von Herby; 14.09.2016, 12:40.

                              Kommentar

                              Lädt...