ich bin neu hier und konnte im Forum keine Antwort auf meine eigentlich naheliegende Frage finden. Vielleicht habe ich auch nur nicht die richtigen Stichwörter gefunden?
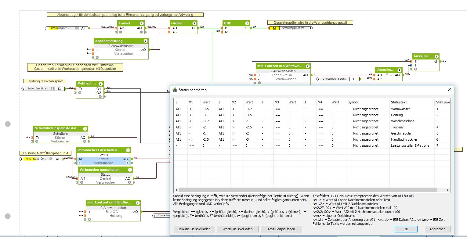
Ich betreibe eine Photovoltaikanlage und möchte meinen Eigenverbrauch steigern. Dafür war ja der Energiemanager gedacht, den Loxone leider aktuell nicht mehr unterstützt. Laut Dokumentation soll man sich die Funktionen mit Logik und dem Status-Baustein nachbauen. Mit einfachen Verbrauchern kriege ich das auch hin (z.B. Heizstab einschalten wenn Überschuss vorhaben).
Gerne würde ich auch Waschmaschine und Geschirrspüler zum Eigenverbrauch optimieren ähnlich wie das z.B. SMA mit dem Sunny Home Manager bewirbt. Also schon etwas intelligenter: Maschine zum Standby und während der Programmierung immer an lassen, bei steigendem Verbrauch (Pumpe oder Heizen startet) ausschalten und bei genug Stromüberschuss wieder einschalten und bis zu Ende laufen lassen. Zusätzlich wenn tagsüber nicht genug Überschuss war Abends trotzdem starten. Ich habe hier die Loxone Smart Socket Air und lese den Stromüberschuss am Stromzähler aus.
Bevor ich hier versucht das Rad neu zu erfinden, wollte ich fragen ob dazu schon mal eine beispielhafte Konfiguration zum Thema erstellt hat?
Grüße
Arthur

Kommentar