MODBUS Extension - Modbus TCP auch möglich?

Einklappen
X
 
  • Zeit
  • Anzeigen
Alles löschen
neue Beiträge
  • chris87aut
    Smart Home'r
    • 27.09.2015
    • 88

    #1

    MODBUS Extension - Modbus TCP auch möglich?

    Wie schon in der Überschrift weis wer unterstützt die Modbus Extension nicht nur das RTU sondern auch TCP Protokoll? Laut einem Update soll das jetzt gehen oder habe ich da was falsches gelesen?
    Möchte meine IDM Wärmepumpe damit integrieren. Ansonsten wäre dieses hier eine Alternative:
    Mit dem C3 Modbus Gateway erweitern Sie die Möglichkeiten Ihrer Loxone. Sie können beliebig viele Modbus Werte auslesen und schreiben.
  • hismastersvoice
    Supermoderator
    • 25.08.2015
    • 7442

    #2
    Die Modbus Extension von Loxone kann nur RTU, die Toolbox von C3 kann auch TCP.
    Keine Ahnung was die Toolbox kostet, kannst ja mal anfragen und hier Posten. Gibt eine Basic und Pro Version.
    Kein Support per PN!

    Kommentar

  • Gast

    #3
    Ich glaube, Ihr redet beide etwas am Thema vorbei:

    Der Miniserver kann ab Loxoneconfig Version 6.xx, OHNE die Modbus-Extension, selbstständig Modbus TCP (per LAN-Schnittstelle) sprechen...

    z.B. so: Pokeys57e - das intelligente Modul
    Zuletzt geändert von Gast; 29.09.2015, 22:41.

    Kommentar


    • chris87aut
      chris87aut kommentierte
      Kommentar bearbeiten
      OK also habe ich das doch richtig gelesen bei den Update Neuigkeiten. Das heißt ich kann meine IDM Wärmepumpe direkt ohne Extension ansprechen und brauche eigentlich keine zusätzliche Hardware?
  • Benjamin Jobst
    Lox Guru
    • 25.08.2015
    • 1199

    #4
    Genau so sieht es aus. Wenn deine Wärmepumpe eine Modbus/TCP-Schnittstelle anbietet und du die entsprechende Doku vorliegen hast (Register, Datentypen etc.), dann sollte das recht schnell von der Hand gehen. Deine WP muss im selben Netzwerk sein wie dein Miniserver und sollte eine feste IP zugewiesen bekommen, damit sie immer auffindbar ist.
    Unter Miniserverkommunikation einen neuen Modbusserver und ein -gerät anlegen, dann kannst du die jeweiligen Datenpunkte als Sensoren einfügen...
    MfG Benny

    Kommentar


    • chris87aut
      chris87aut kommentierte
      Kommentar bearbeiten
      Ja danke dir so habe ich mir das auch vorgestellt.
      Ich war anfangs immer auf die Modbus Extension fixiert deshalb habe ich das übersehen. Teilweise denkt man zu kompliziert 😉
  • Asd1234
    LoxBus Spammer
    • 03.01.2016
    • 294

    #5
    Hallo
    Hast du es Geschäft deine idm wärmepumpe mittels modbus Typ in loxone einzubinden? Wenn ja wie?

    Kommentar

    • chris87aut
      Smart Home'r
      • 27.09.2015
      • 88

      #6
      Hi. Bekomme die Wärmepumpe erst im Sommer. Bin noch beim (Rohbau) Elektroinstallation etc. Habe aber von IDM schon die Liste der Modbus TCP Befehle. Wenn das direkt übrers Netzwerk mit dem TCP funktioniert ist es eine recht einfache Sache.
      Muss mich aber mit dem Modbus auch erst einarbeiten habe ich selber noch nicht programmiert.

      Kommentar

      • Holger_kausch
        LoxBus Spammer
        • 27.08.2015
        • 323

        #7
        Hallo . .
        Nur mal so am Rande . . Auch für modbus RTU braucht man sich nicht unbedingt die teure Extension von loxone kaufen . . Es gibt auch umsetzen von modbus TCP auf RTU . . Kostet weniger als die Hälfte und funktioniert einwandfrei . . Selber schon getestet . .

        Gruß Holger .

        Gesendet von meinem SM-G925F mit Tapatalk


        Kommentar

        • chris87aut
          Smart Home'r
          • 27.09.2015
          • 88

          #8
          Zitat von Holger_kausch
          Hallo . .
          Nur mal so am Rande . . Auch für modbus RTU braucht man sich nicht unbedingt die teure Extension von loxone kaufen . . Es gibt auch umsetzen von modbus TCP auf RTU . . Kostet weniger als die Hälfte und funktioniert einwandfrei . . Selber schon getestet . .

          Gruß Holger .

          Gesendet von meinem SM-G925F mit Tapatalk

          Ja stimmt. Ich habe sie gebraucht günstig bekommen sonst hätte ich mir auch um eine andere Alternative umgesehen. Genau so wie die Dimmer von Loxone. Diese sind auch ein wucher und geht um einiges günstiger, ist jetzt aber in einem anderen Thema beschrieben.

          Kommentar

          • Gast

            #9
            Hallo,

            bin gerade dabei meine IDM Wärempumpe via Modbus TCP in die Loxone zu integrieren. Leider weiß ich nicht welchen Port die Wärempumpe dazu verwended noch die Modbus Adresse der Wärmepumpe.
            chris87aut: Hast du die Pumpe schon integriert und kannst mir vielleicht weiterhelfen. Die Doku von IDM für Modbus TCP habe ich bekommen da steht diese information leider nicht drinnen.

            Vielen Dank & lg
            Horst

            Kommentar

            • Asd1234
              LoxBus Spammer
              • 03.01.2016
              • 294

              #10
              Hier zur veranschaulichung ein paar Bilder.Deine Ip Adresse mußt du dementsprechend ändern.
              Das Auslesen funktioniert wunderbar. Nur mit den ändern der Betriebsmodi hatte ich meine Probleme. Da hat sich die Wärmepumpe immer wieder aufgehängt das habe ich momentan aufgegeben da ich keine Zeit mehr habe (das kann aber auch an der software meine Wärmepumpe gelegen haben da ich mit der app da gleiche Problem hatte)

              Angehängte Dateien

              Kommentar

              • Gast

                #11
                Vielen Dank Asd1234,

                mittlerweile hab ich es auch am laufen. Das Problem war anscheinend ein Bug in der Loxone Config den TCP Kommandos wurden nicht geschickt. Konnte auch meinen AV Receiver nicht bedienen. Kann jetzt auch erfolgreich die Temperaturen auslesen. Betriebsarten will ich eh nicht unbedingt ändern.

                lg
                Horst

                Kommentar

                • Gast

                  #12
                  Hallo, habe mit Begeisterung gelesen, dass sich die IDM im Miniserver einbinden lässt.
                  Leider bin ich noch Anfänger, bei der ganzen Loxone Geschichte.
                  Könnt Ihr mir eine genau Anleitung oder evtl. ein Konfig File zu Verfügung stellen wie ich die IDM einbinde?


                  Kommentar

                  • daniel.maderer@gmx.de
                    Dumb Home'r
                    • 21.09.2015
                    • 26

                    #13
                    Die Einbindung der IDM Wärmepumpe (Navigator 1.0) via Modbus TCP würde mich auch brennend interessieren. Kann das bitte jemand etwas beschreiben, inkl. der Kommandos?

                    Kommentar

                    • chris87aut
                      Smart Home'r
                      • 27.09.2015
                      • 88

                      #14
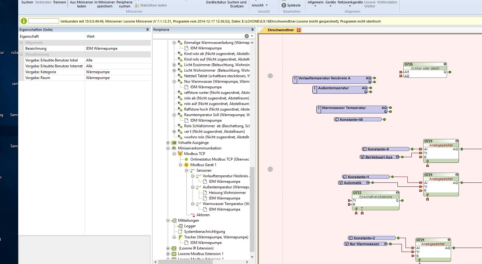
                      Hallo, das einbinden der IDM Wärmepumpe funktioniert recht einfach. Ich habe mir derzeit ein paar Werte zum ablesen und zum umstellen der Betriebsarten auf den Miniserver geholt. Die Feinabstimmung kommt dann wenn wir fix im Haus wohnen.
                      Im Anhang habe ich die von IDM zu Verfügung gestellte Modbusbeschreibung inclusive Modbuswerte eingefügt. Wenn ich das nächste mal in die Config einsteige kann ich euch meine Programmierung hier hochladen. Das erklären dauert sonst ein paar Aufsätze lang
                      Angehängte Dateien

                      Kommentar


                      • Hasi084
                        Hasi084 kommentierte
                        Kommentar bearbeiten
                        Hallo Chris,
                        Welchen Datentype und Befehl hast du für Betriebsartenanzeige eingegeben?
                    • daniel.maderer@gmx.de
                      Dumb Home'r
                      • 21.09.2015
                      • 26

                      #15
                      Vielen Dank für die schnelle Antwort, speziell das pdf Dokumet ist sehr hilfreich! Was ich jetzt noch bräuchte:

                      1. Unter den Modbusserver Eigenschaften ist eine Adresse einzutragen, ist das die IP der Wärmepumpe 192.xxx.xxx.xxx:502? Vor allem passt das :502?
                      2. Unter Modbus Gerät ist dann eine Modbus Adresse einzgeben, welcher Wert muss da rein?
                      3. Bei den Sensoren, IO Adresse entnehme ich dem Dokument, aber was mus beim Befehl rein?
                      4 Welcher Datentyp muss rein?
                      5. Aktoren, geleiche Frage, welcher Befehl muss rein?

                      Wenn ich die infos haben bin ich mir relativ sicher ich komme selbst zurecht.
                      Vielen Dank!


                      Kommentar

                    Lädt...