Loxone config Mac Os
Einklappen
X
-
Na ja, aber wirklich zu funktionieren scheint das nicht...Auf der Seite von Crossover ist nun auch die neueste LoxConfig 11.1.9.14 als kompatibel gelistet:
Loxone Config The ultimate professional tool for home & building automation With Loxone Config, your configuration is created and loaded onto your Miniserver, the heart of any Loxone system. Loxone Config provides ready-made building blocks for all the…
Kommentar
-
So, mal ein Update von meiner Seite.
Ich habe seit letzten Freitag ein M1 MacBook Air hier, und habe erfolgreich Windows ARM installieren können.
Als Virtualisierer habe ich AVCM genutzt.
Die LoxConfig läuft auch so weit gut und flüssig. Ich bin gerade dabei den Miniserver upzudaten, was einwandfrei funktioniert.
Also für mich persönlich sehr gut für meinen Zweck zu gebrauchen.
Die LoxConfig ist aber auch die einzige Windows App die ich seit Jahren benötige.
Aktuell noch ein Nachteil der Virtualisierung: Die Auflösung ist noch begrenzt auf tausend irgendwas x 768 oder so.
Die Bearbeitung von Projekten ist also mit Scrollen in alle Richtungen verbunden. Da ich aber ohnehin nur sporadisch etwas an meinem System ändere, stört mich das nicht.
Zum M1 MacBook Air folgendes: absolute Begeisterung!
Selbst in der Rosetta Emulation laufen die Apps schneller als auf meinem 27" iMac 5k mit 4Ghz i7 Prozessor und 24GB RAM.
Native Programme sind nochmals schneller. Und das ganze ohne den Hauch eines Geräuschs. Absolut lautlos wie ein iPad.
Und genauso schnell aus dem Ruhezustand aufgeweckt. Mehr als handwarm wurde es bisher auch noch nicht.
Selbst beim importieren meiner Photo-Libraries nicht.
Kommentar
-
Ich glaube das LoxConfig hat ein Problem mit HiDPI Bildschirmen (vermutlich verdrahte Widgetgrößen). In Parallels auf meinem 6K Monitor sind einige Dialoge schlicht unbrauchbar. So war das vor mehr als 5 Jahren bei unserer eigenen Software auch, da mussten gewisse Altlasten in der eigenen Software aufgeräumt werden
Es ist nie zu spät für eine glückliche Kindheit.Kommentar
-
Ich habe hier ein MacBook Pro M1 und habe die Installation der Loxone Config über CrossOver (Version 20.0.4) mal probiert. Beim ersten Start sah es bei mir grafisch aus wie bei maxw. Das Darstellungsproblem lässt sich beheben indem man den Hochauflösungsmodus in den Einstellungen der "Flasche" aktiviert. In der Wine Konfiguration im Reiter Grafik kann man dann die DPI auf 168 stellen. Dann ist es zumindest nutzbar. Den Zugriff auf die SD-Karte habe ich nicht hinbekommen.
Optimal funktioniert es bei mir mit der Developer Preview von Parallels Desktop 16 und der Windows 10 ARM Developer Preview.
Solange es eine Preview ist, ist diese Variante kostenfrei, ganz sauer ist es natürlich bezüglich Lizenzverstößen auf Microsoft Seite nicht.
Gruß Daniel
Kommentar
-
Kommentar
-
Bis auf das Lizenzmodell von Parallels, das ist eher nicht so günstig (vor allem wenn man es nur für Loxone benötigt)
-
@bastelbert: stehe vor demselben Problem. 100Euro-jährlich, dafür, dass ich eine freie Software, die ich bestenfalls alle heiligen Zeiten in Verwendung habe sind mir einfach zuviel. Funktionieren tuts aber perfekt... Crossover scheint nur solala zu funktionieren - selbes Verhalten hatte ich mit Wine unter Linux und kostet auch (oder?). VM Ware Fusion für M1 wird noch bis zumindest Jahresende dauern. Fällt somit weg. Aktuell bin ich somit den eher umständlichen Weg gegangen und hab mir am NAS eine virtuelle Win10 Maschine aufgesetzt und da verbinde ich mich mit meinem M1 Macbook einfach via MS Remotedesktop hin.
-
-
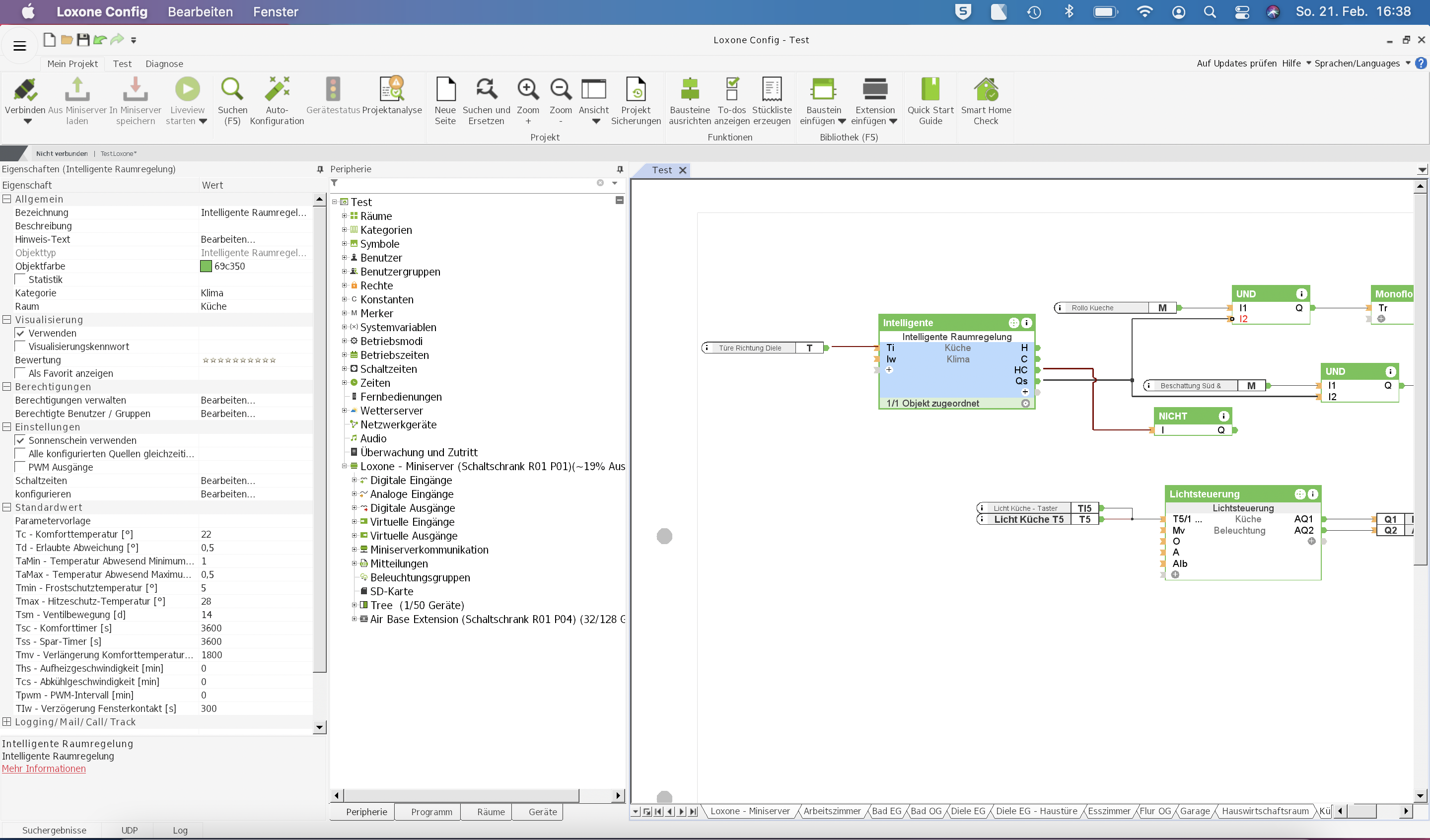
Hallo zusammen,
ich nutze VM Ware Fusion auf einem MB Pro. Eigentlich funktioniert alles, bis auf das Backup.
Sollte ja so sein, dass die Loxone Config einen Ordner erstellt mit dem Namen Backup/ipMSdatum..., wenn man eine Datensicherung des MS durchführt. Dieser Ordner fehlt bei mir.
Was könnte hier das Problem sein?
Gruß SimonKommentar
-
Ich hab das auch so auf nem MB Pro am laufen, bei mir geht das mit den Backups ohne Probleme. Allerdings hatte ich gerade am Anfang Probleme mit dem speichern und hab deswegen meine Config und damit auch die Backups in nen neuen Ordner auf C:\ verschoben. Evtl. gibt es ja bei dir auch ein Problem mit net Netzlaufwerk fürs Dokumente syncen.
-
-
-
Nein, das ist es ja. Keine Fehlermelungen. Es fehlt einfach nur der Ordner \Backup.
Seltsam ist auch, dass wenn ich die Funktion "SD Karte formatieren" starte, werden mir keine zu sichernde Daten vorgeschlagen.
Netzwerkadapter steht bei VM Ware auf Bridge Modus
Kommentar
-
I moved from Windows (used for many, many years) to MacOS now - mostly because of Apple Silicon M1 chip performance and power efficiency.
I'm using Parallels Desktop 17 with Windows 11 for Arm, that emulates x86 for 64-bit applications very well.
Config works fine even in coherence mode, besides blurry fonts on a HiDPI screen (4K / UHD scaled down 200% to Full HD) - see screenshot.
Has anyone found a solution to this?
Florian is it my fault or Config is not ready for HiDPI yet? (Why? Is it on your roadmap?)Zuletzt geändert von TomekWaw; 11.11.2021, 12:14.Noch ein oder zwei Jahre mit Loxone und ich werde Deutsch sprechen ☺Kommentar
-
Schieb... gibts dazu irgendwelche Neuigkeiten? Inzwischen 6 Jahre Loxone und ich hab nur noch einen windows Laptop wegen der ConfigZuletzt geändert von Nutellalight; 02.11.2022, 19:30.Kommentar
-
Ich hab's auch mittlerweile aufgegeben das ich auf die Confic am Mac warte
Mittels VMware Fusion und Windows 10 realisiert = Geht wirklich gutKommentar
-
Ich finde die aktuelle Parallels Version mit dem Monats-Abo recht teuer.
Da ich mittlerweile für das meiste auch nur noch das iPad nutze, habe ich mir einen günstigen Win-Rechner in den Serverschrank gebaut. Auf dem Läuft ausschließlich die Config und ich greife per Remote darauf zu. Mit einem externen Monitor am iPad Pro geht das sogar ganz gut.Kommentar
-
Ich warte nur noch auf das Update zu iPadOS 16.1, damit externe Monitore auch bis 6K unterstützt werden. Ich habe derzeit rechts und links jeweils 25% des Bildschirms schwarz und könnte für die Config den Platz gebrauchen….
-
Hallo zusammen,
ich bin nun auch stolzer Besitzer eines MacBooks Air M1. Würde nun gern Loxone Cofig damit nutzen. Da ich noch keine großen Erfahrungen mit dem MacBook habe, bin ich nun unschlüssig, mit welchem der hier genannten Programme ich dies umsetzen soll.
Es wäre schön, wenn ihr mir hierzu ein paar Tipps geben könntet.
Schön wäre es, wenn die Software kostenlos ist.
Welche Programme benötige ich, um Loxone Config nutzen zu können? Wie wird das eingerichtet? Benötige ich eine Win-Lizenz?
Ist echt Neuland für mich...
Danke Euch.Kommentar
-
Looking for the best ways to run Windows on your Mac in 2025? Whether you're using an Intel or Apple Silicon Mac, we've tested and explored all the best
Ich selbst nutze derzeit Windows 11 in Parallels, ist allerdings kostenpflichtig. Mit den kostenlosen Versionen von VirtualBox oder VMware 13 soll man Windows auch auf dem M1 Mac installieren können.
Mit Wine oder Crossover könntest du die Loxone Config direkt ohne Windows Installation auf dem MacBook starten, war bei meinen Tests aber "weniger schick" und etwas hakelig.Zuletzt geändert von bastelbert; 23.02.2023, 10:18. -
Ich nutze Win11 über VM Ware. Funktioniert einwandfrei und kostet nichts.
-


Kommentar