Wie programiere ich am sinnvollsten meine Heizungssteuerung?

Einklappen
X
 
  • Zeit
  • Anzeigen
Alles löschen
neue Beiträge
  • emery777
    Extension Master
    • 09.02.2017
    • 194

    #1

    Wie programiere ich am sinnvollsten meine Heizungssteuerung?

    Hallo,

    Ich weiß nicht so wirklich wie ich das Thema am sinnvollsten umsetzen kann und wie die Heizzeiten auch Sinn machen.
    Wir haben einen Hargassner Pelletskessel, welcher lt. Hersteller und Loxone ohne Extension per Modbus eingebunden werden kann, was ich aber bisher noch nicht versucht habe, da ich diesbezüglich etwas unsicher bin.

    Zusätzlich haben wir an den Heizkörpern Tree oder Air Stellantriebe, die Temperatur frage ich in jedem Raum über die Touch Tree ab.
    Ist das nun doppelt gemoppelt?

    Im Moment ist es so: Der Kessel läuft autark, hat einen Außentemperaturfühler und berechnet halt je nach Heizkurve und Außentemperatur die Vorlauftemperatur. Da ist eine Nachtabsenkung einprogrammiert. Der Kessel nutzt jedoch Restwärme und schaltet VOR der eingestellten Abschaltuhrzeit schon ab.

    Die Stellantriebe und dir IRR berechnet ja aber eine ganz andere Zeit in welcher die Heizkörper noch wärme abgeben und schließt die Stellantriebe halt meistens vorher. Die Restwärme geht mir also verloren, wenn ich im Kessel UND im IRR die selben Zeiten speichere.

    Auch die Aufheizphasen passen nicht. Der Kessel geht z.b. um 6 Uhr an, das kleine Bad hat eine kurze Aufheizphase, das Wohnzimmer, als größter Raum eine lange. Die Stellantriebe öffnen mitten in der Nacht im Wohnzimmer, da ja noch kein Heißwasser vorhanden ist, wird die Aufheizphase immer länger, bis ich den IRR Baustein mal lösche und wieder neu anlege.
    Die VLT ist ja auch immer anders, so dass ganaues Berechnen der Aufheizzeiten vom IRR eigentlich nicht möglich sind.

    Die Tagesabsenkung vom Kessel brauche ich gar nicht zu nutzen, da ich im Schichtbetrieb arbeite. Alle 2 Tage wechsel ich zwischen Früh, Mittag, Nacht,Frei. Also da immer was am Kessel umzustellen wäre quatsch. Also läuft er durchgehend tagsüber, wenn ich aus dem Haus gehe, die Freundin auch auf Arbeit ist, schalte ich in der Config alle IRR Bausteine mittels Temperaturtimer auf Spartemperatur, da es wohl keinen Heizungszentralbaustein gibt.

    Das ist also alles nicht das gelbe vom Ei.

    Jetzt ist die Überlegung:

    1. Binde ich den Kessel an Loxone an, muss dann aber Heizkurve, Außentemperaturen Vorlauftemperaturen usw. von Loxone an den Kessel senden lassen und andere wichtige Infos vom kessel an den Miniserver. Wäre mit einer sinnvollen Abwesenheitsprogrammierung wohl am sinnvollsten, ich habe aber vom Heizen nicht so den Plan, und befürchte dass ich das ganze nur verschlimmbessere. Hargassner oder Loxone sind da ja auch keine Hilfestellung, außer dass sie mit Kompatibilität zueinander werben.

    2. Ich stelle im Kessel einfach nur Nachtabsenkung und eine sehr hohe konstante Vorlauftemperatur ohne Berücksichtung der Außentemperatur ein, dann würde der IRR vermutlich eher korrekte Aufheiz und Auskühlzeiten erkennen können.

    Kann mir bitte jemand Tipps geben, wie das bei euch läuft? Bin so im Moment nicht ganz zufrieden, weil ich auch vermute, dass Heizenergie verbraten wird.

    Lg emery777

  • Thomas M.
    Lebende Foren Legende
    • 25.08.2015
    • 3301

    #2
    Ob du Energie vernichtest, hängt etwas vom Haus ab.

    Aaaltes Haus (hier wirst du mit Heizkurven von 1,x aufwärts fahren):
    Tagsüber auf 22°C Heizen, Heizung aus und innerhalb kurzer Zeit sinkt die Temperatur. Wiederaufheizen benötigt mehr Energie, als wenn du einfach gar nicht absenken würdest.

    Neues Haus (Heizkurve 0,x):
    Wenn die Heizung mal z.B. 15h nicht läuft, merkst du es nicht mal. Mir ist passiert, dass ich die Heizung deaktiviert habe. Per Zufall bin ich drauf gekommen, dass die gar nicht läuft.


    Ich störe meiner Heizung im Betrieb überhaupt nicht, da es einfach keinen Grund gibt. Also nur Stellantriebe, wo unbedingt erforderlich (Schlafzimmer z.B.). Erklären tu ich das mal nicht.
    Sprich Nachtabsenkung und gut is'. Da trotz der Absenkung kein Raum wirklich kühler wird.
    Zuletzt geändert von Thomas M.; 13.01.2018, 15:48.

    Kommentar

    • Lenardo
      MS Profi
      • 25.08.2015
      • 641

      #3
      Ich hab eine ähnliche Situation gehabt und das folgendermaßen gelöst: zuerst hab ich bei meinem Kessel eine Steuerung nachgerüstet die mit Loxone zu steuern ist, in meinem Fall ist das KNX, dieser Teil ist bei dir ja durch Modbus vorhanden.

      Ich lassen den Kessel weiter wie früher laufen, Heizkurve, Pumpen, VL/RL Temperatur werden von der Kesselkonfiguration vorgegeben und ich greife da nicht ein. Für alle Räume habe ich Raumthermostate nachgerüstet und auf jedem Thermostat/Raum hängt eine IRR, mit den Eingängen der jeweiligen IST Temperatur.

      Auf der IRR hab ich die fuzzy Logic technik überbrückt indem ich einen 2 Punktregler dahinter gesetzt habe der die ganz einfache Funktion hat,-- EIN bei unterschreiten der in der IRR eingestellten Solltemperatur und AUS bei überschreiten der in IRR eingestellten Solltemperatur, natürlich mit einer Hysterese.

      Immer wenn irgendein Raumthermostat dann Wärme anfordert, schalte ich mittels KNX den Kessel auf "manuell" und der Kessel fängt an zu heizen (wenn nicht eh an ist, wegen warmwasser z.b) und der jeweilige Stellantrieb geht auf,-- gleichzeitig wenn der Kessel manuell den HK1 oder Heizkreis2 bedient geht die jeweilige Pumpe an.

      In der IRR kannst du dann Heizzeiten und eine Komfort-Temperatur und eine Spartemperatur einstellen und dann läuft das praktisch alles automatisch ohne in die Kesselsteuerung einzugreifen und trotzdem individuell je Raum und Anforderung.

      Hoffe das war verständlich.

      Kommentar

      • Michael Sommer
        Lox Guru
        • 25.08.2015
        • 1976

        #4
        @emergi777
        Um Dir helfen zu können, braucht man schon etwas mehr Informationen.
        Du hast doch sicher ein Hydraulikschema sowie eine Montage- und Betriebsanleitung bzw. passende Herstellerlinks deiner Heizungsanlage. Wenn Du diese Infos hier einstellst, kann man sicherlich besser helfen.
        Gruß Michael
        Haustechnik UG: MS2, 7 Extensionen, WAGO 750er I/O-Module, 19"-Notbedienebene, EMA-Anlage
        ELT-UG: MS1, 5 Extensionen, Notbedienebene, RM+WM-Anlage, Mehrere Shellys,
        OG: MS1, 8 Extensionen, Notbedienebene, Mehrere Shellys
        EG: konvent. E-Installation, Autarke EZR-Regelkreise (0-10V) für Stat.-HZG mit Aufschaltung (Schwellwert) des Heizkreises auf den Miniserver UG, Zeitsteuerung EG-Wohnung aus Miniserver UG). Mehrere Shellys
        LoxBerry-Nutzer: Stats4Lox,
        Testserver: 2xMS-GEN1

        Kommentar

        • AlexAn
          Lebende Foren Legende
          • 25.08.2015
          • 4456

          #5
          Wenn der Hargassner Ofen mal die SD Karte vom Hersteller bekommen hat - freigeschaltet ist dann ist es ganz einfach!
          Modbus TCP Vorlage auswählen und die IP mit dem Port 502 ergänzen und fertig.

          Bruder hat eine Hackschnitzelheizung von Hargassner und läuft im Prinzip autark.
          Tree Stellventile hängen auf dem IRR per Autoconfig und seitdem keine Klagen mehr gehört.
          Muss dazusagen dass es sich um ein Gebäude mit eher mäßigen Außendämmung dafür große Speichermasse und eine gut gedämmte Obergeschoßdecke handelt das nur im OG eine Fußbodenheizung hat. Im EG befindet sich noch ein 1Kreissystem vom Jahre xxxx

          Pufferspeicher für den Kessel/Heizkörper ausreichend dimensioniert ??

          Bausteine:
          Baustein zur Regelung der Vorlauftemperatur durch Ansteuerung eines Mischers

          oder eben die Kombi:
          https://www.loxone.com/dede/kb/intel...atursteuerung/

          Bevor du lange grübelst was man steuern kann:
          Eingriff beschränkt sich auf die Vorlauftemperaturen der Heizkreise, Puffer und Boiler Solltemp.
          Das andere sind dann Sensoren und Zustandsmeldungen.




          Klicke auf die Grafik für eine vergrößerte Ansicht  Name: Hargassner.JPG Ansichten: 1 Größe: 156,2 KB ID: 138228
          Zuletzt geändert von AlexAn; 13.01.2018, 17:14.
          Grüße Alex

          Kommentar

          • Michael Sommer
            Lox Guru
            • 25.08.2015
            • 1976

            #6
            Diesen Beitrag habe ich gerade im Forum gefunden: https://www.loxforum.com/forum/hardw...er-heiztechnik
            (Beitrag 10) Vielleicht hilft das weiter
            Gruß Michael
            Zuletzt geändert von Michael Sommer; 13.01.2018, 17:20.
            Haustechnik UG: MS2, 7 Extensionen, WAGO 750er I/O-Module, 19"-Notbedienebene, EMA-Anlage
            ELT-UG: MS1, 5 Extensionen, Notbedienebene, RM+WM-Anlage, Mehrere Shellys,
            OG: MS1, 8 Extensionen, Notbedienebene, Mehrere Shellys
            EG: konvent. E-Installation, Autarke EZR-Regelkreise (0-10V) für Stat.-HZG mit Aufschaltung (Schwellwert) des Heizkreises auf den Miniserver UG, Zeitsteuerung EG-Wohnung aus Miniserver UG). Mehrere Shellys
            LoxBerry-Nutzer: Stats4Lox,
            Testserver: 2xMS-GEN1

            Kommentar

            • emery777
              Extension Master
              • 09.02.2017
              • 194

              #7
              Hallo nochmal,

              Hier mal ein LInk zu dem Kessel. Ich weiß nicht genau was du da wissen möchtest Michael Sommer

              Und noch zum Wasserpseicher der drann hängt: https://www.hargassner.at/warmwasser...no-ws-210.html

              Wir haben nur einen Heizkreis für die Heizkörper. Keine FBH.
              Das Dach des Hauses ist gedämmt, die Fassade wird noch folgen. Fenster sind neu und alles dicht. Wird mal wenns fertig ist dann ein KFW 70 wenns gut klappt. Aber momentan fahren wir mit einer Steilheit von 1.6.

              Die neuste Firmware ist drauf, Von einer SD Karte weiß ich nichts. Laut Hargassner brauche ich nichts weiter zur Anbindung.


              EDIT: Anbei noch ein Hydraulikschema aus dem Downloadbereich. Hoffe das hilft!

              Klicke auf die Grafik für eine vergrößerte Ansicht  Name: image_13778.jpg Ansichten: 1 Größe: 250,8 KB ID: 138240
              Der Niedertemperaturkessel, Pelletkessel ist speziell für Ein– oder Zweifamilienhäuser geeignete. Jetzt anfragen und Prospekt vom Pelletofen erhalten.
              Zuletzt geändert von emery777; 13.01.2018, 17:39.

              Kommentar

              • AlexAn
                Lebende Foren Legende
                • 25.08.2015
                • 4456

                #8
                Ok dann hast du schon das Update.

                Seh keinen Pufferspeicher nur den 200Liter Warmwasserspeicher.
                Wie groß ist deine Heizlast und wie groß ist die Leistung des Kessels?

                Wenn ich das Konzept so durchschaue möchte der Nano Kessel gleitend ohne Puffer die Heizkörper versorgen.
                Könnte mir vorstellen das es mit einer modernen Fußbodenheizung klappt aber bei Heizkörper?
                Hargassner hat ja auch den Nano mit einem Schichtspeicher bei den Reverenzanlagen auf der Homepage.
                Zuletzt geändert von AlexAn; 13.01.2018, 18:23.
                Grüße Alex

                Kommentar

                • emery777
                  Extension Master
                  • 09.02.2017
                  • 194

                  #9
                  Wir haben auch keinen Pufferspeicher. Nur den zu sehenden und verlinkten ws210.

                  Technisch ist alles ok, nur Regelungstechnisch nicht so...

                  Kommentar

                  • AlexAn
                    Lebende Foren Legende
                    • 25.08.2015
                    • 4456

                    #10
                    Klappt es überhaupt mit Standartventilen?
                    Wenn nicht hätte dein Heizungsbauer ein Problem wenn er dir die Anlage so übergeben hat.

                    Wenn es klappt könnte ich mir das mit dem Baustein vorstellen weil er auch die einzelnen IRR einbindet. (Doppelklick auf den Baustein)
                    https://www.loxone.com/dede/kb/intel...atursteuerung/

                    Ist wie beim Highlander "es kann nur einen geben" - Steuerung
                    Schau mal im Menü des Kessels ob du die erforderlichen Parameter (Vorlauf und Warmwasserspeicher) vom Miniserver bestimmen lassen kannst.
                    Könnte mir auch vorstellen das es noch mehr Modbus Register gibt die man verwenden kann aber nicht in der Vorlage sind bzw. von Hargassner nicht freigegeben sind in der Kesselsteuerung.

                    Hab nochmal die Anleitung hochgeladen falls es wer braucht!
                    Angehängte Dateien
                    Zuletzt geändert von AlexAn; 13.01.2018, 19:17.
                    Grüße Alex

                    Kommentar


                    • Peter B
                      Peter B kommentierte
                      Kommentar bearbeiten
                      "Ist wie beim Highlander "es kann nur einen geben" - Steuerung"

                      genau das selbe Ist mir auch eingefallen ;-)
                      Zuletzt geändert von Peter B; 15.01.2018, 07:29.
                  • emery777
                    Extension Master
                    • 09.02.2017
                    • 194

                    #11
                    Hallo,

                    Ich hatte gar keine normalen Ventile auf den Heizkörpern drauf. Habe ja gleichzeitig die Stellantriebe von Loxone gekauft im Zuge unserer Renovierung und keine Thermostatköpfe beim Heizungsbauer.

                    Wenn der Miniserver alles berechnen würde, könnte ich mir vorstellen, dass es sparsamer funkioniert, da der ja die Raumtemperaturen kennt. Der Heizkessel nicht.

                    Kommentar

                    • Thomas M.
                      Lebende Foren Legende
                      • 25.08.2015
                      • 3301

                      #12
                      Nun ja, der MS kennt die Raumtemperatur und öffnet den Stellantrieb so bald, dass der Raum um x Uhr y°C hat.
                      Was er nicht kann, den Ofen anwerfen, damit der Heizkörper überhaupt warmes Wasser bekommt.

                      Solange der MS den Ofen nicht anwerfen kann, bringt dir der Spass nichts.
                      Aber das hast ja prinzipiell schon selbst rausgefunden.

                      Hast du die Möglichkeit den Pelletofen von extern aus anzuwerfen?

                      Kommentar

                      • Lenardo
                        MS Profi
                        • 25.08.2015
                        • 641

                        #13
                        Gibt's keine Umstellung automatisch/manuell bzw. Tag/Nacht ? Das hat normal jede Steuerung.
                        Ich kann je Heizkreis diese Optionen wählen und bei manuell/Tag springt der Kessel und die jeweilige Pumpe an.

                        Kommentar

                        • AlexAn
                          Lebende Foren Legende
                          • 25.08.2015
                          • 4456

                          #14
                          Wie in der obigen Anleitung steht ist der Ofen ganz gut vorbereitet für die Loxone:

                          Klicke auf die Grafik für eine vergrößerte Ansicht  Name: Hargassner 1.PNG Ansichten: 1 Größe: 22,9 KB ID: 138407
                          Klicke auf die Grafik für eine vergrößerte Ansicht  Name: Hargassner 2.PNG Ansichten: 1 Größe: 12,1 KB ID: 138408


                          Also teste mal mit den Hinweisen aus Post #10 und wenn der Status Restwärme ansteht - Treeventile auf!
                          Mischerausgang würde mal außer Acht lassen und nicht verknüpfen. (kommt ohnehin über die Temperaturanforderung)
                          Zuletzt geändert von AlexAn; 15.01.2018, 10:32.
                          Grüße Alex

                          Kommentar

                          • AlexAn
                            Lebende Foren Legende
                            • 25.08.2015
                            • 4456

                            #15
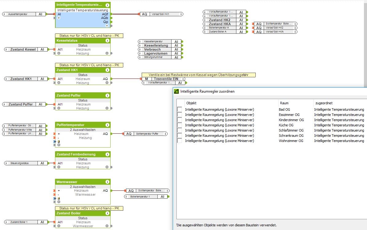
                            Kurze Anleitung - nicht getestet:
                            Umstellung im Installateur Menü des Kessels ob die Parameter vom Touch/Hargassner oder Loxone kommen soll.




                            Vorlage einfügen

                            Klicke auf die Grafik für eine vergrößerte Ansicht  Name: Hargassner 1.JPG Ansichten: 1 Größe: 146,7 KB ID: 138450


                            IP Anpassen

                            Klicke auf die Grafik für eine vergrößerte Ansicht  Name: Hargassner 2.JPG Ansichten: 1 Größe: 95,0 KB ID: 138453


                            Config im Anhang öffnen, Bereich per linker Maustaste kopieren und in die eigene Config einfügen
                            Den Merker dann noch auf die Ventile verbinden damit die Restwärme abtransportiert werden kann und nicht das Sicherheitsventil anspricht!
                            Da im Status im Puffer und Boiler ebenfalls Restwärrme aufscheint vermute ich das die Ladepumpen von selber tätig werden.
                            Ein und Ausgänge neu machen und im Miniserver Abspeichern


                            Sollte fertig dann so ausschauen (IRR noch anklicken)

                            Klicke auf die Grafik für eine vergrößerte Ansicht  Name: Hargassner 3.JPG Ansichten: 1 Größe: 158,8 KB ID: 138480

                            Bitte den Status Restwärme noch überprüfen am Kessel selbst!!!
                            Zuletzt geändert von AlexAn; 15.01.2018, 18:14.
                            Grüße Alex

                            Kommentar

                            Lädt...