Shelly Dimmer per MQTT

Einklappen
X
 
  • Zeit
  • Anzeigen
Alles löschen
neue Beiträge
  • eisenkarl
    Lox Guru
    • 28.08.2015
    • 1352

    #1

    Shelly Dimmer per MQTT

    Ich suche mal wieder einen Befehl um aus Loxone heraus einen Shelly Dimmer zu steuern....
    In diesem Fall geht es um den Dimmwert, An/Aus funktioniert schon.
    Versucht habe ich es so:

    Code:
    shellies/Dimmer/light/0/set/brightness <v>
    Das funktioniert aber leider nicht.
    Im Wiki habe ich zwar eine Beispieldatei gefunden, diese ist aber unbrauchbar, weil die Virtuellen Geräte verloren gehen nach dem öffnen.

    DANKE
  • AlexAn
    Lebende Foren Legende
    • 25.08.2015
    • 4587

    #2
    Da sollten die meisten Devices drinnen sein: https://www.loxwiki.eu/download/atta...6496000&api=v2
    Grüße Alex

    Kommentar


    • eisenkarl
      eisenkarl kommentierte
      Kommentar bearbeiten
      Vielen dank!

    • eisenkarl
      eisenkarl kommentierte
      Kommentar bearbeiten
      Funktioniert aber leider nicht, laut der Vorlage soll es mit

      shellies/Dimmer/light/0/set <v>

      funktionieren, es wird auch ein neues Topic am MQTT generiert, aber der Dimmwert verändert sich nicht
  • AlexAn
    Lebende Foren Legende
    • 25.08.2015
    • 4587

    #3
    Sollte passen! Digital Haken entfernt?

    Klicke auf die Grafik für eine vergrößerte Ansicht  Name: dimmer.JPG Ansichten: 0 Größe: 578,7 KB ID: 261712
    Klicke auf die Grafik für eine vergrößerte Ansicht

Name: Statusbaustein.JPG
Ansichten: 3176
Größe: 34,3 KB
ID: 261721

    {"turn": "off", "brightness": 0}
    {"turn": "on", "brightness": <v1>}

    Klappt mit der 1.7er und auch mit der neuen 1.8er
    Zuletzt geändert von AlexAn; 17.08.2020, 18:00.
    Grüße Alex

    Kommentar

    • eisenkarl
      Lox Guru
      • 28.08.2015
      • 1352

      #4
      Ja, Haken ist raus

      Klicke auf die Grafik für eine vergrößerte Ansicht

Name: dimmer.PNG
Ansichten: 2236
Größe: 39,0 KB
ID: 261730

      Kommentar

      • AlexAn
        Lebende Foren Legende
        • 25.08.2015
        • 4587

        #5
        Zeig mal deine Programmierung in der Liveview damit ich den Payload sehen kann!
        Grüße Alex

        Kommentar

        • Christian Fenzl
          Lebende Foren Legende
          • 31.08.2015
          • 11250

          #6
          In deinem Topic fehlt auf jeden Fall das Gerät /shellies/*deviceid*/....
          Oder hast du ihn umbenannt?

          Und die json Daten, wie Alex geschrieben hat.
          Zuletzt geändert von Christian Fenzl; 17.08.2020, 20:42.
          Hilfe für die Menschen der Ukraine: https://www.loxforum.com/forum/proje...Cr-die-ukraine

          Kommentar

          • eisenkarl
            Lox Guru
            • 28.08.2015
            • 1352

            #7
            Hallo, ja Gerät ist umbenannt. Habe es jetzt noch einmal komplett neu angelegt:

            Klicke auf die Grafik für eine vergrößerte Ansicht

Name: live.PNG
Ansichten: 2249
Größe: 69,6 KB
ID: 261797Klicke auf die Grafik für eine vergrößerte Ansicht

Name: mqtt.PNG
Ansichten: 2230
Größe: 141,3 KB
ID: 261798Klicke auf die Grafik für eine vergrößerte Ansicht

Name: shelly.PNG
Ansichten: 2283
Größe: 108,4 KB
ID: 261799

            Kommentar

            • AlexAn
              Lebende Foren Legende
              • 25.08.2015
              • 4587

              #8
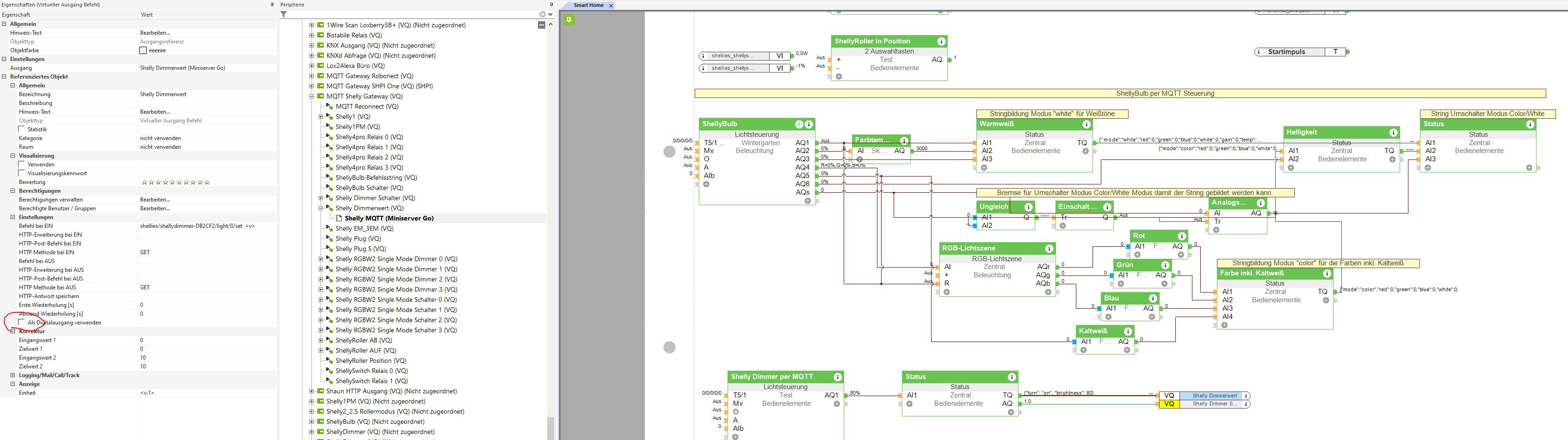
              Der Dimmer erwartet mit dem <v> einen json den ich mit einem Statusbaustein generiere wie im Post #3
              Grüße Alex

              Kommentar

              • eisenkarl
                Lox Guru
                • 28.08.2015
                • 1352

                #9
                OK, bedeutet dann, dass es ohne den Statusbaustein nicht funktioniert?

                Kommentar


                • Christian Fenzl
                  Christian Fenzl kommentierte
                  Kommentar bearbeiten
                  Doch, aber sinnvoller.
                  Die Daten müssen jedenfalls ein json sein.

                • eisenkarl
                  eisenkarl kommentierte
                  Kommentar bearbeiten
                  Ok, verstanden und so umgesetzt jetzt...
                  Danke euch!!!!!
              • Leigh
                MS Profi
                • 25.08.2015
                • 729

                #10
                Geht auch mit einem shellies/DeviceID/light/0/set {"brightness": <v>}
                Spart den Statusbaustein.
                Ciao, Leigh

                Nur der eigene Geist setzt uns Grenzen...

                Kommentar

                • MGoth
                  Smart Home'r
                  • 02.01.2018
                  • 98

                  #11
                  Zitat von eisenkarl
                  OK, bedeutet dann, dass es ohne den Statusbaustein nicht funktioniert?
                  Hallo eisenkarl

                  ich stehe vor dem selben Problem, welches Du scheinbar lösen konntest. Ich bekomme über MQTT den Dimmer Ein/Ausgeschaltet. Auch wenn ich den Dimmwert auf 0% runterziehe geht die Lampe aus, aber einen anderen Dimmwert selbst kann ich nicht einstellen. Ich werde noch wahnsinnig. Ich habe auch den Json Wert aus der Shelly API Docu verwendet und aus der Loxonwiki die Vorlage verwendet..es geht einfach nicht.
                  Wie hast Du es denn hinbekommen, wo lag das Problem?

                  Vielen Dank!

                  Kommentar

                  • eisenkarl
                    Lox Guru
                    • 28.08.2015
                    • 1352

                    #12
                    Klicke auf die Grafik für eine vergrößerte Ansicht

Name: dimmer2.png
Ansichten: 1635
Größe: 11,9 KB
ID: 343377 Klicke auf die Grafik für eine vergrößerte Ansicht

Name: dimmer1.png
Ansichten: 1623
Größe: 13,6 KB
ID: 343378 Klicke auf die Grafik für eine vergrößerte Ansicht

Name: dimmer3.png
Ansichten: 1616
Größe: 34,2 KB
ID: 343379 Klicke auf die Grafik für eine vergrößerte Ansicht

Name: dimmer4.png
Ansichten: 1634
Größe: 36,5 KB
ID: 343380

                    Kommentar

                    • MGoth
                      Smart Home'r
                      • 02.01.2018
                      • 98

                      #13
                      Danke eisenkarl
                      Jetzt funktioniert es!!

                      Kommentar

                      • Frank85
                        Smart Home'r
                        • 30.01.2023
                        • 46

                        #14
                        Hallo zusammen,

                        ich habe das genauso eingestellt wie eisenkarl, aber irgendwie dimmt mein Shelly direkt runter, wenn ich den anmache. Klicke ich anschließend auf den Dimmer, leuchtet die Lampe dauerhaft. Hat jemand eine Idee wieso das passiert?

                        VG
                        Frank

                        Kommentar

                        • Pelon
                          Azubi
                          • 11.04.2023
                          • 1

                          #15
                          Servus,

                          erstmal danke an eisenkarl. Habe jedoch ein Problem gehabt mit der Lösung. Wenn der Statustext das "turn":"on" bzw. "turn":"off" drin hat, konnte ich nicht dimmen. Habe mir nen Wolf gesucht, bis ich es einfach ohne Versucht habe. Über den Statuswert wird ja bereits über "command on" bzw "command off" eingeschaltet bzw. ausgeschaltet.

                          Jetzt funktioniert es.

                          Nur zur Info.

                          Klicke auf die Grafik für eine vergrößerte Ansicht

Name: 1.jpg
Ansichten: 1109
Größe: 88,8 KB
ID: 387088

                          Klicke auf die Grafik für eine vergrößerte Ansicht

Name: 2.jpg
Ansichten: 1047
Größe: 119,7 KB
ID: 387089

                          Kommentar

                          Lädt...