Merker - Nano IO Air Konfiguration

Einklappen
X
 
  • Zeit
  • Anzeigen
Alles löschen
neue Beiträge
  • Gast

    #1

    Merker - Nano IO Air Konfiguration

    Hallo,

    ich bin ganz neu hier und auch in der Loxone Programmierung. Ich hoffe, ihr könnt mir helfen.
    Ich versuche vergeblich einen Nano IO Air Taster zu konfigurieren. Ich würde gerne an den verschiedenen Ecken (Eingängen) jeweils unterschiedliche Lampen anmachen. Da ich aber schon Schalter verwende, die die Ausgänge der jeweiligen Lampen bereits brauchen, kann ich bei dem Baustein "Lichtsteuerung" die Ausgänge nicht mehr hinzufügen. Ich habe gelesen, dass ich hierfür Merker erstellen soll. Ist das richtig?
    Das gelingt mir aber nicht. Ich ziehe einen neuen Merker auf eine Seite und komme dann nicht mehr weiter. Es wäre ganz toll, wenn mir hier jemand helfen könnte! Vielen Dank!
    Nadine
  • Lightpicture
    Lebende Foren Legende
    • 16.11.2015
    • 3934

    #2
    Hallo Nadine und Willkommen im Forum,

    Hast du hier schon nachgelesen wie ein Merker eingefügt und verwendet wird?

    Online-Dokumentation LoxoneConfig Programmbaustein Merker: Erfahren Sie wie Sie seitenübergreifendes Programmieren realisieren können.


    Hier findest du die Anleitung dazu.
    Unter Einstellungen die jeweiligen Tasten anhacken und dann kannst du jede Taste einzeln in der Config verwenden und auch reinziehen.

    Bedienungselement mit 5 Tastpunkten, welche auf Berührung reagieren, mit integrierter Temperatur und Feuchtemessung.


    Wenn noch Fragen offen sind, bitte fragen.
    Gutes Gelingen!
    FG
    Lightpicture

    Nur ein Netzwerkkabel ist richtiges WLAN

    Kommentar

    • Gast

      #3
      Vielen Dank für die schnelle Antwort.
      Ja, ich habe nachgelesen, wie man Merker einfügt. Das habe ich so wie in der Beschreibung auch gemacht. Nun habe ich auf einer leeren Seite einen Merker und weiß nicht weiter. Ich weiß nicht, wie ich hieran nun die Information verknüpfen kann "Ausgang Außenbeleuchtung".

      Kommentar

      • Lightpicture
        Lebende Foren Legende
        • 16.11.2015
        • 3934

        #4
        Zeige bitte ein Bild von deiner Config.
        Danke
        FG
        Lightpicture

        Nur ein Netzwerkkabel ist richtiges WLAN

        Kommentar

        • Gast

          #5
          Danke für die Hilfe!
          Angehängte Dateien

          Kommentar

          • Lightpicture
            Lebende Foren Legende
            • 16.11.2015
            • 3934

            #6
            Auf den Eingängen deiner Nano hängen die Taster drauf?
            FG
            Lightpicture

            Nur ein Netzwerkkabel ist richtiges WLAN

            Kommentar

            • Lightpicture
              Lebende Foren Legende
              • 16.11.2015
              • 3934

              #7
              Wie sieht die Schaltung der Lichtsteuerung aus?
              FG
              Lightpicture

              Nur ein Netzwerkkabel ist richtiges WLAN

              Kommentar

              • Gast

                #8
                Ich habe bisher für jede Lampe einen Schalter wie auf dem Bild erstellt. Damit kann ich über die Visualisierungs App jede Lampe einzeln ansteuern. Nun möchte ich aber auch die Nano IO Air Taster und einen Touch Air Taster konfigurieren, sodass z.b. der Taster, der sich in der Küche befindet, mit Taste 1 (Oben links) das Licht in der Küche, mit Taster 2 das Licht im Esszimmer anmacht etc. Ich habe hierzu versucht den Baustein "Lichtsteuerung" einzufügen. Wenn ich hier nun beginne, die verschiedenen Ausgänge hinzuziehen, bekomme ich die Meldung, dass jeder Ausgang nur einmal verwendet werden darf und es daher nicht funktioniert.
                Angehängte Dateien

                Kommentar

                • Gast

                  #9
                  Lichtsteuerung. Hier wollte ich rechts auf AQ1, AQ2 etc. die jeweiligen Ausgänge setzen. Aber das lässt er mich nicht machen
                  Angehängte Dateien

                  Kommentar

                  • Lightpicture
                    Lebende Foren Legende
                    • 16.11.2015
                    • 3934

                    #10
                    Auf AQ1 hängst du deinen neu erstellten Merker, die Ausgangsreferenz.
                    Die Eingangsreferenz hängst du an die Ausgänge des Nano IO, dort wo du sie schon verwendet hast.

                    Ich würde die Ausgänge auf die Lichtsteuerung hängen und Eingänge der Taster an den Stellen wo du sie benötigst.
                    Das ist aber Geschmacksache.
                    FG
                    Lightpicture

                    Nur ein Netzwerkkabel ist richtiges WLAN

                    Kommentar

                    • Lightpicture
                      Lebende Foren Legende
                      • 16.11.2015
                      • 3934

                      #11
                      Eine grundsätzliche Frage:
                      Möchtest du eine Lichtquelle von verschiedenen Schaltstellen schalten, ist das deine Aufgabenstellung?
                      FG
                      Lightpicture

                      Nur ein Netzwerkkabel ist richtiges WLAN

                      Kommentar

                      • Gast

                        #12
                        Genauso habe ich mir das gedacht mit den Markern. Nur bin ich scheinbar nicht fähig, die Marker zu erstellen :O
                        Ja, genau. Ich möchte eine Lichtquelle von verschiedenen Schaltstellen schalten.

                        Kommentar


                        • Lightpicture
                          Lightpicture kommentierte
                          Kommentar bearbeiten
                          Mit F5 kannst du nach Merker suchen, ihn einfügen.
                          Den Merker hängst du zB auf den Ausgang deiner Wahl.
                          Dann ziehst du den Merker nochmals von der linken Seite in den Configbereich rein und kannst ihn verwenden.
                      • Lightpicture
                        Lebende Foren Legende
                        • 16.11.2015
                        • 3934

                        #13
                        Dann hänge bitte den Ausgang der Lichtquelle auf den AQ1 der Lichtsteuerung und
                        die Eingänge all deiner Taster vom NANO IO, die, die selbe Lampe schalten sollen auf den I1 der Lichtsteuerung.
                        Fertig.
                        FG
                        Lightpicture

                        Nur ein Netzwerkkabel ist richtiges WLAN

                        Kommentar

                        • Gast

                          #14
                          Ok. Das versuche ich mal mit allen Lampen. Vielen lieben Dank!!!

                          Kommentar


                          • Lightpicture
                            Lightpicture kommentierte
                            Kommentar bearbeiten
                            Probiere es mal mit einer, ob du zum richtigen Ergebnis kommst, dann den Rest umbauen.
                            Sehr gerne.
                            Viel Erfolg.
                        • Gast

                          #15
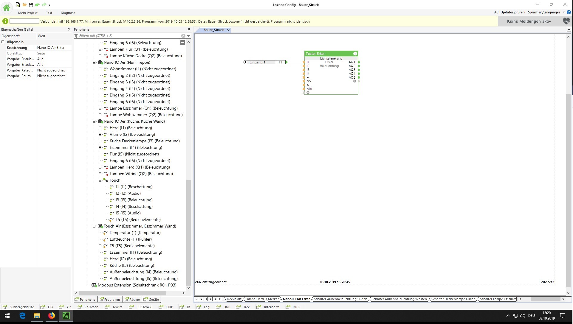
                          Irgendwas mache ich scheinbar noch falsch. Ich habe jetzt alle I1 Eingänge der Nanos, also oben links auf I1 der Lichtsteuerung gesetzt. Es funktioniert aber nur der oberste.
                          Angehängte Dateien

                          Kommentar

                          Lädt...