Table Lamp Air dimmen

Einklappen
X
 
  • Zeit
  • Anzeigen
Alles löschen
neue Beiträge
  • Jedrek
    Smart Home'r
    • 22.06.2016
    • 53

    #1

    Table Lamp Air dimmen

    Hallo Zusammen.
    Habe eine der neuen Table Lamp Air und versuche diese gerade in die Loxone Config einzubinden. Scheitere aber kläglich daran und verstehe nicht ganz wieso.

    Was will ich erreichen:
    -mit dem mittleren Touch Button die Lamp mit 80% einschalten oder dann wieder ausschalten.
    -mit + und - die Lampe eben dimmen.

    Hätte es versucht indem ich die Lampe als Standard Aktor konfiguriere und dann mitteln Dimmer Baustein die Tasten verknüpfe.
    Hierbei funktioniert dann aber nur das ein und ausschalten, dimmen tut sich nichts.

    Hat die Lamp schon jemand so ähnlich eingebunden?

    Beste Grüße
  • Xenobiologist
    Lox Guru
    • 15.01.2016
    • 1125

    #2
    Ich habe es über viele Szenen mal ausprobiert. Das geht.
    S1 10% S10 100% und T5 auf die Szene z.B. 8 mit 80%.
    Node-RED mit influxDB und Grafana - z.B. Statistiken auslagern:
    https://www.loxforum.com/forum/germa...d-grafana-visu
    Mit Loxone einen Windows-PC steuern:
    https://www.loxforum.com/forum/faqs-...indows-steuern

    Kommentar

    • Jedrek
      Smart Home'r
      • 22.06.2016
      • 53

      #3
      Danke für deinen Input. Hab es jetzt mal testweise über einen Dimmerschalter realisiert, funktioniert derzeit wie gewünscht.

      Kommentar

      • Lightpicture
        Lebende Foren Legende
        • 16.11.2015
        • 3884

        #4
        Hallo Jedrek

        Stufenloses dimmen?
        FG
        Lightpicture

        Nur ein Netzwerkkabel ist richtiges WLAN

        Kommentar

        • Vogelfrei
          MS Profi
          • 16.05.2016
          • 594

          #5
          Finde die Integration aktuell noch schwach, hoffe da kommt noch mehr.

          Kommentar

          • Jedrek
            Smart Home'r
            • 22.06.2016
            • 53

            #6
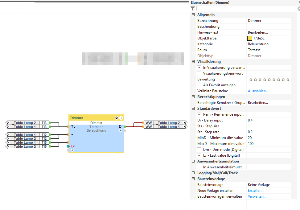
            Schaut bei mir so aus. Für meine Zwecke passt das so. Mit den Parametern beim Dimmer kann man ja noch rumspielen.




            Klicke auf die Grafik für eine vergrößerte Ansicht

Name: image.png
Ansichten: 419
Größe: 51,1 KB
ID: 442134

            Kommentar


            • Lightpicture
              Lightpicture kommentierte
              Kommentar bearbeiten
              Danke

            • Alex1122
              Alex1122 kommentierte
              Kommentar bearbeiten
              Hi Jedrek,
              ich bekomme das mit dem dimmen nicht hin. Die Lampe geht bei mir nur an, wenn ich sie an einen Lichtbaustein anschließe und dann kann ich über + und - nicht dimmen. Ich würde das gerne so umsetzten, wie du es auch bei dir gemacht hast.
              Über den Dimmer Baustein habe ich das so gemacht wie oben auf seinem Screenshot, aber dann geht noch nicht einmal die Lampe an. Hast du noch einen weiteren Baustein verwendet. Wenn ja, kannst du bitte davon auch ein Bild hochladen.
              Vielen Dank und viele Grüße
              Alex

            • Loxoleo
              Loxoleo kommentierte
              Kommentar bearbeiten
              @Alex1122: Hast du den Aktorentypen umgestellt von Smart auf Standard? Dann ist am Ausgang des Dimmers auch kein SMA, sondern WW, wie im Bild oben. So hat es bei mir funktioniert.
              Die Lampe dimmt eher langsam und ehrlich gesagt bin ich generell noch nicht so angetan von dem Ding. Hätte sie mir heller vorgestellt und dass sie mehr hermacht, nach all der Wartezeit. Und irgendwie, dass sie sich nach Kopplung "out of the box" einfach schalten lässt.
          Lädt...