nachdem wir vor 2 Wochen einen Automower 430X bekommen habe, musste ich ihn natürlich in unsere Loxone Installation integrieren.
Wir haben einen relativ steilen lehmigen Boden, so dass bei Regen der Automower in seine Garage muss, damit er nicht auf den steileren Passagen hängen bleibt und uns den Rasen runiert.
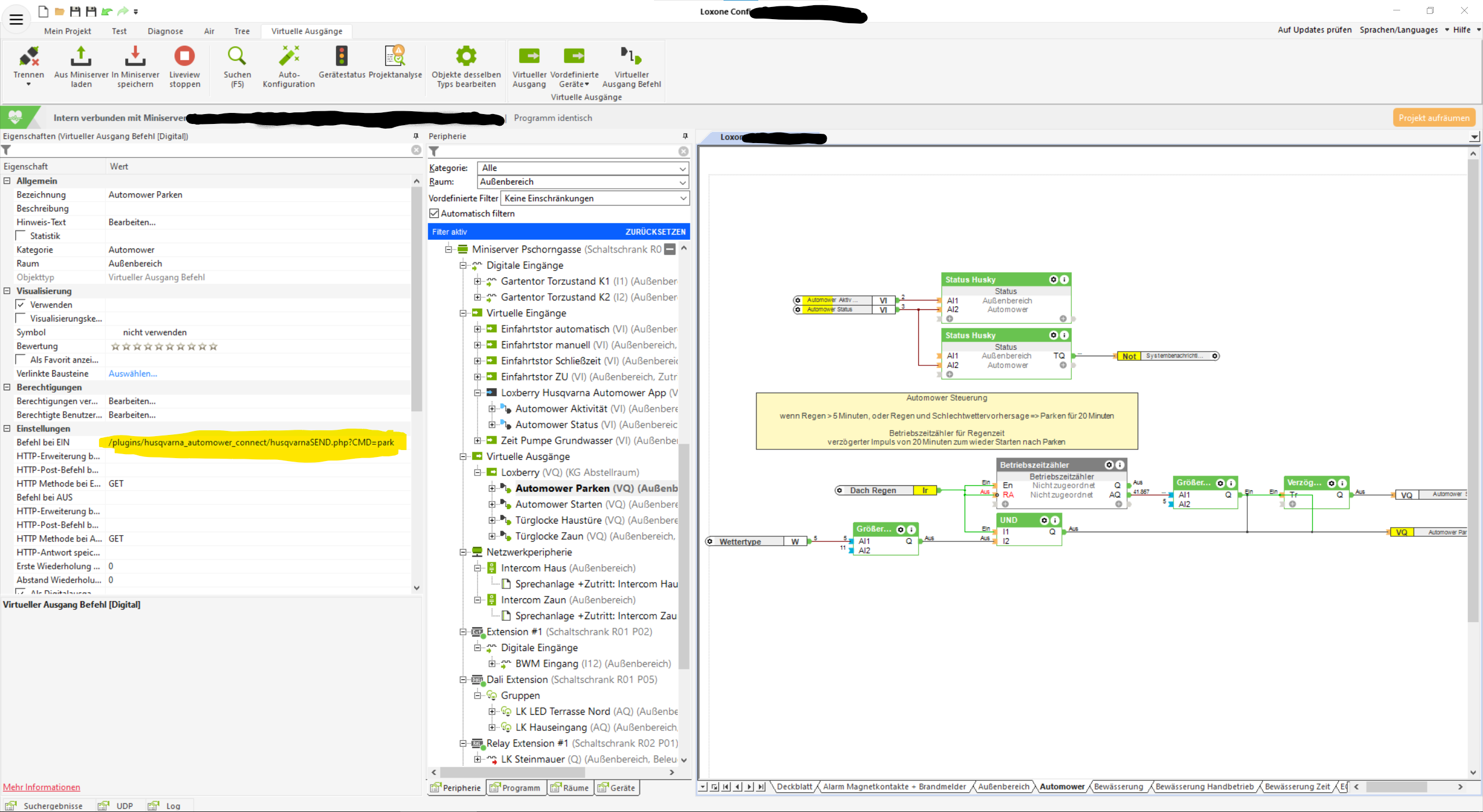
Die Statusabfrage funktioniert klaglos, alles bestens. Nur wenn ich den Befehl "park" zum Automower sende, dann passiert gar nichts. Ich habe den Befehl "/plugins/husqvarna_automower_connect/husqvarnaSEND.php?CMD=park" konfiguriert, wie angegeben. Der Loxberry ist schon für andere PlugIns konfiguriert und funktioniert, daran kann es doch auch nicht liegen. Habe einen Screenshot beigefügt.
Was mache ich falsch?
Danke
Georg

Kommentar