Spot Price Optimizer
Einklappen
X
-
Achja... scheinbar werden gelegentlich die Daten für den nächsten Tag nicht gezogen. Das habe ich noch nicht genauer analysiert, aber wie du weisst, kannst du im Browser checken, ob tatsächlich mehr Daten verfügbar sind:
Nichtsdestotrotz müsste der SPO die richtigen Ausgänge schalten.Kommentar
-
habe ich jetzt mal gemacht, triggere jede Minute. Mal schauen was er in der Nacht macht. Abholen tu ich alle 300sek.
Ich habe noch eine Frage zur App: Da kann man die automatik ein und ausschalten, was genau macht diese Funktion? Die Settings vom Baustein überschreiben?Kommentar
-
Wie man hier auch sieht, brauche ich mir für meinen Test hier diesmal wieder keine Hoffnungen machen. Die Daten sind in der xml von awattar nicht vorhandenKommentar
-
Paz Kannst du mir von deinem Baustein und deiner awattar Anbindung einen export machen?
Ich sehe nach wie vor nur die Zeiten bis Mitternacht, auch mit deinem URL
Wie der Vorredner richtig bemerkt hat, ist in manchen Stunden der Strom bei mir sehr teuer
Der Logger der die Ausgänge low, vlow und O überwacht, ist in den letzten Tagen kein einziges mal auf ON gegangenKommentar
-
Hier die Vorlage und die Config.
Bei der Vorlage das .txt entfernen, damit es ein .xml wird.
Ja, jetzt sehe ich auch nur die Daten bis heute 23 Uhr (10 Uhr + 13 Stunden = 23 Uhr):
Das ist auch zu erwarten, da Epex den Forecast gestern um 14 Uhr zuletzt aktualisiert hat und dieser für den nächsten Tag, also heute 23 Uhr (bis 24 Uhr), gilt.
Um 14 Uhr (ab und zu mit ein bisschen Latenz) müssten dann bis morgen 23 Uhr da sein.Kommentar
-
Hallo!
Ich habe jetzt deine Eingänge importiert, und an den Baustein angelegt:
Die Preise die er anzeigt passen überhaupt nicht zu der awattar Seite.
Ich habe deine Formel auf mich angepasst, da ich den Hourly alt habe. Somit keine 1,5c mehr. Es ist aber egal ob die Formel oder I1 drinnen ist, die Preise ändern sich nicht (und stimmen auch nicht). Die Formel ist ((I1*1,03))*1,20
Mir ist der Unterschied zwischen Absolut und Relativ noch immer nicht klar. Zwar macht es Sinn wenn ich die Beschreibung lese, aber als praktischer Usercase verstehe ich es nicht
Ich sehe nun endlich bis in den nächsten Tag hinein
Kommentar
-
Spannend... ich hab es hier mit I1 testweise drin und es stimmt exakt (bis auf die Rundungsdifferenz):
Vielleicht hast du da einen Beta- Bug... sonst kann ich mir das schön langsam nicht mehr erklären.
Relativ macht Sinn, wenn du zB das Auto über Nacht laden möchtest und dafür die (bspw) 4 günstigsten Stunden möchtest. Dann bekommst du zwischen 18 und 24 Uhr eventuell höhere Preise als von 18 bis 6 Uhr.
Bei Absolut kriegst du halt immer erst um Mitternacht den neuen Tag angezeigt und gerechnet. Da sehe ich wiederrum weniger Nutzen.
Kommentar
-
Hallo!
Also ich hab mir das heute nochmals angeschaut, hier meine Erkenntnisse:
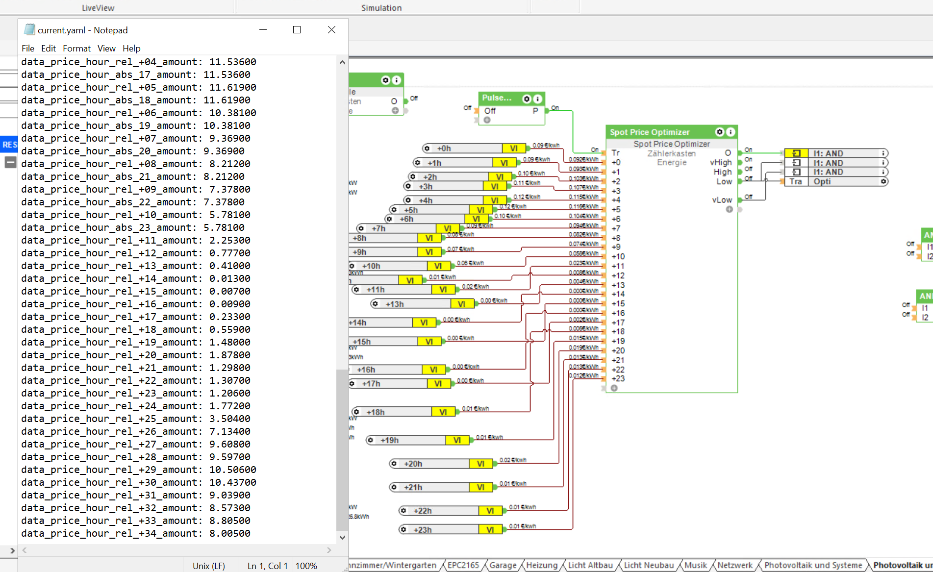
1) Der Preis direkt am virtuellen Eingang ist irgendwie immer Bockmist, der am Baustein direkt links kommt eher hin:
Was ist nicht verstehe ist, warum am Baustein links (Stunde 1,15,6)einfach als Preis 0 anliegt. Das ist eine glatte Lüge
Hier sieht man auch wieder die Situatiuon, das Preisgefüge ist aktuell laut dem Baustein hoch. Warum schaltet er dann den Ausgang O durch?Zuletzt geändert von Hoga; 18.11.2023, 13:20.Kommentar
-
Hat aWattar eigentlich nicht wie Tibber die Preis von Epex Preise?
Ich hole mit Tibber als Anbieter einfach die Preise über die Config, dann klappt das auch mit dem Folgetag perfekt und lasse per Formel meine Kosten für Netzentgelde etc dazu rechnen.
Das stimmt mit Tibber 100% überein...
Warum geht das bei euch so kompliziert?
Kein Support per PN!Kommentar
-
Stimmt, so geht es einfacher. Ich hatte entsprechend dem Library Template so angefangen (aber erst angenommen, dass da die tatsächlichen aWATTar Preise kommen), dann Epex gestestet, aber keine Daten für den nächsten Tag. Jetzt passt es allerdings, vermutlich hab ich da nicht auf 14 Uhr gewartet.
Danke, man lernt nie aus :-)
Nachtrag:
was ich allerdings nicht verstehe:
Loxone hat den Epex Standard im SPO eingebaut und nebenbei mit aWATTar bei der Entwicklung der YAML Schnittstelle mitgeholfen. Da frag ich mich, warum...Zuletzt geändert von Paz; 18.11.2023, 14:58. -
Warum Loxone was macht, oder auch nicht, bleibt ihr Geheimnis
Vielleicht hatten sie zu beginn ja keinen Zugang zum Epex, sonst kann ich es mir auch nicht erklären.
-
-
Danke mal für den weiteren Tipp. Das v3 verändert nur eine Stelle mehr, aber die Zahl bleibt die selbe. Es gibt zumindest schon Fortschritt zu berichten, dass jetzt mal die low Ausgänge aktiv geworden sind. Aber die Preise stimmen nach wie vor nicht:
Hier zb 20 Uhr 21 Uhr und 22 Uhr scheinen überhaupt nicht zu den VI Werten zu passen. Spannend ist auch, bei der Formel der Preiskalkulation ist egal was ich rein schreibe, dass Ergebnis ändert sich nicht. Hier ein extrem Beispiel:
Kommentar
-
Du hast da "price_threshold" markiert, nicht die Werte für abs bzw rel.
Und Vorsicht: mit der Formel werden nicht die Eingangswerte verändert, sondern die Daten, welche in der App im SPO angezeigt werden. Blende dir rechts am Baustein mal alle anderen Ausgänge ein. Cv kannst du dann mit der aktuellen Uhrzeit bzw. +0 vergleichen und dann solltest du die Umrechnung sehen.Kommentar
Kommentar