Der KNX Aktor ist so parametriert, dass er den Status der Position nur am ende der Fahrt sendet.
Loxone Automatikjalousie und KNX
Einklappen
X
-
Besten Dank! Werd ich gleich umsetzen und testen.
Mein alter Jung Universalaktor bietet mir da folgendes an:
Da würd ich jetzt von aktives auf passives Meldeobjekt setzen. Siehst du das auch so?
Und für mein Verständnis: das ist wegen dem hohen Paketaufkommen am Bus, oder?
Und der Rest bleibt gleich?
Kommentar
-
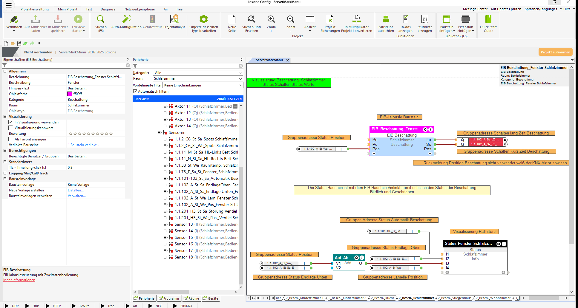
Ach stimmt, hätte ich vielleicht dazuschreiben sollen: Bei mir läuft die komplette Beschattungssteuerung nativ über KNX, und auch alle Taster steuern die Jalousieaktoren direkt via KNX.
Loxone übernimmt hier hauptsächlich die Visualisierung.
Mit der im Screenshot dargestellten Verschaltung wird der Status in Loxone immer korrekt angezeigt, und ich kann die Rollos auch problemlos über Loxone steuern.
Den KNX-Positionsstatus sende ich nur am Ende der Fahrt, da er sonst in Loxone sofort einen neuen Positionsbefehl triggern würde.
Wie das im Detail bei deinem Aktor einzustellen ist, müsstest du in der Applikationsbeschreibung deines Aktors nachschauen.
Beste Grüße
SchlimboKommentar
-
Hallo,
vielen Dank für deinen Aufbau
Ich verstehe nur nicht ganz was ich auf TPos verbinden muss?
In der Visu bekomme ich zumindest schonmal den Wert für die RM der Pos korrekt angezeigt.
Bis jetzt hatte ich nur Aktoren für kurzes und langes drücken und für auf und ab der Raffstores, jedoch keinen Aktor welcher den Wert der Position definiert?
Kommentar
-
Schau Mal in deinem KNX Aktor, ob du diesen auch über eine absolute Position steuern kannst. Dann müsstest du dieses Kommunikationsobjekt mit einer neuen Gruppenadresse Verbindungen und die Gruppenadresse in Loxone mit aufnehmen. Hierüber kannst du den Aktor dann eine Position von 0-100% direkt vorgeben und benötigt die anderen Adressen für Auf/Ab/Stopp nicht mehr.Kommentar
-
Ok, ich glaube ich hab den richtigen Aktor nun gefunden und hinterlegt.
Wirklich funktionieren tut es bei mir leider trotzdem nicht. Wenn ich in der Loxone Visu dann auf auf/ab drücke fahren die Raffstores für ca. 2 Sekunden. Wenn ich komplett auf/komplett ab drücke passiert leider auch nichts anderes, als dass diese für ca. 2 Sekunden fahren.
Beim Drücken auf Beschattung zeigt die Visu zwar an, dass die Raffstores fahren, jedoch passiert dies in Echt nicht.
Ich finde in der Visu auch keine Möglichkeit einen bestimmten Wert wie z.B. 80% anzufahren?Zuletzt geändert von firas1; 18.03.2025, 11:30.Kommentar
-
Schlimbo Ich werds zwar dann ohnehin einfach probieren aber ich möchte dich nochmal kurz mit Fragen quälen, sorry
"komplett" soll heißen: Taster auf/ab, (Sonnenstand-/Nacht-)Automatik?Bei mir läuft die komplette Beschattungssteuerung nativ über KNX
Dh. in der Loxone hast du dann keinerlei Fahrzeiten, Automatik, was auch immer hinterlegt?
Das war auch bei mir Sinn der Übung. Ausgangssituation: KNX Aktoren "dumm" bzw. als Schaltaktoren. Der Rest in der Loxone. KNX Taster wie auf meinem Screenshot ersichtlich an Po/Pc.und auch alle Taster steuern die Jalousieaktoren direkt via KNX.
Die Variante vom Screenshot mit dem Monoflop ist um die Steuerung sowohl mit KNX (als Jalousieaktor) als auch Loxone zu ermöglichen.
Würde bedeuten: aufgrund der Pos/Tpos brauche ich meine KNX Taster nicht mehr mit Po/Pc verbinden?Mit der im Screenshot dargestellten Verschaltung wird der Status in Loxone immer korrekt angezeigt, und ich kann die Rollos auch problemlos über Loxone steuern.
Würde ebenfalls bedeuten ich brauche Op und Cl nicht mehr?
Würde das dann noch mit der Automatikjalousie in Loxone klappen?
Alternativ müsste ich mir die Sonnendaten aus Loxone auf GAs schreiben und die Automatik in der ETS realisieren.
Fragen über Fragen
Kommentar
-
Sind die Fahrzeiten im KNX Aktor und im der Loxone Automatikbeschattungs- Baustein annährend gleich?Ok, ich glaube ich hab den richtigen Aktor nun gefunden und hinterlegt.
Wirklich funktionieren tut es bei mir leider trotzdem nicht. Wenn ich in der Loxone Visu dann auf auf/ab drücke fahren die Raffstores für ca. 2 Sekunden. Wenn ich komplett auf/komplett ab drücke passiert leider auch nichts anderes, als dass diese für ca. 2 Sekunden fahren.
Hast du den Richtigen Datentyp für deinen KNX Ausgang in Loxone angegeben?
An deiner Stelle würde ich folgendermaßen vorgehen:- In der ETS die Gruppenadresse mit einem Wert beschreiben, um zu prüfen, ob der Aktor damit korrekt auf die gesendete Position fährt.
- Über die LOXONE Config den Liveview mit manueller Wertänderung starten und dem KNX-Ausgang einen Wert vorgeben, z. B. 50.
- Im Gruppenmonitor der ETS prüfen, ob der Wert korrekt auf die Gruppenadresse geschrieben wird.
Ja, die Beschattung wird bei mir ohne Loxone von meiner KNX Wetterstation gesteuert.
Und auch meine Taster gehen über KNX direkt auf den Aktor.
Macht aber hierfür keinen unterschied und könnte auch über LOXONE gesteuert werden.
Die Fahrzeiten (Opening duration,Closing duration, etc.) habe ich im Loxone Automatikbeschattungs-Bausten eingetragen.
Ja, so mach ich das.
Setzt natürlich voraus, dass der Aktor nicht mehr "dumm" parametriert ist und die KNX Taster, direkt den Aktor steuern und nicht mehr den Umweg über Loxone nehmen.
Die Ausgänge Op und CI dürfen hier nicht mehr verschalten bleiben.
Bei den Eingängen ist es eigentlich egal, könntest du auch so lassen. Vorteil wenn die Taster nicht den Umweg über LOXONE gehen ist, dass du die Rollos auch bedienen kannst wenn den Miniserver mal kaputt wäre.
Ja das sollte noch klappen, da die LOXONE Automatik ja trotzdem den TPos Wert nach den Sonnenstand beeinflusst.
Viele Grüße
SchlimboZuletzt geändert von Schlimbo; 19.03.2025, 00:45.👍 2Kommentar
-
Schlimbo Super, Danke für deine Hilfe/ Beantwortung der Fragen. Werd mich heut Abend gleich dran machen.
Na ich bin mal gespannt. Würd ja eigentlich am liebsten direkt alles in der ETS konfigurieren aber mangels Wetterstation geht das halt (noch) nicht. Noch, weil ich hoffentlich bald mein OpenKNX Reg1 bekomme. Da kann ich dann die für mich notwendigen Werte (Sonnenschein, Azimut, etc.) auch ziehen. Natürlich könnte ich diese Werte auch aus der Loxone oder HA/Node Red holen aber das ist nicht das Ziel.
Edit: Automatik hab ich noch nicht probiert aber die Basisfunktion funktioniert traumhaft. ENDLICH! Besten Dank!
Edit2: Feature request an Loxone bzgl für die Raffstore LamellenPos geschickt. Wenn das noch ein paar von euch machen könnt das vielleicht mal kommen. (https://www.loxone.com/dede/support/ ganz unten)Zuletzt geändert von hstohl; 19.03.2025, 14:27.Kommentar
-
Hallomno , danke für deine Arbeit! Ich habe nun alle Varianten durch, wobei diese am besten Funktioniert. Ich habe nur das Problem, dass wenn ich über loxone kurzfahrt mache immer wieder pulse vom Sensor Ablaufsteuerung kommt. Ich habe zum test die TPos direkt mit der Position über KNX verbunden, das funktioniert am besten solange ich nicht die Lamellen verstelle.Kommentar
-
TPos verwende ich derzeit noch nicht wegen einem Fehler in Version 15.5.3.4. Version 16 habe ich noch nicht getestet. Das Problem ist der Zeitunterschied zwischen dem Ausführen des Befehles im KNX Aktor und dem senden der Position an Loxone. Spiele mal mit der Zeit in der Ausschaltverzögerung. Die muss geringfügig länger sein wie der KNX Zeitversatz.
Das führt leider auch zu ungenauen Lamellenpositionen. Ich kann aber gut damit leben, denn meine Jalousien werden fast nie manuell betätigt, und falls doch meistens über die KNX Schalter.
-
-
Meine Automatikbeschattung hat ein kleines Problem mit der Endstellung seitdem ich auf Pos/TPos umgestellt habe (könnte aber auch seit der Umstellung auf V16 sein, kann ich leider nicht genau eingrenzen)
Und zwar habe ich mir folgende Logik gebaut:
Ein Merker, basierend auf div. (Wetter-)Daten an Cc und negiert an So mit Rd 0,8.
Dh wenn der Merker 1(=beschatten) ist fährt die Rollo komplett runter und wenn der Merker 0 ist liegt an So eine 1 und die Rollo sollte auf die 0,8=80% fahren.
So hat das letztes Jahr noch wunderbar funktioniert. Jetzt tut sich leider nichts.
Liegt das an einer falschen Logik meinerseits? Soll ich das anders realisieren?Kommentar
-
Kann dir noch diese Variante anbieten
Funktioniert bei mir Zuhause schon seit Jahren eibandfrei und ist bei mehreren Projekten von mir auch so verbaut
Über KNX-Tastsensoren oder Loxone App Schaltbar Status Anzeige über Loxone und Verlinkten Baustein zu KNX-Jalousie Schalter
Wetterstation über KNX, Helligkeitsschwelle über Loxone Einstellbar
Automatik Beschattung über Loxone und dann auf KNX-Aktor
Automatik Beschattung über Helligkeitsschwelle Oste/Süden/Westen Raffstore fährt in der jeweiligen Zone auf Beschattung (ohne Sonnenstand nach Führung wäre aber möglich braucht es aber nicht)
Heizen Kühlen mit Raum und Außentemperatur und Sonnenstand
Abend Beschattung fährt automatisch auf beschatten und um 23 Uhr auf geschlossen aus er bei Terrassentür über Fensterkontakt Sperre und Präsenz
Morgens nach Wecker Fährt die Beschattung auf Beschatten👍 1Kommentar
-
-
)
Kommentar