Loxberry Netatmo Weather PlugIn

Einklappen
X
 
  • Zeit
  • Anzeigen
Alles löschen
neue Beiträge
  • McLossi
    Smart Home'r
    • 25.11.2016
    • 87

    #106
    Hallo Michael!

    Probier ich heut Abend gleich und geb dir bescheid.
    Danke!

    Viele Grüße

    Kommentar

    • McLossi
      Smart Home'r
      • 25.11.2016
      • 87

      #107
      Hallo Michael!

      Wenn ich dein Kommando eingebe dann passiert gar nichts.
      Das Python file liegt aber in dem Pfad den du angegeben hast.

      Python scheint aber installiert zu sein denn wenn ich python3 allein eingebe kommt folgende Ausgabe.

      python3

      Python 3.5.3 (default, Jan 19 2017, 14:11:04)

      [GCC 6.3.0 20170124] on linux

      Type "help", "copyright", "credits" or "license" for more information.
      ....
      Keine Ahnung warum dein Command nichts ausgibt, irgendwas ist bei mir nicht richtig konfiguriert.

      Update

      Ich hab mir die netatmo.cfg angesehen. Da steht bei enabled:

      ENABLED=0


      Im Plugin vom webinterface ist dies aber auf "ein"....
      Zuletzt geändert von McLossi; 06.11.2018, 18:29.

      Kommentar

      • McLossi
        Smart Home'r
        • 25.11.2016
        • 87

        #108
        Klicke auf die Grafik für eine vergrößerte Ansicht

Name: Capture.PNG
Ansichten: 625
Größe: 57,2 KB
ID: 175451 Nach enablen des plugins in der config funktioniert auch dein Command (siehe Screenshot). Jetzt muss ich nur noch die UDP Daten am Miniserver empfangen.

        Update:

        Alles da am Miniserver!!

        Vielen Dank für eure Hilfe!
        Zuletzt geändert von McLossi; 06.11.2018, 18:41.

        Kommentar

        • Michael M.
          LoxBus Spammer
          • 23.03.2016
          • 237

          #109
          Moin McLossi,

          das muss ich mir mal anschauen - hattest du den Loxberry frisch installiert oder das PlugIn frisch installiert oder war es ein Update?

          Grüße

          Kommentar

          • McLossi
            Smart Home'r
            • 25.11.2016
            • 87

            #110
            Hallo Michael!

            Hab Loxberry frisch installiert, ebenso das Plugin. Hab Loxberry erst seit letzter Woche.

            LG

            Kommentar

            • Gast

              #111
              Erstmal ein freundliches "Hallo" in die Runde und vielen Dank an alle, die hier mit Plugins und Informationen zur Seite stehen - bin neu im Forum und mehr oder weniger auch mit Loxone und Loxberry.
              Habe heute versucht das aktuelle Netatmo Plugin unter Loxberry 1.2.5.5 zu installieren. Das schlägt leider fehl, Version zu hoch.
              Hat noch jemand das Problem, oder gibt es dazu demnächst ein Update?
              LG

              Kommentar

              • Christian Fenzl
                Lebende Foren Legende
                • 31.08.2015
                • 11250

                #112
                Kannst du bitte den genauen Wortlaut der Meldung(en) aus dem Log posten.
                Danke,
                Christian
                Hilfe für die Menschen der Ukraine: https://www.loxforum.com/forum/proje...Cr-die-ukraine

                Kommentar

                • Gast

                  #113
                  @Christian: Danke für die schnelle Rückmeldung
                  Ich hatte den lb zwischenzeitlich nochmal gebootet, jetzt ist die Fehlermeldung leicht anders, wie folgt:

                  OK: Alle wichtigen Parameter sind im Plugin-Archiv vorhanden.
                  INFO: Derzeitige LoxBerry-Version: v1.2.5.5
                  CRITICAL: Das System konnte nicht die Plugin-Daten nicht öffnen oder die Daten existieren nicht.
                  sudo: unable to resolve host "etc"
                  sudo: unable to resolve host "etc"

                  Danke und LG

                  Kommentar

                  • Christian Fenzl
                    Lebende Foren Legende
                    • 31.08.2015
                    • 11250

                    #114
                    Lustige Fehlermeldung! Ich dachte zuerst, du hast dich beim Abschreiben vertippt, aber das steht nicht wirklich nicht so nicht dort 😊 Nicht.
                    Naja, wir hatten einen Übersetzer aus Hessen, und mit deren Dialekt kein Wunder 😆

                    Wenn du auf Holländisch stellst, wird es verständlicher: "Kan plugin database niet openen of database bestaat niet."

                    Spaß beiseite, die Plugindatenbank existiert nicht, und die weiteren Meldungen an der Stelle passen überhaupt nichtn und das ist jedenfalls ein Indikator, dass diese Installation "im Eimer" ist.

                    Wenn du gerade erst begonnen hast, Spiel das Image neu drauf, mach den Assistenten durch, reboote und lass dem LoxBerry ein paar Minuten , um sich automatisch zu aktualisieren.

                    Wenn du refreshed und es kommt nochmal die Reboot-Aufforderung in der Leiste unten, dann nochmal booten, und dann mit den Plugins beginnen.

                    Alle anderen Versuche, das System zu retten, sind umsonst - wahrscheinlich wurde das Image nicht sauber geschrieben, oder sonst sowas.

                    LG, Christian


                    Hilfe für die Menschen der Ukraine: https://www.loxforum.com/forum/proje...Cr-die-ukraine

                    Kommentar


                    • Gast
                      Gast kommentierte
                      Kommentar bearbeiten
                      @ Christian: kurzes Update hier zu diesem Thema: deine Empfehlung neu aufzusetzen, war am Schkuss doch die Beste.
                      Ich bin immer noch der Meinung, dass das LB Update auf 1.2.5.5. bei mir einiges zerschossen hat.
                      Habe komplett frisch aufgesetzt, danach ging alles wieder, auch das MS Backup ( siehe separaten Thread)
                      Zum Netatmo Plugin bin ich noch nicht wieder gekommen.
                      Danke nochmal und LG
                  • Gast

                    #115
                    @Christian: ja, in der Tat eine lustige Fehlermeldung.
                    Ich habe noch andere Plugins auf LB laufen , wie zb das Sonos Plugin. Die laufen auch, wurden allerdings vor dem Upgrade auf 1.2.5.5 installiert und laufen auch.
                    Ich vermute ein Problem mit 1.2.5.5- seit dem Upgrade sind die Probleme aufgetaucht.
                    Mal sehen, ob sich Meldungen dazu an anderer Stelle eventuell häufen.
                    Will nicht gleich komplett neu aufsetzen...
                    LG

                    Kommentar

                    • Christian Fenzl
                      Lebende Foren Legende
                      • 31.08.2015
                      • 11250

                      #116
                      Alles klar - wenn das System schon am Laufen ist, schau mal, ob im Verzeichnis
                      /opt/loxberry/data/system (cd /opt/loxberry/data/system)
                      Dateien mit dem Namen plugindatabase.* existieren (ls -l plugindatabase.*)

                      In der plugindatabase.dat müssten Daten drin stehen (also keine 0-Byte-Datei).

                      Wenn das File 0 Byte hat, dann schau dir die anderen Dateien an (es gibt glaub ich noch eine Datei plugindatabase.bkp und plugindatabase.dat-).

                      Wenn diese Dateien befüllt sind, dann kopiere diese über die Originaldatei (evt. musst du das als root machen).

                      Ohne korrekter Plugin-Datenbank funktioniert einiges nicht.

                      lg, Christian
                      Hilfe für die Menschen der Ukraine: https://www.loxforum.com/forum/proje...Cr-die-ukraine

                      Kommentar

                      • Gast

                        #117
                        Ok, werde ich mal versuchen- wenn ich wieder in den Dateimanager komme. Der ist nämlich auf einmal auch gesperrt....
                        danke und lg

                        Kommentar

                        • ogrimo30
                          Extension Master
                          • 27.03.2017
                          • 187

                          #118
                          Hallo,
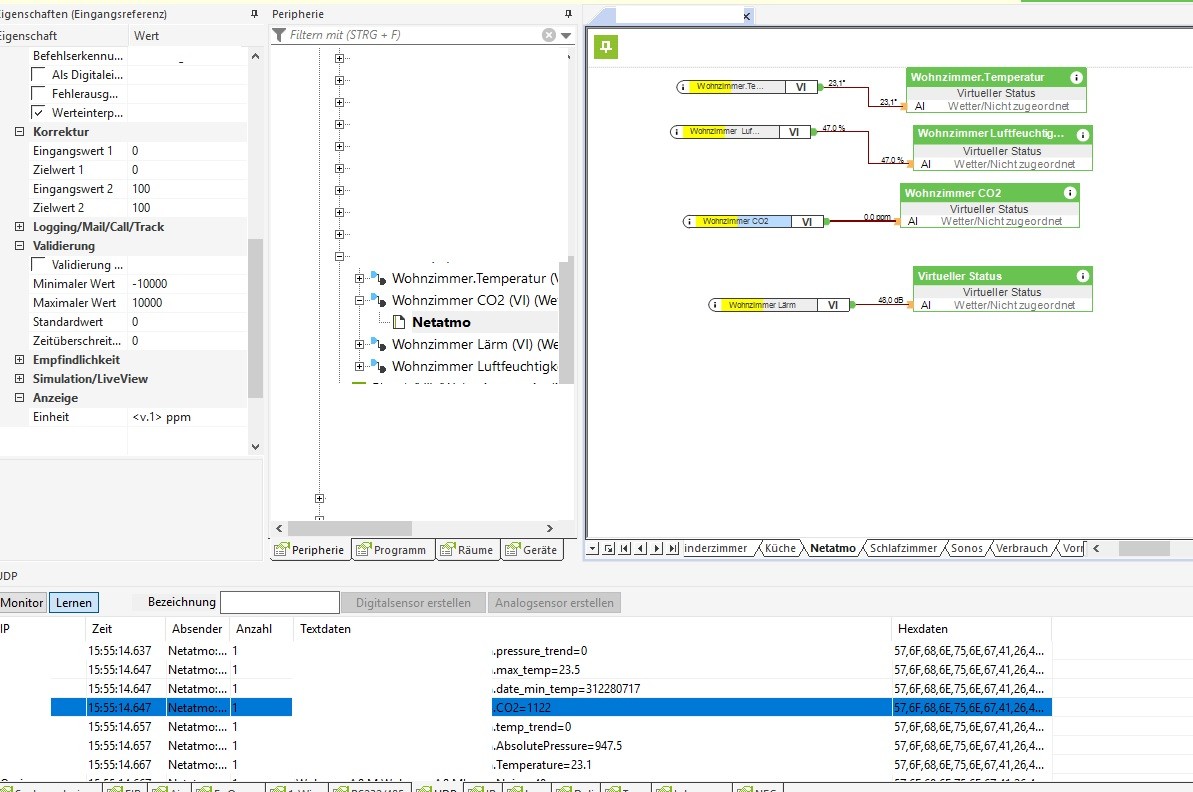
                          erstmal Danke für das tolle PlugIn!! Soweit funktioniert alles nur leider werden mir beim CO2 Wert keine Daten ausgegeben?
                          Temperatur, Feuchtigkeit, Lärm etc. funktioniert tadellos.

                          Beim UDP-Monitor kommen die Daten an.
                          Befehlserkennung: Wohnung.WohnungInnen.C02=\v

                          Bitte um Hilfe!
                          Danke!
                          Angehängte Dateien

                          Kommentar

                          • Christian Fenzl
                            Lebende Foren Legende
                            • 31.08.2015
                            • 11250

                            #119
                            Optische Täuschung, oder verwendest du C02 statt CO2?
                            Hilfe für die Menschen der Ukraine: https://www.loxforum.com/forum/proje...Cr-die-ukraine

                            Kommentar

                            • ogrimo30
                              Extension Master
                              • 27.03.2017
                              • 187

                              #120
                              Ich bedanke mich!
                              In der Befehlserkennung war eine 0 statt einem O.
                              Danke !

                              Kommentar

                              Lädt...