Fronius Symo API Abfrage

Einklappen
X
 
  • Zeit
  • Anzeigen
Alles löschen
neue Beiträge
  • Tico
    Lox Guru
    • 31.08.2016
    • 1035

    #61
    Ein Aspekt, der überprüft werden muss, ist, wo der Zähler installiert ist? Hat Ihr Elektriker es im Verbrauchspfad oder Einspeisepunkt verdrahtet?
    Ich spreche kein Deutsch. Gib Google Translate die Schuld, wenn ich unverständlich bin.

    Kommentar


    • ceeage
      ceeage kommentierte
      Kommentar bearbeiten
      Der wurde am Einspeisepunkt verdrahtet.
  • ceeage
    LoxBus Spammer
    • 03.02.2018
    • 336

    #62
    Hallo,

    habe jetzt folgendes Problem wenn die Batterie leer ist und der Symo Hybrid abschaltet, dann wird folgendes angezeigt (siehe Bild). Wie kann ich das ändern?
    Angehängte Dateien

    Kommentar

    • Tico
      Lox Guru
      • 31.08.2016
      • 1035

      #63
      Zitat von ceeage
      Wie kann ich das ändern?

      Klicke auf die Grafik für eine vergrößerte Ansicht

Name: BMS SoC Correction.png
Ansichten: 1067
Größe: 46,7 KB
ID: 220067
      Ich spreche kein Deutsch. Gib Google Translate die Schuld, wenn ich unverständlich bin.

      Kommentar

      • ceeage
        LoxBus Spammer
        • 03.02.2018
        • 336

        #64
        Danke Tico. Welcher Baustein ist denn das?

        Kommentar

        • Tico
          Lox Guru
          • 31.08.2016
          • 1035

          #65
          Klicke auf die Grafik für eine vergrößerte Ansicht

Name: Status.png
Ansichten: 1033
Größe: 12,3 KB
ID: 220102
          Ich spreche kein Deutsch. Gib Google Translate die Schuld, wenn ich unverständlich bin.

          Kommentar

          • ceeage
            LoxBus Spammer
            • 03.02.2018
            • 336

            #66
            Ok. Ich versuche mein Glück. Vielen Dank dir!

            Weisst du zufällig ob die BYD Batterie genau so steuerbar ist wie die Fronius? Sprich Ladelimit setzen etc.

            Kommentar


            • Tico
              Tico kommentierte
              Kommentar bearbeiten
              Ja, sie sollte so steuerbar sein wie die Fronius-Batterie.
          • ceeage
            LoxBus Spammer
            • 03.02.2018
            • 336

            #67
            Zitat von Tico
            Klicke auf die Grafik für eine vergrößerte Ansicht

Name: Status.png
Ansichten: 1033
Größe: 12,3 KB
ID: 220102
            Ich habe das jetzt so nachgestellt, aber es zeigt noch immer die 655,35W als Batterieladestand an. Die Produktion wird jetzt korrekt mit 0W angezeigt!?
            Muss ich da noch etwas verknüpfen?

            Kommentar


            • Tico
              Tico kommentierte
              Kommentar bearbeiten
              Sie müssen Ihre Konfiguration mit den zugehörigen Verbindungen im Screenshot darstellen.

            • ceeage
              ceeage kommentierte
              Kommentar bearbeiten
              Ich bekomme es leider irgendwie nicht hin. Jetzt wird auch wieder die Produktion mit 655,35W angezeigt.
              Kannst du mir vielleicht sagen wo ich die Verbindungen setzen muss? Tausend Dank dir!!

            • Tico
              Tico kommentierte
              Kommentar bearbeiten
              Machen Sie einen Screenshot Ihrer Verbindungen. Machen Sie auch einen Screenshot von Ihrem Statusblock. Ohne diese ist es sehr schwierig, Ihr Problem zu diagnostizieren.
          • ceeage
            LoxBus Spammer
            • 03.02.2018
            • 336

            #68
            Hallo,

            jetzt hab ich es mal zeitlich geschafft. Hier mal der Statusblock.
            Angehängte Dateien

            Kommentar


            • Tico
              Tico kommentierte
              Kommentar bearbeiten
              Wenn du Hilfe brauchst, musst du bei der Bereitstellung von Informationen helfen. Ich kann nicht in deine Konfiguration sehen, um das Problem zu lösen.

              "Machen Sie einen Screenshot Ihrer Verbindungen. Machen Sie auch einen Screenshot von Ihrem Statusblock."

              Sind Sie sicher, dass Sie den AQ-Ausgang des Statusblocks mit dem Eingang des Energiemonitors (Eingang Ss) verbunden haben?
          • DiscoDisco
            LoxBus Spammer
            • 14.11.2018
            • 249

            #69
            Hat zufällig wer die Fronius API zum Download?
            Der Link im Wiki funktioniert nicht mehr

            Kommentar

          • Gast

            #70
            wo finde ich die api zum runterladen

            Kommentar

            • Gast

              #71
              Zitat von AlexAn
              Eventuell hat ja jemand eine Verwendung meiner Vorlage für den Fronius Symo.

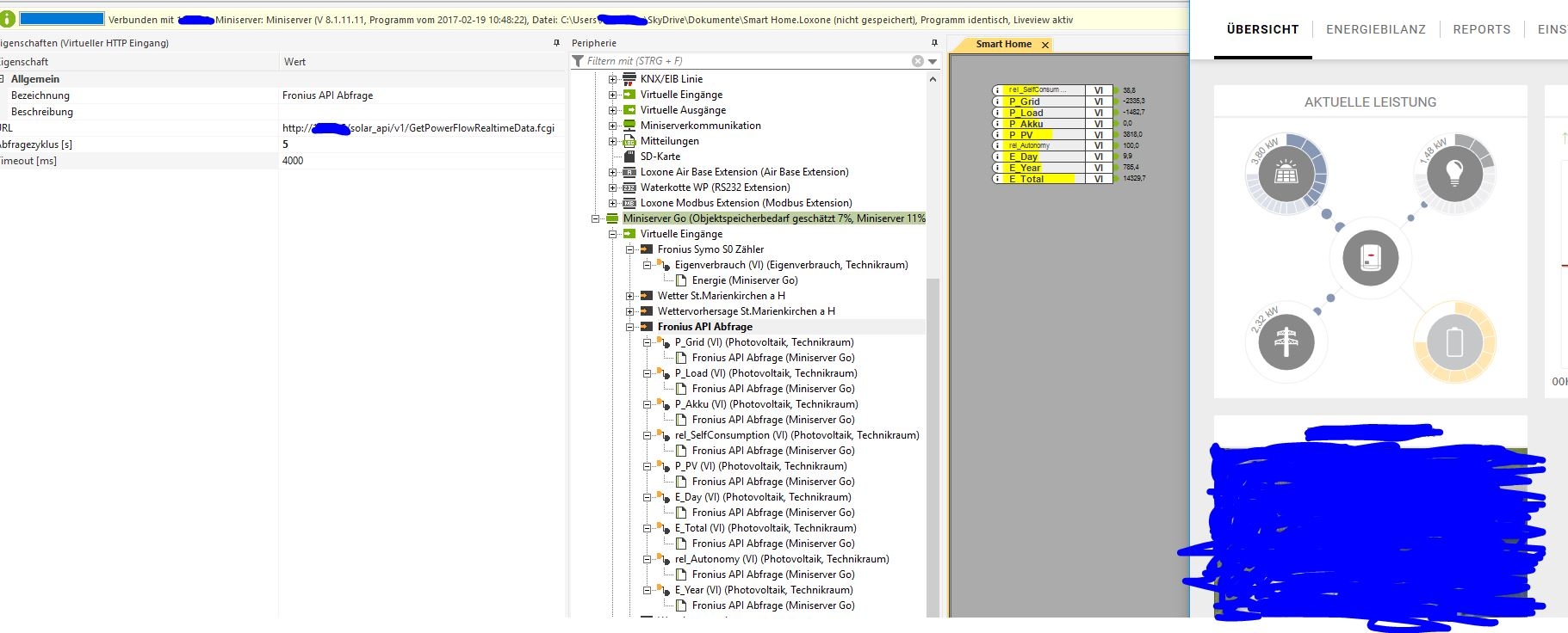
              VI_Fronius API Abfrage.txt in XML Endung abändern und in das Vorlagenverzeichnis von der Config legen - neu starten

              Klicke auf die Grafik für eine vergrößerte Ansicht Name: Fronius API Abfrage II.JPG Ansichten: 1 Größe: 52,3 KB ID: 84760
              Klicke auf die Grafik für eine vergrößerte Ansicht

Name: Fronius API Abfrage III.JPG
Ansichten: 7768
Größe: 38,6 KB
ID: 84796

              URL zum Abfragen: http://IP vom WR/solar_api/v1/GetPowerFlowRealtimeData.fcgi


              sollte dann so ausschauen:
              Klicke auf die Grafik für eine vergrößerte Ansicht Name: Fronius API Abfrage.JPG Ansichten: 1 Größe: 421,2 KB ID: 84761
              Hallo,

              ich hätte mir gerne diese Vorlage heruntergeladen, sehe aber keine Datei ?! Ich bin noch ganz neu auf loxonoe.

              LG Martin

              Kommentar

              • AlexAn
                Lebende Foren Legende
                • 25.08.2015
                • 4559

                #72

                oder

                Grüße Alex

                Kommentar


                • Gast
                  Gast kommentierte
                  Kommentar bearbeiten
                  Hallo,
                  Habe das Problem, wenn der Solarspeicher geladen wird ist der aktuelle Hausverbrauch 0

                • AlexAn
                  AlexAn kommentierte
                  Kommentar bearbeiten
                  Ehrlich gesagt bräuchte man da eine sehr große Glaskugel um da etwas sagen zu können
              • Gast

                #73

                Kommentar


                • AlexAn
                  AlexAn kommentierte
                  Kommentar bearbeiten
                  Liveview wär da super damit man den Fehler besser nachvollziehen wenn der Verbrauch 0 ist.
                  Schalte auch die Ausgänge ein beim Energiemonitor vom Speicher, PV, Verbrauch usw.

                  Ev fehlt für die Bezugsenergie
                  Hängt der Speicher am Datenmanager von Fronius?
                  Datenmanager mal neu durchstarten
                  Zuletzt geändert von AlexAn; 20.11.2020, 14:33.
              • Gast

                #74
                Ich hoffe das nützt was.

                Kommentar


                • Christian Fenzl
                  Christian Fenzl kommentierte
                  Kommentar bearbeiten
                  Was soll das nützen? Irgendein Wert ist 0, und du schickst einen Screenshot ohne Werte... 🤦‍♂️
              • crasythom
                LoxBus Spammer
                • 02.10.2015
                • 302

                #75
                Hallo, könnte auch mal eure Hilfe brauchen.
                Ich habe meine Fronius Gen24 per API abgefragt. Alle Werte sehen super aus und stimmen m.E. auch.
                Lege ich diese aber an den Energiemonitor an, funktioniert das irgendwie nicht.
                SOC (auf SS) ist eigentlich 50%, wird aber nicht im Energiemonitor angezeigt.
                P_Akku (auf PS) zeigt eigentlich 0,54 kW an, wird aber nicht im Energiemonitor angezeigt.
                Ich versorge mich aktuell komplett aus dem Speicher.
                Es wird aber ein Bezug aus dem Netz anstelle aus dem Speicher angezeigt.

                Ich verstehe das nicht mehr. Wie wenn er keinen Speicher hätte.
                Habe aber auch die Speicherkapazität in den Eigenschaften eingetragen.

                Kommentar


                • crasythom
                  crasythom kommentierte
                  Kommentar bearbeiten
                  Oh Mann! Ich hab's. Hatte versehentlich den Strompreis für den Bezug auf den Preis für die Einspeisung gelegt. Das hat er wohl irgendwie nicht vertragen.
              Lädt...