Wir können vorne anhängen was wir wollen wenn der Baustein selber Müll oder gar nix produziert.
Fronius Symo API Abfrage
Einklappen
X
-
Kommentar
-
DiscoDisco
Beim Fronius Wechselrichter gibt es ein Update, und somit funktioniert auch der E_Total Wert auch wieder.
lg
ChristianAngehängte DateienZuletzt geändert von chgru; 28.03.2022, 16:04.Kommentar
-
Hallo zusammen,
verstehe ich das richtig, dass ModbusTCP das Loxone Modbus Gateway benötigt und ich dann ein extra Kabel für Modbus zum Gateway ziehen müsste oder geht Modbus TCP über das angeschlossene CAT Kabel?
Sonst bleibt nur die langsamere API?Kommentar
-
Einstellungen am WR: https://www.loxforum.com/forum/germa...499#post335499
Templates: hab ich im Link Post 1 reingelegt
Egal ob der WR per Wlan oder Netzwerkkabel im Netzwerk ist.Zuletzt geändert von AlexAn; 31.03.2022, 18:40.Grüße AlexKommentar
-
Hallo, ich frage den Fronius Wechselrichter inklusive Datenmanager mittels Modbus ab und zwar in Loxone und an einem Victron Multiplus 2 GX. Mir ist aufgefallen, dass die Werte nicht zuverlässig gesendet oder abgefragt werden. Der Wechselrichter wird teilweise in der Übersicht des Multiplus gar nicht angezeigt und in Loxone bleibt sehr lange der letzte Wert stehen. Ich habe den Wechselrichter in Verdacht. Hatte das Problem schon jemand und kann mir vielleicht helfen? Hängt alles an einer Fritzbox zusammen mit Hubs. Bei Loxone klappt es mal und mal nicht. LAN Kabel wurde schon getauscht.
LG
Kommentar
-
Hallo,
Ich habe jetzt endlich meine PV Anlage installiert
Hab mich dann gleich an die Loxone integration gemacht, ich habe einen KNX Stromzähler die den Gesammtstrom inklusive PV misst und auch relativ flott auf Änderungen reagiert (so schnell es halt mit KNX möglich ist)
über Modbus oder den HTTP request habe ich über Loxone nur in großen Zeitabstand Änderungen erfassen können weswegen der Verbrauch im Energiemonitor entweder auf 0 oder auf ein paar kW wie Wild gesprungen ist bei nicht konstanter Leistung (Wolken)
nach ein Paar vergeblichen versuchen den Wert zu glätten habe ich mal den HTTP request über Node-Red gemacht was schon zu einen erheblich besseren Ergebnis führte
aktueller Stand ist das ich auf Änderungen des KNX Zählers warte und dann gezielt die Abfrage mache damit bin ich ca. 30W genau außer es sind sehr schnelle Wechsel
für Tipps zur Verbesserung bin ich immer dankbar
Und noch eine Frage, gibt's ne Möglichkeit den nicht vorhandenen Fronius Zähler zu Simulieren, damit ich den Wechselrichter die Zählerdaten übermitteln kann?
Gruß
Andreas1 BildZuletzt geändert von Klartext; 29.05.2022, 12:26.Kommentar
-
Nein das geht nicht!
Einfacher wäre diese Version: https://www.loxforum.com/forum/faqs-...-mqtt-auslesenZuletzt geändert von AlexAn; 29.05.2022, 12:31.
-
-
Hallo
Habe einen Fronius symo und ein Fronius Smart Meter verbaut.
Frage derzeit die Daten über sie API (Loxone ) ab und visualisiere sie.
Ist es möglich das ich die gleichen Daten auch via API gleichzeitig über ein anderes Gerät abfrage.
Oder bekomme ich da Schwierigkeiten?
Hintergrund ist der das ich meinen Stromanbieter
gewechselt habe (zu efriends) und die Fragen die Daten über das Gerät was ich von denen bekommen habe auch über die API von Fronius ab.
Mit freundlichen GrüßenKommentar
-
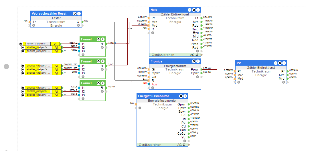
Hallo, ich hab aktuell auch nun einen Fronius Symo WR, einen Shelly EM3 (es werden folgende Werte verwendet: shellies_shellyem3-XXXXXX_emeter_0_energy) und eine Vaillant Wärmepumpe. Hätte jemand eine Config Vorlage oder einen Screenshot für eine saubere Integration. Aktuell frage ich den Energiemonitor über die IP des WR ab. Nun bin ich auf den Energieflussmonitor gekommen und würde bitte im Zahlen Chaos unterstützung brauchen. Anbei ein Screenshot der Config. Ich wäre auch dankbar wenn mich jemand bei falschen Werten ausbessert. Dankeschön und LGUpdate: Mir ist ein Knopf aufgegangen:
Zuletzt geändert von Federbein0815; 07.12.2022, 13:42.Kommentar
Kommentar