Loxberry Vitoconnect
Einklappen
X
-
Hast Du das Problem lösen können? Bei mir ist es nämlich genauso mit den Brennerstarts.Hallo Leute. Es ist wieder soweit. Siehe Post vom 07.02.2021
Im Vitoconnect werden folgende Werte angezeigt:
heating.burner.active
false
heating.burner.modulation.value
0
heating.burner.statistics.hours
676
heating.burner.statistics.hours.starts
632
Im MQTT erscheint aber nur noch:
vitoconnect_heating_burner_active
Also kurz gesagt: Der Modulationsgrad, sowie Betriebsstunden und -starts werden nicht mehr übermittelt.
Die Werte sind auf dem Weg von Vitoconnect Plugin zum MQTT einfach verschwunden.
Wo liegt der Fehler?
Verändert wurde meinerseits seit Wochen hieran nichts mehr.
Es fehlt außerdem:
vitoconnect_heating_gas_consumption...
vitoconnect_heating_heat_production...
Außentemperatur
Beim letzten Mal ist es nach ca. 1 Woche wieder wie von Geisterhand aufgetaucht.
So sieht das im MQTT Plugin unter incoming aus:
Einen Kommentar schreiben:
-
Hallo,
das Thema gabe es bereits weiter vorn, jedoch noch vor der PluIn/Viessmann-Änderung
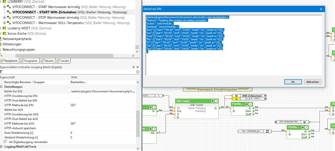
Hat jemand herausgefunden wie die Warmwasserzirkulationspumpe direkt von der Lox ein/auszuschalten geht?
Wäre schön wenn es hier veröffentlicht wird.
Nach wie vor gibt es nur die Anzeige "vitoconnect_heating_dhw_pumps_circulation_sta tus" , da kann man ja nicht drauf steuern.
Habe den Vorschlag aus Post versucht, komme damit aber leider nicht klar
Wie heisst genau der Ausgangsbefehl???
habe es so bei Befehl EIN eingetragen, aber ohne Erfolg, ist sicherlich falsch
Zuletzt geändert von HRA; 28.09.2021, 09:30.Einen Kommentar schreiben:
Einen Kommentar schreiben: