Plugin: LoxBerry TinyTuya

Einklappen
X
 
  • Zeit
  • Anzeigen
Alles löschen
neue Beiträge
  • Prof.Mobilux
    Supermoderator
    • 25.08.2015
    • 5123

    #106
    Das Ajax-Logfile kannst Du ignorieren, das ist nur ein internes Logfile der WebUI von uns. Stelle das Logging mal auf Debug und dann speichere einmal die Einstellungen im Plugin neu ab. Dann wird ein "Wizard"-Logfile erzeugt. Das brauche ich mal als Datei-Anhang hier. Darin sieht man, was er von der Cloud gemeldet bekommt. Achtung - schau mal vorher rein ob da irgendwelche Passwörter drinstehen.

    Dann mal die Briudge neu starten und auch das Webserver-Logfile hier anhängen.
    🇺🇦 Hilfe für die Menschen der Ukraine: https://www.loxforum.com/forum/proje...Cr-die-ukraine


    LoxBerry - Beyond the Limits

    Kommentar

    • olaf_tt
      Dumb Home'r
      • 17.12.2015
      • 18

      #107
      Moin,
      das Log hat mit geholfen. Ich wurde bei Tuya abgelehnt weil irgendetwas nicht an den Zugangsdaten stimmte. Am Ende war es einfach die Device ID welche ich falsch kopiert hatte. Peinlich...

      Kommentar

      • Lenardo
        MS Profi
        • 25.08.2015
        • 649

        #108
        Zitat von iphone333
        kennt jemand ein Tuya Wlan schwimmendes Poolthermometer?
        Danke
        Ich hab das ZX-7178 inzwischen bekommen, macht schon "offline" einen guten Eindruck, übers Tinytuya Plugin bekomme ich die Werte (101 u 103) kurioserweise in Fahrenheit (und ohne Komma) , die Anzeige auf dem Gerät und dem Display ist normal.
        wäre kein Problem das so zu übernehmen und umzurechnen, aber ich denke ich finde noch den Fehler

        Klicke auf die Grafik für eine vergrößerte Ansicht

Name: Bild 05.05.24 um 11.08.jpg
Ansichten: 425
Größe: 31,9 KB
ID: 431450
        Zuletzt geändert von Lenardo; 05.05.2024, 11:09.

        Kommentar

        • darksside
          Smart Home'r
          • 22.12.2021
          • 39

          #109
          Hallo! In einem solchen Fehler:
          Fehler vom Tuya-Server: Fehler von der Tuya-Cloud: Code 28841002: 'Keine Berechtigungen. Ihr Abonnement für den Cloud-Entwicklungsplan ist abgelaufen.'
          Geräte-ID und Region überprüfen

          Und so endet jedes Mal das Abonnement. Stellt sich heraus, dass dieses Plugin lokal nicht funktioniert?​

          Kommentar


          • Prof.Mobilux
            Prof.Mobilux kommentierte
            Kommentar bearbeiten
            Das Abo musst du verlängern. Du brauchst es aber nur, wenn du an der Config etwas ändern musst. Ansonsten läuft das Plugin komplett lokal und auch ohne Abo.
        • MarkusCosi
          LoxBus Spammer
          • 28.09.2023
          • 341

          #110
          Mal ein kurzer Erfahrungsbericht: ich hatte zwischenzeitlich mal einen Türkontakt von Tuya. Leider konnte ich das ding nicht zuverlässig zum Laufen bringen. Es liegt natürlich einerseits an der Natur des Plugins die dafür wohl nicht geeignet ist, da nur alle X-Sekunden der Zustand abgefragt (pull) aber nicht bei Statusänderung gepushed wird. Andererseits kamen selbst die Zustände beim "pull" nicht zuverlässig. Im Tuya-Account hab ich diese gesehen, im Plugin kamen die leider nur manchmal an. Ich hab den Sensor am Ende weggehauen...

          Kommentar


          • Prof.Mobilux
            Prof.Mobilux kommentierte
            Kommentar bearbeiten
            Ja, das liegt nicht am Prinzip des Plugins (bzw. TinyTuya, der Software "darunter"), sondern daran, dass die batteriebetriebenen Sensoren keine permanente Netzwerkverbindung zu TinyTuya aufbauen, sondern nur über die Cloud kommunizieren. TinyTuya kommuniziert aber nur rein lokal.
        • Dercasy
          Azubi
          • 17.01.2024
          • 9

          #111
          Hallo,

          ich habe das Problem, dass ich die Bridge nicht mehr zum Laufen bekomme. Ich tüftel jetzt seit 3 Stunden rum und bekomme keine MQTT-Werte meiner PoolPumpe.

          Vielleicht ist es ja auch eine Kleinigkeit.
          • LoxBerry-Version: v3.0.1.2
          • Plugin-Version: TinyTuya V1.0.3
          • Plattform (Raspberry, VM, etc.) Raspberry
          • Eventuell volle Datenträger nein
          Ich habe das Plugin gelöscht und neu installiert - leider ohne Erfolg.

          Versuche ich die Bridge zu starten erhalte ich kurz: Bridge status refreshing - und dann: Bridge not running.

          Ich bin drauf und dran Loxberry komplett neu aufzusetzen....

          Angehängte Dateien

          Kommentar

          • Prof.Mobilux
            Supermoderator
            • 25.08.2015
            • 5123

            #112
            Bitte mal eine Verbindung über das Remote Support Widget aufmachen und mir eine PN schicken mit der URL und Deinem LoxBerry- und Root-Passwort. Das könnte noch ein Bug sein.
            🇺🇦 Hilfe für die Menschen der Ukraine: https://www.loxforum.com/forum/proje...Cr-die-ukraine


            LoxBerry - Beyond the Limits

            Kommentar


            • Dercasy
              Dercasy kommentierte
              Kommentar bearbeiten
              Nur der Form halber.
              Es gab keine Testmöglichkeit, da ich die notwendigen Daten nicht zur Verfügung stellen konnte.
              Ich habe dann Loxberry vollständig neu aufgesetzt - das ist jedoch nach heutigem Stand keine gute Idee gewesen.
              TinyTuya läuft wieder super - ich habe mir jetzt aber andere Teile zerschossen, die ich gerade nach und nach fixe.
          • Robert P
            Dumb Home'r
            • 21.02.2016
            • 13

            #113
            Hallo zusammen,

            habe mir einen Garage Door Opener über Tuya zugelegt, der mich dazuverleitet hat, mal wieder am Loxberry zu agieren...
            nachdem das Backup vom 2.2.2 nicht wirklich wollte hab ich es neu aufgesetz auf einer neuen SD unter Loxberry 3.

            Loxberry Version 3.0.1.2 auf Rasberry 4

            Die Einrichtung bei Tuya hat soweit auch funktioniert, aber

            leider habe ich unter TinyTuya V1.0.3 ebenfalls das Problem "Bridge not running"

            Gruß
            Robert
            Angehängte Dateien

            Kommentar


            • Prof.Mobilux
              Prof.Mobilux kommentierte
              Kommentar bearbeiten
              Wir konnten das letztes Mal leider nicht mehr untersuchen. Bitte über das Remote Support Widget eine Verbindung aufbauen und mir eine PN mit der URL, dem loxberry-Passwort und dem Rootpasswort schicken. Dann schaue ich mir das an.
          • FRECH
            LoxBus Spammer
            • 07.08.2017
            • 270

            #114
            Hallo.

            bin von der poolex jetzt auf die tinytuya gewechselt:

            Die Eingänge vom loxberry Mqqt bekomme ich rein...

            die Ausgänge kann ich nicht schalten:
            Virtueller Ausgang (an meinen Loxberry): /dev/udp/192.168.1.40/11884
            Virtueller Ausgang Befehl: publish tinytuya/set/<hierstehtmeineid>/1 true

            Frage 1: muss ich das per monoflop einmal den Einschaltbefehl schicken oder immer anstehen lassen solange ich die Wärmepumpe laufen lassen möchte?

            Beim Test im in der UI geht es...

            Frage 2: Ist der Port der udp Eingang vom loxberry Eingang oder der port der auch in der Ui angezeigt wird. (8888)

            Frage 3: Ich bin mit meinem Loxberry bei der Tinytuya "up to date" aber er zeigt mir die V1.0.1 an statt der V1.0.4 die es schon gibt. Ist das normal?

            Danke und beste Grüße




            EDIT: Grund war die nicht letzte Version. Warum die nicht automatisch installiert wurde, ist mir unbekannt. Danke und LG

            PS: Ist echt ein tolles Plugin! Freu mich sehr dass es wieder geht!!!
            Zuletzt geändert von FRECH; 09.06.2024, 21:09.

            Kommentar

            • Loxgreenhorn
              Smart Home'r
              • 28.03.2017
              • 77

              #115
              Hallo zusammen,

              für mich ist das Thema Tuya Neuland. Ich habe einen Loxberry 3.0 aufgesetzt, das Plugin installiert. Ich sehe alle Geräte in der App, in der Tuya UI, und via MQTT. Virtuellen Ausgang hab ich angelegt. Die Geräte sind RGBW Leuchten des gleichen Typs.
              Ich würde diese gerne schalten bzw. die Farbe ändern und später ggf. einen Farbwechsler etc. integrieren.
              Ich komme aber irgendwie mit den Datenpunkten und der Syntax nicht klar.
              Hat jemand von euch RGBW-Leuchten implementiert und kann mir hier mit Hilfe eines konkreten Beispiel z.B. für an/aus und oder Farbeinstellung helfen?

              Besten Dank!
              **ShowHomeBesitzer** mit der ganzen Bandbreite des Loxone Portfolios**
              **nutzt Loxone seit 2009**

              Kommentar

              • darksside
                Smart Home'r
                • 22.12.2021
                • 39

                #116
                Zitat von Loxgreenhorn
                Hallo zusammen,

                für mich ist das Thema Tuya Neuland. Ich habe einen Loxberry 3.0 aufgesetzt, das Plugin installiert. Ich sehe alle Geräte in der App, in der Tuya UI, und via MQTT. Virtuellen Ausgang hab ich angelegt. Die Geräte sind RGBW Leuchten des gleichen Typs.
                Ich würde diese gerne schalten bzw. die Farbe ändern und später ggf. einen Farbwechsler etc. integrieren.
                Ich komme aber irgendwie mit den Datenpunkten und der Syntax nicht klar.
                Hat jemand von euch RGBW-Leuchten implementiert und kann mir hier mit Hilfe eines konkreten Beispiel z.B. für an/aus und oder Farbeinstellung helfen?

                Besten Dank!
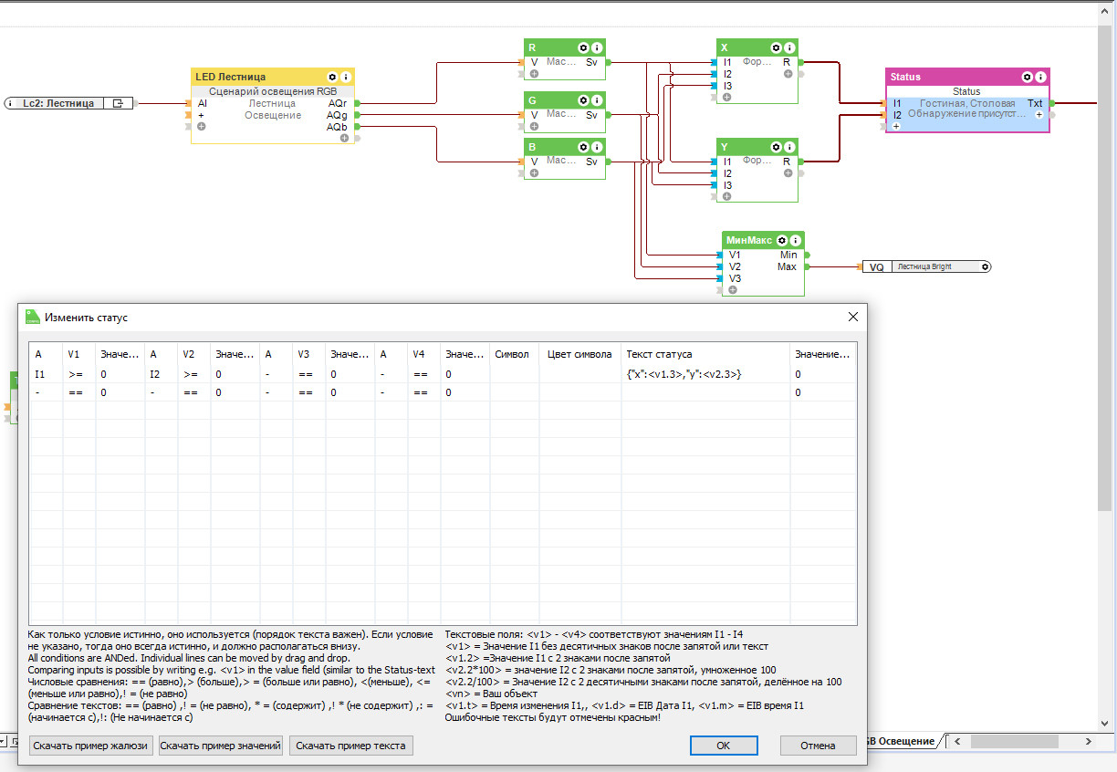
                Schauen Sie sich zuerst an, welche Daten Sie in mqtt benötigen. Ich habe zum Beispiel so:
                Code:
                zigbee2mqtt_Led_ladder_color_x
                zigbee2mqtt_Led_ladder_color_y
                Basierend auf meinem Beispiel ändert die Farbverwaltung die Einstellungen: "X" und "Y". Wenn Sie auch eine haben, dann schreiben Sie Logik vor, um RGB in XY zu übersetzen. Und senden Sie die gewünschten Daten an das Gerät selbst.

                Kommentar

                • Loxgreenhorn
                  Smart Home'r
                  • 28.03.2017
                  • 77

                  #117
                  Zitat von darksside

                  Schauen Sie sich zuerst an, welche Daten Sie in mqtt benötigen. Ich habe zum Beispiel so:
                  Code:
                  zigbee2mqtt_Led_ladder_color_x
                  zigbee2mqtt_Led_ladder_color_y
                  Basierend auf meinem Beispiel ändert die Farbverwaltung die Einstellungen: "X" und "Y". Wenn Sie auch eine haben, dann schreiben Sie Logik vor, um RGB in XY zu übersetzen. Und senden Sie die gewünschten Daten an das Gerät selbst.
                  Danke! Aber mir fehlt da noch zuviel Basiswissen. Ich würde im ersten Step gerne überhaupt mal wissen, wie ein kompletter Befehl z.B. zum Ein.- Und Ausschalten o.ä. aussehen muss. Das was ich bis jetzt dazu gefunden habe reicht mir nicht um das tatsächlich zu verstehen.
                  Hat hier jemand erbarmen?
                  **ShowHomeBesitzer** mit der ganzen Bandbreite des Loxone Portfolios**
                  **nutzt Loxone seit 2009**

                  Kommentar

                  • darksside
                    Smart Home'r
                    • 22.12.2021
                    • 39

                    #118
                    Zitat von Loxgreenhorn

                    Danke! Aber mir fehlt da noch zuviel Basiswissen. Ich würde im ersten Step gerne überhaupt mal wissen, wie ein kompletter Befehl z.B. zum Ein.- Und Ausschalten o.ä. aussehen muss. Das was ich bis jetzt dazu gefunden habe reicht mir nicht um das tatsächlich zu verstehen.
                    Hat hier jemand erbarmen?
                    Hier ist mein Beispiel:
                    Um die Farbe zu ändern, sende ich einen solchen Befehl: zigbee2mqtt/Your_name/set {"color": <v>}
                    Wo schreibe ich den Parameter "V" so vor: Klicke auf die Grafik für eine vergrößerte Ansicht

Name: rgb.jpg
Ansichten: 409
Größe: 256,5 KB
ID: 435361

                    Kommentar

                    • Davidmei
                      MS Profi
                      • 06.02.2017
                      • 577

                      #119
                      Hallo,

                      mein Tuya startet irgendwie nicht.
                      Lt. Log:

                      /usr/bin/python3: No module named tinytuya

                      Das wäre der Log dazu: Prof.Mobilux

                      ================================================== ==============================
                      <LOGSTART> 07.07.2024 12:20:57 TASK STARTED
                      <LOGSTART> Plugin Installation
                      12:20:57.598 <INFO> LoxBerry Version 3.0.1.2 ( is_raspberry.cfg is_arch_armv7l.cfg )
                      12:20:57.598 <INFO> Loglevel: 7
                      12:20:57.616 <INFO> Statusfile: /tmp/qtJOVyaYly.status
                      12:20:57.730 <INFO> Temp Folder: /opt/loxberry/data/system/tmp/uploads/qtJOVyaYly
                      12:20:57.730 <INFO> Logfile: /tmp/qtJOVyaYly.log
                      12:20:57.793 <INFO> Locking plugininstall - delaying up to 10 minutes...
                      12:20:58.124 <OK> Lock successfully set.
                      12:20:58.124 <INFO> Starting Plugin installation.
                      12:20:58.125 <INFO> Extracting plugin archive
                      Archive: /opt/loxberry/data/system/tmp/uploads/qtJOVyaYly.zip
                      c445464a3f239b228ad3b8cdcba181328817a0cc
                      creating: /opt/loxberry/data/system/tmp/uploads/qtJOVyaYly/LoxBerry-Plugin-TinyTuya-LoxBerry-Plugin-TinyTuya-1.0.4/
                      inflating: /opt/loxberry/data/system/tmp/uploads/qtJOVyaYly/LoxBerry-Plugin-TinyTuya-LoxBerry-Plugin-TinyTuya-1.0.4/LICENSE
                      inflating: /opt/loxberry/data/system/tmp/uploads/qtJOVyaYly/LoxBerry-Plugin-TinyTuya-LoxBerry-Plugin-TinyTuya-1.0.4/README.md
                      creating: /opt/loxberry/data/system/tmp/uploads/qtJOVyaYly/LoxBerry-Plugin-TinyTuya-LoxBerry-Plugin-TinyTuya-1.0.4/bin/
                      inflating: /opt/loxberry/data/system/tmp/uploads/qtJOVyaYly/LoxBerry-Plugin-TinyTuya-LoxBerry-Plugin-TinyTuya-1.0.4/bin/watchdog.pl
                      inflating: /opt/loxberry/data/system/tmp/uploads/qtJOVyaYly/LoxBerry-Plugin-TinyTuya-LoxBerry-Plugin-TinyTuya-1.0.4/bin/wizard.sh
                      creating: /opt/loxberry/data/system/tmp/uploads/qtJOVyaYly/LoxBerry-Plugin-TinyTuya-LoxBerry-Plugin-TinyTuya-1.0.4/config/
                      extracting: /opt/loxberry/data/system/tmp/uploads/qtJOVyaYly/LoxBerry-Plugin-TinyTuya-LoxBerry-Plugin-TinyTuya-1.0.4/config/bridge_stopped.cfg
                      inflating: /opt/loxberry/data/system/tmp/uploads/qtJOVyaYly/LoxBerry-Plugin-TinyTuya-LoxBerry-Plugin-TinyTuya-1.0.4/config/mqtt.json
                      extracting: /opt/loxberry/data/system/tmp/uploads/qtJOVyaYly/LoxBerry-Plugin-TinyTuya-LoxBerry-Plugin-TinyTuya-1.0.4/config/mqtt_subscriptions.cfg
                      creating: /opt/loxberry/data/system/tmp/uploads/qtJOVyaYly/LoxBerry-Plugin-TinyTuya-LoxBerry-Plugin-TinyTuya-1.0.4/cron/
                      extracting: /opt/loxberry/data/system/tmp/uploads/qtJOVyaYly/LoxBerry-Plugin-TinyTuya-LoxBerry-Plugin-TinyTuya-1.0.4/cron/cron.05min
                      extracting: /opt/loxberry/data/system/tmp/uploads/qtJOVyaYly/LoxBerry-Plugin-TinyTuya-LoxBerry-Plugin-TinyTuya-1.0.4/cron/cron.reboot
                      creating: /opt/loxberry/data/system/tmp/uploads/qtJOVyaYly/LoxBerry-Plugin-TinyTuya-LoxBerry-Plugin-TinyTuya-1.0.4/dpkg/
                      inflating: /opt/loxberry/data/system/tmp/uploads/qtJOVyaYly/LoxBerry-Plugin-TinyTuya-LoxBerry-Plugin-TinyTuya-1.0.4/dpkg/apt
                      creating: /opt/loxberry/data/system/tmp/uploads/qtJOVyaYly/LoxBerry-Plugin-TinyTuya-LoxBerry-Plugin-TinyTuya-1.0.4/icons/
                      inflating: /opt/loxberry/data/system/tmp/uploads/qtJOVyaYly/LoxBerry-Plugin-TinyTuya-LoxBerry-Plugin-TinyTuya-1.0.4/icons/icon_128.png
                      inflating: /opt/loxberry/data/system/tmp/uploads/qtJOVyaYly/LoxBerry-Plugin-TinyTuya-LoxBerry-Plugin-TinyTuya-1.0.4/icons/icon_256.png
                      inflating: /opt/loxberry/data/system/tmp/uploads/qtJOVyaYly/LoxBerry-Plugin-TinyTuya-LoxBerry-Plugin-TinyTuya-1.0.4/icons/icon_512.png
                      extracting: /opt/loxberry/data/system/tmp/uploads/qtJOVyaYly/LoxBerry-Plugin-TinyTuya-LoxBerry-Plugin-TinyTuya-1.0.4/icons/icon_64.png
                      inflating: /opt/loxberry/data/system/tmp/uploads/qtJOVyaYly/LoxBerry-Plugin-TinyTuya-LoxBerry-Plugin-TinyTuya-1.0.4/plugin.cfg
                      inflating: /opt/loxberry/data/system/tmp/uploads/qtJOVyaYly/LoxBerry-Plugin-TinyTuya-LoxBerry-Plugin-TinyTuya-1.0.4/postinstall.sh
                      inflating: /opt/loxberry/data/system/tmp/uploads/qtJOVyaYly/LoxBerry-Plugin-TinyTuya-LoxBerry-Plugin-TinyTuya-1.0.4/postroot.sh
                      inflating: /opt/loxberry/data/system/tmp/uploads/qtJOVyaYly/LoxBerry-Plugin-TinyTuya-LoxBerry-Plugin-TinyTuya-1.0.4/postupgrade.sh
                      inflating: /opt/loxberry/data/system/tmp/uploads/qtJOVyaYly/LoxBerry-Plugin-TinyTuya-LoxBerry-Plugin-TinyTuya-1.0.4/preupgrade.sh
                      inflating: /opt/loxberry/data/system/tmp/uploads/qtJOVyaYly/LoxBerry-Plugin-TinyTuya-LoxBerry-Plugin-TinyTuya-1.0.4/release.cfg
                      creating: /opt/loxberry/data/system/tmp/uploads/qtJOVyaYly/LoxBerry-Plugin-TinyTuya-LoxBerry-Plugin-TinyTuya-1.0.4/templates/
                      creating: /opt/loxberry/data/system/tmp/uploads/qtJOVyaYly/LoxBerry-Plugin-TinyTuya-LoxBerry-Plugin-TinyTuya-1.0.4/templates/lang/
                      inflating: /opt/loxberry/data/system/tmp/uploads/qtJOVyaYly/LoxBerry-Plugin-TinyTuya-LoxBerry-Plugin-TinyTuya-1.0.4/templates/lang/language_en.ini
                      inflating: /opt/loxberry/data/system/tmp/uploads/qtJOVyaYly/LoxBerry-Plugin-TinyTuya-LoxBerry-Plugin-TinyTuya-1.0.4/templates/settings.html
                      creating: /opt/loxberry/data/system/tmp/uploads/qtJOVyaYly/LoxBerry-Plugin-TinyTuya-LoxBerry-Plugin-TinyTuya-1.0.4/webfrontend/
                      creating: /opt/loxberry/data/system/tmp/uploads/qtJOVyaYly/LoxBerry-Plugin-TinyTuya-LoxBerry-Plugin-TinyTuya-1.0.4/webfrontend/htmlauth/
                      inflating: /opt/loxberry/data/system/tmp/uploads/qtJOVyaYly/LoxBerry-Plugin-TinyTuya-LoxBerry-Plugin-TinyTuya-1.0.4/webfrontend/htmlauth/index.cgi
                      12:20:58.161 <OK> Plugin archive extracted successfully.
                      12:20:58.164 <INFO> Author: M. Schlenstedt
                      12:20:58.164 <INFO> Email: michael@loxberry.de
                      12:20:58.164 <INFO> Version: 1.0.4
                      12:20:58.164 <INFO> Name: tinytuya
                      12:20:58.164 <INFO> Folder: tinytuya
                      12:20:58.164 <INFO> Title: TinyTuya
                      12:20:58.164 <INFO> Autoupdate: True
                      12:20:58.164 <INFO> Release: https://raw.githubusercontent.com/ms...er/release.cfg
                      12:20:58.165 <INFO> Prerelease: https://raw.githubusercontent.com/ms...prerelease.cfg
                      12:20:58.165 <INFO> Reboot: False
                      12:20:58.165 <INFO> Min LB Vers: 3.0
                      12:20:58.165 <INFO> Max LB Vers: False
                      12:20:58.165 <INFO> Architecture: False
                      12:20:58.165 <INFO> Custom Log: True
                      12:20:58.165 <INFO> Interface: 2.0
                      12:20:58.166 <OK> All mandatory configuration parameters found.
                      12:20:58.167 <INFO> Current LoxBerry version: v3.0.1.2
                      12:20:58.167 <INFO> Installation limited from: v3.0
                      12:20:58.167 <OK> Current LoxBerry version is greater than minimal required LoxBerry version.
                      12:20:58.168 <INFO> The unique plugin id (md5) of this plugin is: 0e760f60c12dbde71fcaf20876a93c0c
                      12:20:58.169 <INFO> Using plugin name: tinytuya
                      12:20:58.169 <INFO> Using installation folder: tinytuya
                      12:20:58.170 <INFO> Creating shadow version of plugindatabase.
                      '/opt/loxberry/data/system/plugindatabase.json' -> '/opt/loxberry/data/system/plugindatabase.json-'
                      12:20:58.178 <INFO> Setting file permissions: /bin/chmod -v 644 /opt/loxberry/data/system/plugindatabase.json-
                      12:20:58.183 <OK> File permissions set successfully.
                      12:20:58.183 <INFO> Setting file ownership: /bin/chown -v root.root /opt/loxberry/data/system/plugindatabase.json-
                      12:20:58.191 <OK> File ownership set successfully.
                      '/opt/loxberry/data/system/plugindatabase.json' -> '/opt/loxberry/data/system/plugindatabase.json.bkp'
                      12:20:58.199 <INFO> Setting file permissions: /bin/chmod -v 644 /opt/loxberry/data/system/plugindatabase.json.bkp
                      12:20:58.203 <OK> File permissions set successfully.
                      12:20:58.204 <INFO> Setting file ownership: /bin/chown -v loxberry.loxberry /opt/loxberry/data/system/plugindatabase.json.bkp
                      12:20:58.211 <OK> File ownership set successfully.
                      12:20:58.211 <INFO> Getting file list from /opt/loxberry/data/system/tmp/uploads/qtJOVyaYly/LoxBerry-Plugin-TinyTuya-LoxBerry-Plugin-TinyTuya-1.0.4
                      12:20:58.233 <INFO> Found 23 files
                      12:20:58.233 <INFO> Filtering out binary files
                      12:20:58.481 <INFO> 14 textfiles found out of 20 files scanned...
                      12:20:58.517 <INFO> 17 textfiles found out of 23 files scanned...
                      12:20:58.517 <OK> Found 17 files to be text files
                      12:20:58.517 <INFO> Checking for hardcoded paths to /opt/loxberry
                      12:20:58.524 <OK> No hardcoded paths to /opt/loxberry found
                      12:20:58.524 <INFO> Replacing environment strings.
                      12:20:58.524 <INFO> Running replacement for 17 files
                      12:20:59.079 <OK> Replace of 17 files finished
                      12:20:59.079 <INFO> Converting all plugin files (ASCII) to Unix fileformat.
                      12:20:59.573 <INFO> Installing configuration files.
                      '/opt/loxberry/data/system/tmp/uploads/qtJOVyaYly/LoxBerry-Plugin-TinyTuya-LoxBerry-Plugin-TinyTuya-1.0.4/config/bridge_stopped.cfg' -> '/opt/loxberry/config/plugins/tinytuya/bridge_stopped.cfg'
                      '/opt/loxberry/data/system/tmp/uploads/qtJOVyaYly/LoxBerry-Plugin-TinyTuya-LoxBerry-Plugin-TinyTuya-1.0.4/config/mqtt.json' -> '/opt/loxberry/config/plugins/tinytuya/mqtt.json'
                      '/opt/loxberry/data/system/tmp/uploads/qtJOVyaYly/LoxBerry-Plugin-TinyTuya-LoxBerry-Plugin-TinyTuya-1.0.4/config/mqtt_subscriptions.cfg' -> '/opt/loxberry/config/plugins/tinytuya/mqtt_subscriptions.cfg'
                      12:20:59.601 <OK> All file(s) were installed successfully.
                      12:20:59.601 <INFO> Setting file ownership: /bin/chown -Rv loxberry.loxberry /opt/loxberry/config/plugins/tinytuya
                      12:20:59.610 <OK> File ownership set successfully.
                      12:20:59.611 <INFO> Installing bin files.
                      '/opt/loxberry/data/system/tmp/uploads/qtJOVyaYly/LoxBerry-Plugin-TinyTuya-LoxBerry-Plugin-TinyTuya-1.0.4/bin/watchdog.pl' -> '/opt/loxberry/bin/plugins/tinytuya/watchdog.pl'
                      '/opt/loxberry/data/system/tmp/uploads/qtJOVyaYly/LoxBerry-Plugin-TinyTuya-LoxBerry-Plugin-TinyTuya-1.0.4/bin/wizard.sh' -> '/opt/loxberry/bin/plugins/tinytuya/wizard.sh'
                      12:20:59.640 <OK> All file(s) were installed successfully.
                      12:20:59.640 <INFO> Setting file permissions: /bin/chmod -Rv 755 /opt/loxberry/bin/plugins/tinytuya
                      12:20:59.645 <OK> File permissions set successfully.
                      12:20:59.645 <INFO> Setting file ownership: /bin/chown -Rv loxberry.loxberry /opt/loxberry/bin/plugins/tinytuya
                      12:20:59.653 <OK> File ownership set successfully.
                      12:20:59.654 <INFO> Installing template files.
                      '/opt/loxberry/data/system/tmp/uploads/qtJOVyaYly/LoxBerry-Plugin-TinyTuya-LoxBerry-Plugin-TinyTuya-1.0.4/templates/lang' -> '/opt/loxberry/templates/plugins/tinytuya/lang'
                      '/opt/loxberry/data/system/tmp/uploads/qtJOVyaYly/LoxBerry-Plugin-TinyTuya-LoxBerry-Plugin-TinyTuya-1.0.4/templates/lang/language_en.ini' -> '/opt/loxberry/templates/plugins/tinytuya/lang/language_en.ini'
                      '/opt/loxberry/data/system/tmp/uploads/qtJOVyaYly/LoxBerry-Plugin-TinyTuya-LoxBerry-Plugin-TinyTuya-1.0.4/templates/settings.html' -> '/opt/loxberry/templates/plugins/tinytuya/settings.html'
                      12:20:59.687 <OK> All file(s) were installed successfully.
                      12:20:59.687 <INFO> Setting file ownership: /bin/chown -Rv loxberry.loxberry /opt/loxberry/templates/plugins/tinytuya
                      12:20:59.696 <OK> File ownership set successfully.
                      12:20:59.696 <INFO> Installing cronjob files.
                      '/opt/loxberry/data/system/tmp/uploads/qtJOVyaYly/LoxBerry-Plugin-TinyTuya-LoxBerry-Plugin-TinyTuya-1.0.4/cron/cron.reboot' -> '/opt/loxberry/system/cron/cron.reboot/tinytuya'
                      12:20:59.729 <INFO> Setting file permissions: /bin/chmod -Rv 755 /opt/loxberry/system/cron/cron.reboot
                      12:20:59.734 <OK> File permissions set successfully.
                      12:20:59.734 <INFO> Setting file ownership: /bin/chown -Rv loxberry.loxberry /opt/loxberry/system/cron/cron.reboot
                      12:20:59.743 <OK> File ownership set successfully.
                      '/opt/loxberry/data/system/tmp/uploads/qtJOVyaYly/LoxBerry-Plugin-TinyTuya-LoxBerry-Plugin-TinyTuya-1.0.4/cron/cron.05min' -> '/opt/loxberry/system/cron/cron.05min/tinytuya'
                      12:20:59.774 <INFO> Setting file permissions: /bin/chmod -Rv 755 /opt/loxberry/system/cron/cron.05min
                      12:20:59.780 <OK> File permissions set successfully.
                      12:20:59.780 <INFO> Setting file ownership: /bin/chown -Rv loxberry.loxberry /opt/loxberry/system/cron/cron.05min
                      12:20:59.790 <OK> File ownership set successfully.
                      12:20:59.790 <OK> All file(s) were installed successfully.
                      12:20:59.792 <INFO> Installing htmlauth files.
                      '/opt/loxberry/data/system/tmp/uploads/qtJOVyaYly/LoxBerry-Plugin-TinyTuya-LoxBerry-Plugin-TinyTuya-1.0.4/webfrontend/htmlauth/index.cgi' -> '/opt/loxberry/webfrontend/htmlauth/plugins/tinytuya/index.cgi'
                      12:20:59.824 <OK> All file(s) were installed successfully.
                      12:20:59.824 <INFO> Setting file permissions: /usr/bin/find /opt/loxberry/webfrontend/htmlauth/plugins/tinytuya -iregex '.*\.cgi\|.*\.pl\|.*\.sh' -exec /bin/chmod -v 755 {} \;
                      12:20:59.858 <OK> File permissions set successfully.
                      12:20:59.858 <INFO> Setting file ownership: /bin/chown -Rv loxberry.loxberry /opt/loxberry/webfrontend/htmlauth/plugins/tinytuya
                      12:20:59.865 <OK> File ownership set successfully.
                      12:20:59.867 <INFO> Installing icon files.
                      '/opt/loxberry/data/system/tmp/uploads/qtJOVyaYly/LoxBerry-Plugin-TinyTuya-LoxBerry-Plugin-TinyTuya-1.0.4/icons/icon_128.png' -> '/opt/loxberry/webfrontend/html/system/images/icons/tinytuya/icon_128.png'
                      '/opt/loxberry/data/system/tmp/uploads/qtJOVyaYly/LoxBerry-Plugin-TinyTuya-LoxBerry-Plugin-TinyTuya-1.0.4/icons/icon_256.png' -> '/opt/loxberry/webfrontend/html/system/images/icons/tinytuya/icon_256.png'
                      '/opt/loxberry/data/system/tmp/uploads/qtJOVyaYly/LoxBerry-Plugin-TinyTuya-LoxBerry-Plugin-TinyTuya-1.0.4/icons/icon_512.png' -> '/opt/loxberry/webfrontend/html/system/images/icons/tinytuya/icon_512.png'
                      '/opt/loxberry/data/system/tmp/uploads/qtJOVyaYly/LoxBerry-Plugin-TinyTuya-LoxBerry-Plugin-TinyTuya-1.0.4/icons/icon_64.png' -> '/opt/loxberry/webfrontend/html/system/images/icons/tinytuya/icon_64.png'
                      12:20:59.896 <OK> Icons installed successfully.
                      12:20:59.897 <INFO> Setting file ownership: /bin/chown -Rv loxberry.loxberry /opt/loxberry/webfrontend/html/system/images/icons/tinytuya
                      12:20:59.904 <OK> File ownership set successfully.
                      12:20:59.915 <INFO> Refreshing APT database.
                      12:21:00.199 <INFO> No process is locking apt or dpkg. Fine.
                      12:21:00.204 <INFO> Starting dpkg --configure...
                      12:21:00.421 <OK> Configuring dpkg successfully.
                      12:21:00.422 <INFO> Clean up apt-databases and update
                      Reading package lists...
                      Building dependency tree...
                      Reading state information...
                      0 upgraded, 0 newly installed, 0 to remove and 175 not upgraded.
                      12:21:02.766 <OK> Eventually broken Apt packages installed successfully.
                      Reading package lists...
                      Building dependency tree...
                      Reading state information...
                      0 upgraded, 0 newly installed, 0 to remove and 175 not upgraded.
                      12:21:04.344 <OK> Apt packages autoremoved successfully.
                      Get:1 http://debian.fhem.de/nightly InRelease [1912 B]
                      Get:2 http://ftp.gwdg.de/pub/linux/debian/raspbian/raspbian bullseye InRelease [15.0 kB]
                      Get:3 https://dl.yarnpkg.com/debian stable InRelease [17.1 kB]
                      Get:4 https://deb.nodesource.com/node_18.x bullseye InRelease [4586 B]
                      Err:1 http://debian.fhem.de/nightly InRelease
                      The following signatures couldn't be verified because the public key is not available: NO_PUBKEY E046FC9CDE713049
                      Err:3 https://dl.yarnpkg.com/debian stable InRelease
                      The following signatures were invalid: EXPKEYSIG 23E7166788B63E1E Yarn Packaging <yarn@dan.cx>
                      Update rpimonitor Packages Status
                      Fetched 21.5 kB in 1s (17.7 kB/s)
                      Reading package lists...
                      W: An error occurred during the signature verification. The repository is not updated and the previous index files will be used. GPG error: http://debian.fhem.de/nightly InRelease: The following signatures couldn't be verified because the public key is not available: NO_PUBKEY E046FC9CDE713049
                      W: An error occurred during the signature verification. The repository is not updated and the previous index files will be used. GPG error: https://dl.yarnpkg.com/debian stable InRelease: The following signatures were invalid: EXPKEYSIG 23E7166788B63E1E Yarn Packaging <yarn@dan.cx>
                      W: Failed to fetch http://debian.fhem.de/nightly/InRelease The following signatures couldn't be verified because the public key is not available: NO_PUBKEY E046FC9CDE713049
                      W: Failed to fetch https://dl.yarnpkg.com/debian/dists/stable/InRelease The following signatures were invalid: EXPKEYSIG 23E7166788B63E1E Yarn Packaging <yarn@dan.cx>
                      W: Some index files failed to download. They have been ignored, or old ones used instead.
                      12:21:15.213 <OK> Apt database updated successfully.
                      12:21:16.103 <OK> Apt cache cleaned successfully.
                      12:21:16.103 <INFO> Installing additional software packages.
                      12:21:16.412 <INFO> No process is locking apt or dpkg. Fine.
                      12:21:16.412 <INFO> Installing apt packages openssl python3-openssl python3-cryptography python3-paho-mqtt...
                      Reading package lists...
                      Building dependency tree...
                      Reading state information...
                      The following additional packages will be installed:
                      python3-cffi-backend python3-six
                      Suggested packages:
                      python-cryptography-doc python3-cryptography-vectors python-openssl-doc
                      python3-openssl-dbg
                      The following NEW packages will be installed:
                      python3-cffi-backend python3-cryptography python3-openssl python3-paho-mqtt
                      python3-six
                      The following packages will be upgraded:
                      openssl
                      1 upgraded, 5 newly installed, 0 to remove and 174 not upgraded.
                      Need to get 1223 kB of archives.
                      After this operation, 2177 kB of additional disk space will be used.
                      Get:1 http://ftp.gwdg.de/pub/linux/debian/raspbian/raspbian bullseye/main armhf openssl armhf 1.1.1w-0+deb11u1 [823 kB]
                      Get:2 http://ftp.gwdg.de/pub/linux/debian/raspbian/raspbian bullseye/main armhf python3-cffi-backend armhf 1.14.5-1 [76.1 kB]
                      Get:3 http://ftp.gwdg.de/pub/linux/debian/raspbian/raspbian bullseye/main armhf python3-six all 1.16.0-2 [17.5 kB]
                      Get:4 http://ftp.gwdg.de/pub/linux/debian/raspbian/raspbian bullseye/main armhf python3-cryptography armhf 3.3.2-1 [199 kB]
                      Get:5 http://ftp.gwdg.de/pub/linux/debian/raspbian/raspbian bullseye/main armhf python3-openssl all 20.0.1-1 [53.7 kB]
                      Get:6 http://ftp.gwdg.de/pub/linux/debian/raspbian/raspbian bullseye/main armhf python3-paho-mqtt all 1.5.1-1 [54.5 kB]
                      Fetched 1223 kB in 0s (2762 kB/s)
                      (Reading database ...
                      (Reading database ... 5%
                      (Reading database ... 10%
                      (Reading database ... 15%
                      (Reading database ... 20%
                      (Reading database ... 25%
                      (Reading database ... 30%
                      (Reading database ... 35%
                      (Reading database ... 40%
                      (Reading database ... 45%
                      (Reading database ... 50%
                      (Reading database ... 55%
                      (Reading database ... 60%
                      (Reading database ... 65%
                      (Reading database ... 70%
                      (Reading database ... 75%
                      (Reading database ... 80%
                      (Reading database ... 85%
                      (Reading database ... 90%
                      (Reading database ... 95%
                      (Reading database ... 100%
                      (Reading database ... 86270 files and directories currently installed.)
                      Preparing to unpack .../0-openssl_1.1.1w-0+deb11u1_armhf.deb ...
                      Unpacking openssl (1.1.1w-0+deb11u1) over (1.1.1n-0+deb11u4) ...
                      Selecting previously unselected package python3-cffi-backend:armhf.
                      Preparing to unpack .../1-python3-cffi-backend_1.14.5-1_armhf.deb ...
                      Unpacking python3-cffi-backend:armhf (1.14.5-1) ...
                      Selecting previously unselected package python3-six.
                      Preparing to unpack .../2-python3-six_1.16.0-2_all.deb ...
                      Unpacking python3-six (1.16.0-2) ...
                      Selecting previously unselected package python3-cryptography.
                      Preparing to unpack .../3-python3-cryptography_3.3.2-1_armhf.deb ...
                      Unpacking python3-cryptography (3.3.2-1) ...
                      Selecting previously unselected package python3-openssl.
                      Preparing to unpack .../4-python3-openssl_20.0.1-1_all.deb ...
                      Unpacking python3-openssl (20.0.1-1) ...
                      Selecting previously unselected package python3-paho-mqtt.
                      Preparing to unpack .../5-python3-paho-mqtt_1.5.1-1_all.deb ...
                      Unpacking python3-paho-mqtt (1.5.1-1) ...
                      Setting up python3-six (1.16.0-2) ...
                      Setting up python3-paho-mqtt (1.5.1-1) ...
                      Setting up openssl (1.1.1w-0+deb11u1) ...
                      Setting up python3-cffi-backend:armhf (1.14.5-1) ...
                      Setting up python3-cryptography (3.3.2-1) ...
                      Setting up python3-openssl (20.0.1-1) ...
                      Processing triggers for man-db (2.9.4-2) ...
                      12:21:35.606 <OK> Packages openssl python3-openssl python3-cryptography python3-paho-mqtt successfully installed
                      12:21:35.606 <OK> Package installed successfully.
                      12:21:35.611 <INFO> Updating skels for Logfiles in tmpfs.
                      12:21:35.002 <OK> Script/Command executed successfully.
                      12:21:35.002 <INFO> Starting script POSTINSTALL.
                      12:21:35.002 <INFO> Setting file permissions: /bin/chmod -v a+x /opt/loxberry/data/system/tmp/uploads/qtJOVyaYly/LoxBerry-Plugin-TinyTuya-LoxBerry-Plugin-TinyTuya-1.0.4/postinstall.sh
                      12:21:35.007 <OK> File permissions set successfully.
                      <INFO> Installing TinyTuya
                      Cloning into '/opt/loxberry/data/plugins/tinytuya'...
                      <INFO> Creating Symlinks
                      12:21:37.407 <OK> Script/Command executed successfully.
                      12:21:37.408 <INFO> Starting script POSTROOT.
                      12:21:37.408 <INFO> Setting file permissions: /bin/chmod -v a+x /opt/loxberry/data/system/tmp/uploads/qtJOVyaYly/LoxBerry-Plugin-TinyTuya-LoxBerry-Plugin-TinyTuya-1.0.4/postroot.sh
                      12:21:37.413 <OK> File permissions set successfully.
                      <INFO> Installation as root user started.
                      <INFO> Start installing pip3...
                      Requirement already satisfied: pip in /usr/lib/python3/dist-packages (20.3.4)
                      Collecting pip
                      Downloading pip-24.1.1-py3-none-any.whl (1.8 MB)
                      Installing collected packages: pip
                      Attempting uninstall: pip
                      Found existing installation: pip 20.3.4
                      Not uninstalling pip at /usr/lib/python3/dist-packages, outside environment /usr
                      Can't uninstall 'pip'. No files were found to uninstall.
                      Successfully installed pip-24.1.1
                      yes: standard output: Broken pipe
                      <OK> Python Pip installed successfully.
                      <INFO> Start installing Python PyCrypto...
                      Collecting pycrypto
                      Downloading pycrypto-2.6.1.tar.gz (446 kB)
                      ━━━━━━━━━━━━━━━━━━━━━━━━━━━━━━━━━━━━━━━ 446.2/446.2 kB 2.3 MB/s eta 0:00:00
                      Preparing metadata (setup.py): started
                      Preparing metadata (setup.py): finished with status 'done'
                      Building wheels for collected packages: pycrypto
                      Building wheel for pycrypto (setup.py): started
                      Building wheel for pycrypto (setup.py): finished with status 'error'
                      error: subprocess-exited-with-error

                      × python setup.py bdist_wheel did not run successfully.
                      │ exit code: 1
                      ╰─> [187 lines of output]
                      running bdist_wheel
                      running build
                      running build_py
                      creating build
                      creating build/lib.linux-armv7l-3.9
                      creating build/lib.linux-armv7l-3.9/Crypto
                      copying lib/Crypto/pct_warnings.py -> build/lib.linux-armv7l-3.9/Crypto
                      copying lib/Crypto/__init__.py -> build/lib.linux-armv7l-3.9/Crypto
                      creating build/lib.linux-armv7l-3.9/Crypto/Hash
                      copying lib/Crypto/Hash/SHA.py -> build/lib.linux-armv7l-3.9/Crypto/Hash
                      copying lib/Crypto/Hash/MD2.py -> build/lib.linux-armv7l-3.9/Crypto/Hash
                      copying lib/Crypto/Hash/RIPEMD.py -> build/lib.linux-armv7l-3.9/Crypto/Hash
                      copying lib/Crypto/Hash/HMAC.py -> build/lib.linux-armv7l-3.9/Crypto/Hash
                      copying lib/Crypto/Hash/MD5.py -> build/lib.linux-armv7l-3.9/Crypto/Hash
                      copying lib/Crypto/Hash/SHA512.py -> build/lib.linux-armv7l-3.9/Crypto/Hash
                      copying lib/Crypto/Hash/__init__.py -> build/lib.linux-armv7l-3.9/Crypto/Hash
                      copying lib/Crypto/Hash/hashalgo.py -> build/lib.linux-armv7l-3.9/Crypto/Hash
                      copying lib/Crypto/Hash/SHA256.py -> build/lib.linux-armv7l-3.9/Crypto/Hash
                      copying lib/Crypto/Hash/MD4.py -> build/lib.linux-armv7l-3.9/Crypto/Hash
                      copying lib/Crypto/Hash/SHA384.py -> build/lib.linux-armv7l-3.9/Crypto/Hash
                      copying lib/Crypto/Hash/SHA224.py -> build/lib.linux-armv7l-3.9/Crypto/Hash
                      creating build/lib.linux-armv7l-3.9/Crypto/Cipher
                      copying lib/Crypto/Cipher/ARC4.py -> build/lib.linux-armv7l-3.9/Crypto/Cipher
                      copying lib/Crypto/Cipher/AES.py -> build/lib.linux-armv7l-3.9/Crypto/Cipher
                      copying lib/Crypto/Cipher/PKCS1_OAEP.py -> build/lib.linux-armv7l-3.9/Crypto/Cipher
                      copying lib/Crypto/Cipher/blockalgo.py -> build/lib.linux-armv7l-3.9/Crypto/Cipher
                      copying lib/Crypto/Cipher/XOR.py -> build/lib.linux-armv7l-3.9/Crypto/Cipher
                      copying lib/Crypto/Cipher/DES3.py -> build/lib.linux-armv7l-3.9/Crypto/Cipher
                      copying lib/Crypto/Cipher/ARC2.py -> build/lib.linux-armv7l-3.9/Crypto/Cipher
                      copying lib/Crypto/Cipher/Blowfish.py -> build/lib.linux-armv7l-3.9/Crypto/Cipher
                      copying lib/Crypto/Cipher/__init__.py -> build/lib.linux-armv7l-3.9/Crypto/Cipher
                      copying lib/Crypto/Cipher/PKCS1_v1_5.py -> build/lib.linux-armv7l-3.9/Crypto/Cipher
                      copying lib/Crypto/Cipher/DES.py -> build/lib.linux-armv7l-3.9/Crypto/Cipher
                      copying lib/Crypto/Cipher/CAST.py -> build/lib.linux-armv7l-3.9/Crypto/Cipher
                      creating build/lib.linux-armv7l-3.9/Crypto/Util
                      copying lib/Crypto/Util/RFC1751.py -> build/lib.linux-armv7l-3.9/Crypto/Util
                      copying lib/Crypto/Util/winrandom.py -> build/lib.linux-armv7l-3.9/Crypto/Util
                      copying lib/Crypto/Util/py3compat.py -> build/lib.linux-armv7l-3.9/Crypto/Util
                      copying lib/Crypto/Util/_number_new.py -> build/lib.linux-armv7l-3.9/Crypto/Util
                      copying lib/Crypto/Util/Counter.py -> build/lib.linux-armv7l-3.9/Crypto/Util
                      copying lib/Crypto/Util/randpool.py -> build/lib.linux-armv7l-3.9/Crypto/Util
                      copying lib/Crypto/Util/__init__.py -> build/lib.linux-armv7l-3.9/Crypto/Util
                      copying lib/Crypto/Util/asn1.py -> build/lib.linux-armv7l-3.9/Crypto/Util
                      copying lib/Crypto/Util/number.py -> build/lib.linux-armv7l-3.9/Crypto/Util
                      creating build/lib.linux-armv7l-3.9/Crypto/Random
                      copying lib/Crypto/Random/_UserFriendlyRNG.py -> build/lib.linux-armv7l-3.9/Crypto/Random
                      copying lib/Crypto/Random/__init__.py -> build/lib.linux-armv7l-3.9/Crypto/Random
                      copying lib/Crypto/Random/random.py -> build/lib.linux-armv7l-3.9/Crypto/Random
                      creating build/lib.linux-armv7l-3.9/Crypto/Random/Fortuna
                      copying lib/Crypto/Random/Fortuna/FortunaGenerator.py -> build/lib.linux-armv7l-3.9/Crypto/Random/Fortuna
                      copying lib/Crypto/Random/Fortuna/SHAd256.py -> build/lib.linux-armv7l-3.9/Crypto/Random/Fortuna
                      copying lib/Crypto/Random/Fortuna/__init__.py -> build/lib.linux-armv7l-3.9/Crypto/Random/Fortuna
                      copying lib/Crypto/Random/Fortuna/FortunaAccumulator.py -> build/lib.linux-armv7l-3.9/Crypto/Random/Fortuna
                      creating build/lib.linux-armv7l-3.9/Crypto/Random/OSRNG
                      copying lib/Crypto/Random/OSRNG/fallback.py -> build/lib.linux-armv7l-3.9/Crypto/Random/OSRNG
                      copying lib/Crypto/Random/OSRNG/posix.py -> build/lib.linux-armv7l-3.9/Crypto/Random/OSRNG
                      copying lib/Crypto/Random/OSRNG/rng_base.py -> build/lib.linux-armv7l-3.9/Crypto/Random/OSRNG
                      copying lib/Crypto/Random/OSRNG/__init__.py -> build/lib.linux-armv7l-3.9/Crypto/Random/OSRNG
                      creating build/lib.linux-armv7l-3.9/Crypto/SelfTest
                      copying lib/Crypto/SelfTest/st_common.py -> build/lib.linux-armv7l-3.9/Crypto/SelfTest
                      copying lib/Crypto/SelfTest/__init__.py -> build/lib.linux-armv7l-3.9/Crypto/SelfTest
                      creating build/lib.linux-armv7l-3.9/Crypto/SelfTest/Cipher
                      copying lib/Crypto/SelfTest/Cipher/test_Blowfish.py -> build/lib.linux-armv7l-3.9/Crypto/SelfTest/Cipher
                      copying lib/Crypto/SelfTest/Cipher/test_XOR.py -> build/lib.linux-armv7l-3.9/Crypto/SelfTest/Cipher
                      copying lib/Crypto/SelfTest/Cipher/common.py -> build/lib.linux-armv7l-3.9/Crypto/SelfTest/Cipher
                      copying lib/Crypto/SelfTest/Cipher/test_ARC2.py -> build/lib.linux-armv7l-3.9/Crypto/SelfTest/Cipher
                      copying lib/Crypto/SelfTest/Cipher/test_DES3.py -> build/lib.linux-armv7l-3.9/Crypto/SelfTest/Cipher
                      copying lib/Crypto/SelfTest/Cipher/test_pkcs1_15.py -> build/lib.linux-armv7l-3.9/Crypto/SelfTest/Cipher
                      copying lib/Crypto/SelfTest/Cipher/test_AES.py -> build/lib.linux-armv7l-3.9/Crypto/SelfTest/Cipher
                      copying lib/Crypto/SelfTest/Cipher/test_DES.py -> build/lib.linux-armv7l-3.9/Crypto/SelfTest/Cipher
                      copying lib/Crypto/SelfTest/Cipher/test_CAST.py -> build/lib.linux-armv7l-3.9/Crypto/SelfTest/Cipher
                      copying lib/Crypto/SelfTest/Cipher/__init__.py -> build/lib.linux-armv7l-3.9/Crypto/SelfTest/Cipher
                      copying lib/Crypto/SelfTest/Cipher/test_pkcs1_oaep.py -> build/lib.linux-armv7l-3.9/Crypto/SelfTest/Cipher
                      copying lib/Crypto/SelfTest/Cipher/test_ARC4.py -> build/lib.linux-armv7l-3.9/Crypto/SelfTest/Cipher
                      creating build/lib.linux-armv7l-3.9/Crypto/SelfTest/Hash
                      copying lib/Crypto/SelfTest/Hash/test_MD2.py -> build/lib.linux-armv7l-3.9/Crypto/SelfTest/Hash
                      copying lib/Crypto/SelfTest/Hash/test_SHA256.py -> build/lib.linux-armv7l-3.9/Crypto/SelfTest/Hash
                      copying lib/Crypto/SelfTest/Hash/test_SHA.py -> build/lib.linux-armv7l-3.9/Crypto/SelfTest/Hash
                      copying lib/Crypto/SelfTest/Hash/test_MD4.py -> build/lib.linux-armv7l-3.9/Crypto/SelfTest/Hash
                      copying lib/Crypto/SelfTest/Hash/common.py -> build/lib.linux-armv7l-3.9/Crypto/SelfTest/Hash
                      copying lib/Crypto/SelfTest/Hash/test_MD5.py -> build/lib.linux-armv7l-3.9/Crypto/SelfTest/Hash
                      copying lib/Crypto/SelfTest/Hash/test_SHA224.py -> build/lib.linux-armv7l-3.9/Crypto/SelfTest/Hash
                      copying lib/Crypto/SelfTest/Hash/test_SHA384.py -> build/lib.linux-armv7l-3.9/Crypto/SelfTest/Hash
                      copying lib/Crypto/SelfTest/Hash/test_SHA512.py -> build/lib.linux-armv7l-3.9/Crypto/SelfTest/Hash
                      copying lib/Crypto/SelfTest/Hash/__init__.py -> build/lib.linux-armv7l-3.9/Crypto/SelfTest/Hash
                      copying lib/Crypto/SelfTest/Hash/test_HMAC.py -> build/lib.linux-armv7l-3.9/Crypto/SelfTest/Hash
                      copying lib/Crypto/SelfTest/Hash/test_RIPEMD.py -> build/lib.linux-armv7l-3.9/Crypto/SelfTest/Hash
                      creating build/lib.linux-armv7l-3.9/Crypto/SelfTest/Protocol
                      copying lib/Crypto/SelfTest/Protocol/test_KDF.py -> build/lib.linux-armv7l-3.9/Crypto/SelfTest/Protocol
                      copying lib/Crypto/SelfTest/Protocol/test_rfc1751.py -> build/lib.linux-armv7l-3.9/Crypto/SelfTest/Protocol
                      copying lib/Crypto/SelfTest/Protocol/test_AllOrNothing.py -> build/lib.linux-armv7l-3.9/Crypto/SelfTest/Protocol
                      copying lib/Crypto/SelfTest/Protocol/test_chaffing.py -> build/lib.linux-armv7l-3.9/Crypto/SelfTest/Protocol
                      copying lib/Crypto/SelfTest/Protocol/__init__.py -> build/lib.linux-armv7l-3.9/Crypto/SelfTest/Protocol
                      creating build/lib.linux-armv7l-3.9/Crypto/SelfTest/PublicKey
                      copying lib/Crypto/SelfTest/PublicKey/test_RSA.py -> build/lib.linux-armv7l-3.9/Crypto/SelfTest/PublicKey
                      copying lib/Crypto/SelfTest/PublicKey/test_ElGamal.py -> build/lib.linux-armv7l-3.9/Crypto/SelfTest/PublicKey
                      copying lib/Crypto/SelfTest/PublicKey/test_importKey.py -> build/lib.linux-armv7l-3.9/Crypto/SelfTest/PublicKey
                      copying lib/Crypto/SelfTest/PublicKey/__init__.py -> build/lib.linux-armv7l-3.9/Crypto/SelfTest/PublicKey
                      copying lib/Crypto/SelfTest/PublicKey/test_DSA.py -> build/lib.linux-armv7l-3.9/Crypto/SelfTest/PublicKey
                      creating build/lib.linux-armv7l-3.9/Crypto/SelfTest/Random
                      copying lib/Crypto/SelfTest/Random/test__UserFriendlyRNG.py -> build/lib.linux-armv7l-3.9/Crypto/SelfTest/Random
                      copying lib/Crypto/SelfTest/Random/test_rpoolcompat.py -> build/lib.linux-armv7l-3.9/Crypto/SelfTest/Random
                      copying lib/Crypto/SelfTest/Random/__init__.py -> build/lib.linux-armv7l-3.9/Crypto/SelfTest/Random
                      copying lib/Crypto/SelfTest/Random/test_random.py -> build/lib.linux-armv7l-3.9/Crypto/SelfTest/Random
                      creating build/lib.linux-armv7l-3.9/Crypto/SelfTest/Random/Fortuna
                      copying lib/Crypto/SelfTest/Random/Fortuna/test_SHAd256.py -> build/lib.linux-armv7l-3.9/Crypto/SelfTest/Random/Fortuna
                      copying lib/Crypto/SelfTest/Random/Fortuna/test_FortunaAccumulator.py -> build/lib.linux-armv7l-3.9/Crypto/SelfTest/Random/Fortuna
                      copying lib/Crypto/SelfTest/Random/Fortuna/test_FortunaGenerator.py -> build/lib.linux-armv7l-3.9/Crypto/SelfTest/Random/Fortuna
                      copying lib/Crypto/SelfTest/Random/Fortuna/__init__.py -> build/lib.linux-armv7l-3.9/Crypto/SelfTest/Random/Fortuna
                      creating build/lib.linux-armv7l-3.9/Crypto/SelfTest/Random/OSRNG
                      copying lib/Crypto/SelfTest/Random/OSRNG/test_fallback.py -> build/lib.linux-armv7l-3.9/Crypto/SelfTest/Random/OSRNG
                      copying lib/Crypto/SelfTest/Random/OSRNG/test_generic.py -> build/lib.linux-armv7l-3.9/Crypto/SelfTest/Random/OSRNG
                      copying lib/Crypto/SelfTest/Random/OSRNG/test_nt.py -> build/lib.linux-armv7l-3.9/Crypto/SelfTest/Random/OSRNG
                      copying lib/Crypto/SelfTest/Random/OSRNG/test_posix.py -> build/lib.linux-armv7l-3.9/Crypto/SelfTest/Random/OSRNG
                      copying lib/Crypto/SelfTest/Random/OSRNG/__init__.py -> build/lib.linux-armv7l-3.9/Crypto/SelfTest/Random/OSRNG
                      copying lib/Crypto/SelfTest/Random/OSRNG/test_winrandom.py -> build/lib.linux-armv7l-3.9/Crypto/SelfTest/Random/OSRNG
                      creating build/lib.linux-armv7l-3.9/Crypto/SelfTest/Util
                      copying lib/Crypto/SelfTest/Util/test_number.py -> build/lib.linux-armv7l-3.9/Crypto/SelfTest/Util
                      copying lib/Crypto/SelfTest/Util/test_Counter.py -> build/lib.linux-armv7l-3.9/Crypto/SelfTest/Util
                      copying lib/Crypto/SelfTest/Util/__init__.py -> build/lib.linux-armv7l-3.9/Crypto/SelfTest/Util
                      copying lib/Crypto/SelfTest/Util/test_asn1.py -> build/lib.linux-armv7l-3.9/Crypto/SelfTest/Util
                      copying lib/Crypto/SelfTest/Util/test_winrandom.py -> build/lib.linux-armv7l-3.9/Crypto/SelfTest/Util
                      creating build/lib.linux-armv7l-3.9/Crypto/SelfTest/Signature
                      copying lib/Crypto/SelfTest/Signature/test_pkcs1_15.py -> build/lib.linux-armv7l-3.9/Crypto/SelfTest/Signature
                      copying lib/Crypto/SelfTest/Signature/__init__.py -> build/lib.linux-armv7l-3.9/Crypto/SelfTest/Signature
                      copying lib/Crypto/SelfTest/Signature/test_pkcs1_pss.py -> build/lib.linux-armv7l-3.9/Crypto/SelfTest/Signature
                      creating build/lib.linux-armv7l-3.9/Crypto/Protocol
                      copying lib/Crypto/Protocol/AllOrNothing.py -> build/lib.linux-armv7l-3.9/Crypto/Protocol
                      copying lib/Crypto/Protocol/KDF.py -> build/lib.linux-armv7l-3.9/Crypto/Protocol
                      copying lib/Crypto/Protocol/__init__.py -> build/lib.linux-armv7l-3.9/Crypto/Protocol
                      copying lib/Crypto/Protocol/Chaffing.py -> build/lib.linux-armv7l-3.9/Crypto/Protocol
                      creating build/lib.linux-armv7l-3.9/Crypto/PublicKey
                      copying lib/Crypto/PublicKey/_RSA.py -> build/lib.linux-armv7l-3.9/Crypto/PublicKey
                      copying lib/Crypto/PublicKey/RSA.py -> build/lib.linux-armv7l-3.9/Crypto/PublicKey
                      copying lib/Crypto/PublicKey/pubkey.py -> build/lib.linux-armv7l-3.9/Crypto/PublicKey
                      copying lib/Crypto/PublicKey/DSA.py -> build/lib.linux-armv7l-3.9/Crypto/PublicKey
                      copying lib/Crypto/PublicKey/ElGamal.py -> build/lib.linux-armv7l-3.9/Crypto/PublicKey
                      copying lib/Crypto/PublicKey/__init__.py -> build/lib.linux-armv7l-3.9/Crypto/PublicKey
                      copying lib/Crypto/PublicKey/_DSA.py -> build/lib.linux-armv7l-3.9/Crypto/PublicKey
                      copying lib/Crypto/PublicKey/_slowmath.py -> build/lib.linux-armv7l-3.9/Crypto/PublicKey
                      creating build/lib.linux-armv7l-3.9/Crypto/Signature
                      copying lib/Crypto/Signature/PKCS1_PSS.py -> build/lib.linux-armv7l-3.9/Crypto/Signature
                      copying lib/Crypto/Signature/__init__.py -> build/lib.linux-armv7l-3.9/Crypto/Signature
                      copying lib/Crypto/Signature/PKCS1_v1_5.py -> build/lib.linux-armv7l-3.9/Crypto/Signature
                      Skipping optional fixer: buffer
                      Skipping optional fixer: idioms
                      Skipping optional fixer: set_literal
                      Skipping optional fixer: ws_comma
                      running build_ext
                      running build_configure
                      checking for gcc... gcc
                      checking whether the C compiler works... no
                      configure: error: in `/tmp/pip-install-ccti2q7w/pycrypto_55cecd9117b5459c9d5feb64bc540a11':
                      configure: error: C compiler cannot create executables
                      See `config.log' for more details
                      Traceback (most recent call last):
                      File "<string>", line 2, in <module>
                      File "<pip-setuptools-caller>", line 34, in <module>
                      File "/tmp/pip-install-ccti2q7w/pycrypto_55cecd9117b5459c9d5feb64bc540a11/setup.py", line 456, in <module>
                      core.setup(**kw)
                      File "/usr/lib/python3.9/distutils/core.py", line 148, in setup
                      dist.run_commands()
                      File "/usr/lib/python3.9/distutils/dist.py", line 966, in run_commands
                      self.run_command(cmd)
                      File "/usr/lib/python3.9/distutils/dist.py", line 985, in run_command
                      cmd_obj.run()
                      File "/usr/lib/python3/dist-packages/wheel/bdist_wheel.py", line 223, in run
                      self.run_command('build')
                      File "/usr/lib/python3.9/distutils/cmd.py", line 313, in run_command
                      self.distribution.run_command(command)
                      File "/usr/lib/python3.9/distutils/dist.py", line 985, in run_command
                      cmd_obj.run()
                      File "/usr/lib/python3.9/distutils/command/build.py", line 135, in run
                      self.run_command(cmd_name)
                      File "/usr/lib/python3.9/distutils/cmd.py", line 313, in run_command
                      self.distribution.run_command(command)
                      File "/usr/lib/python3.9/distutils/dist.py", line 985, in run_command
                      cmd_obj.run()
                      File "/tmp/pip-install-ccti2q7w/pycrypto_55cecd9117b5459c9d5feb64bc540a11/setup.py", line 251, in run
                      self.run_command(cmd_name)
                      File "/usr/lib/python3.9/distutils/cmd.py", line 313, in run_command
                      self.distribution.run_command(command)
                      File "/usr/lib/python3.9/distutils/dist.py", line 985, in run_command
                      cmd_obj.run()
                      File "/tmp/pip-install-ccti2q7w/pycrypto_55cecd9117b5459c9d5feb64bc540a11/setup.py", line 278, in run
                      raise RuntimeError("autoconf error")
                      RuntimeError: autoconf error
                      [end of output]

                      note: This error originates from a subprocess, and is likely not a problem with pip.
                      ERROR: Failed building wheel for pycrypto
                      Running setup.py clean for pycrypto
                      Failed to build pycrypto
                      ERROR: ERROR: Failed to build installable wheels for some pyproject.toml based projects (pycrypto)
                      yes: standard output: Broken pipe
                      <WARNING> Python PyCrypto installation failed! The plugin will not work without.
                      <WARNING> Giving up.
                      12:22:10.237 <CRITICAL> Script/Command fails. Installation cannot be continued.
                      <LOGEND> 07.07.2024 12:22:10 TASK FINISHED
                      Zuletzt geändert von Davidmei; 07.07.2024, 12:39.

                      Kommentar


                      • Prof.Mobilux
                        Prof.Mobilux kommentierte
                        Kommentar bearbeiten
                        Installation fehlgeschlagen. Nochmal installieren und auf Fehler achten.
                    • Davidmei
                      MS Profi
                      • 06.02.2017
                      • 577

                      #120
                      Das müsste der Fehler sein:

                      note: This error originates from a subprocess, and is likely not a problem with pip.
                      ERROR: Failed building wheel for pycrypto
                      Running setup.py clean for pycrypto
                      Failed to build pycrypto
                      ERROR: ERROR: Failed to build installable wheels for some pyproject.toml based projects (pycrypto)
                      yes: standard output: Broken pipe
                      <WARNING> Python PyCrypto installation failed! The plugin will not work without.
                      <WARNING> Giving up.
                      12:22:10.237 <CRITICAL> Script/Command fails. Installation cannot be continued.
                      <LOGEND> 07.07.2024 12:22:10 TASK FINISHED

                      Kommentar


                      • Davidmei
                        Davidmei kommentierte
                        Kommentar bearbeiten
                        Noch auf Raspbian OS. Macht es sinn das OS auf DietPi zu wechseln?

                      • Prof.Mobilux
                        Prof.Mobilux kommentierte
                        Kommentar bearbeiten
                        Ja, das ist der Fehler. Das Raspbian ist zu alt. Darauf läuft TinyTuya nicht mehr.

                      • Davidmei
                        Davidmei kommentierte
                        Kommentar bearbeiten
                        Okay, danke.
                        Heißt ich muss den komplett neu installieren?
                    Lädt...